Programming Posts

Recent Posts

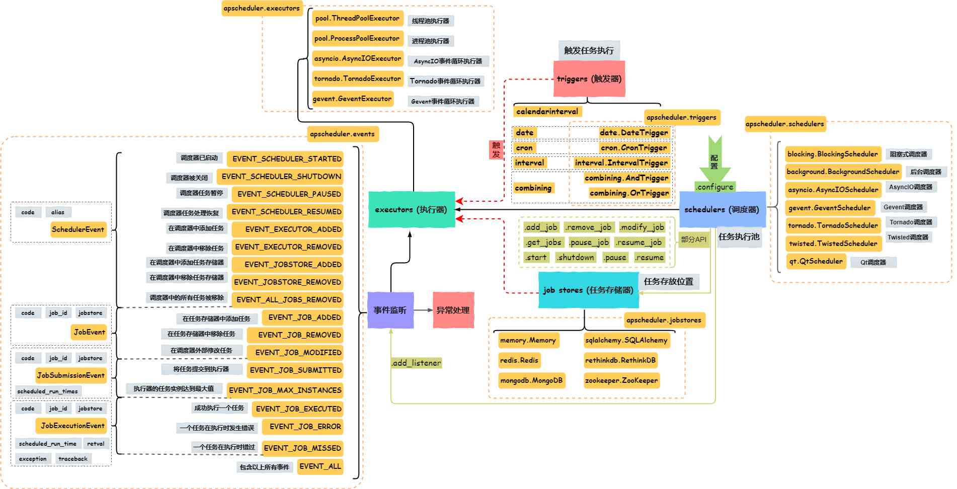
Asynchronous Scheduling with APScheduler

  •   Sept. 19, 2023
Johnson City, TN, US


APScheduler interaction diagram
Overview
 
Scheduling tasks is a necessity in system administration and application development. There are a variety of techniques and libraries for scheduling tasks and depending on the use case, a particular technique or library may be preferred. Advanced Python Scheduler (APScheduler) offers thread-safe schedulers with configurable triggers for Cron-like scheduling, delayed scheduling of single-run jobs, and interval-based scheduling. While the descriptor advanced might carry the connotation hard to use, APScheduler's …
Posts A-Z