Ryan Haas

R.H.
  •  Home
  •  Blog
  •  Contact

Subscribe to my newsletter

Blog

A-Z 
  • AESTHETICS
  • AGILE
  • ART
  • DEVOPS
  • ENGINEERING
  • LINUX
  • LINUX MINT
  • MAKE
  • NEWS
  • ORGANIZATIONAL MANAGEMENT
  • PHILOSOPHY
  • PROGRAMMING
  • PYTHON
  • SOFTWARE
  • SOFTWARE ENGINEERING
  • THEOSOPHY
  • UBUNTU
Featured Topics
ART splash image
ART
DEVOPS splash image
DEVOPS
SOFTWARE ENGINEERING splash image
SOFTWARE ENGINEERING

Featured Posts

Mondrian's Neoplasticism as a Theosophical Art Form

Last modified Sept. 19, 2023
Johnson City, TN, US   •   ✪ Ryan
Tableau II by Piet Mondrian
An Overview of Theosophy
 
Mme Blavatsky introduced the formal doctrine of Theosophy in New York in 1875 (Veen, 2017). Bris-Marino (2014) argues that Theosophy emerged to reconcile German idealism, emphasizing the dominance of spirit over matter, and positivism in which perception is dominated by the spirit (p. 494). A…

Agile Software Development and VUCA

Last modified Sept. 19, 2023
Johnson City, TN, US   •   ✪ Ryan
People working at table with laptops
A big part of software development coursework is examining the many variations on the software development lifecycle (SDLC). We look at what development models are ineffective and what models are most effective for their organizational and project-specific contexts. The methodologies we are most interested in (at least, in my Software Development courses), however, are those of Agile. In this post I will look at Agile from a high-level perspective and I will identify some …

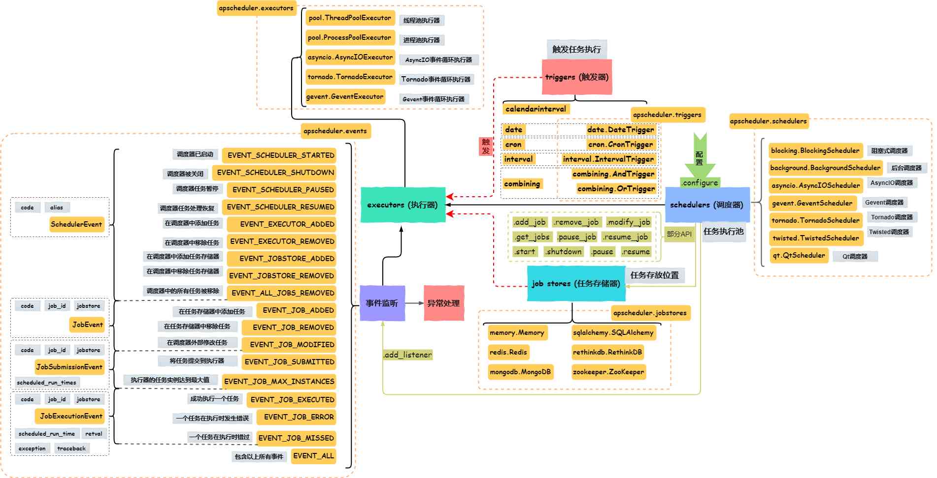
Asynchronous Scheduling with APScheduler

Last modified Sept. 19, 2023
Johnson City, TN, US   •   ✪ Ryan
APScheduler interaction diagram
Overview
 
Scheduling tasks is a necessity in system administration and application development. There are a variety of techniques and libraries for scheduling tasks and depending on the use case, a particular technique or library may be preferred. Advanced Python Scheduler (APScheduler) offers thread-safe schedulers with configurable triggers for Cron-like scheduling, delayed scheduling of single-run jobs, and interval-based scheduling. While the descriptor advanced might carry the connotation hard to use, APScheduler's …

Installing the Latest Python Version on Ubuntu 23.10, Mint 21.3

Last modified March 27, 2024 ✪ Ryan
Mint, Ubuntu, and Python splash
It's no secret that the python3 repository package is always a few versions behind the Python Software Foundation's current main release. At my time of writing, I am using Linux Mint 21.3 and running python3 --version reveals that I'm using v3.10.12 while Python's current main release is v3.12.2.
So how can you install the latest stable Python version on Ubuntu or Mint?
Credit
I followed along with

Ryan Haas

Teacher, aspiring UX designer, and recent Master's graduate in Information Systems/UX at East Tennessee State University.

Location

East Tennessee State University

Contact

haasrr@outlook.com

Interested in connecting? Leave me your email.

©  Ryan Haas, 2023